Fonctionnalité 002887 | Des organigrammes pour les phases de construction
Fonctionnalité 002887 | Des organigrammes pour les phases de construction
24.09.2024
052696
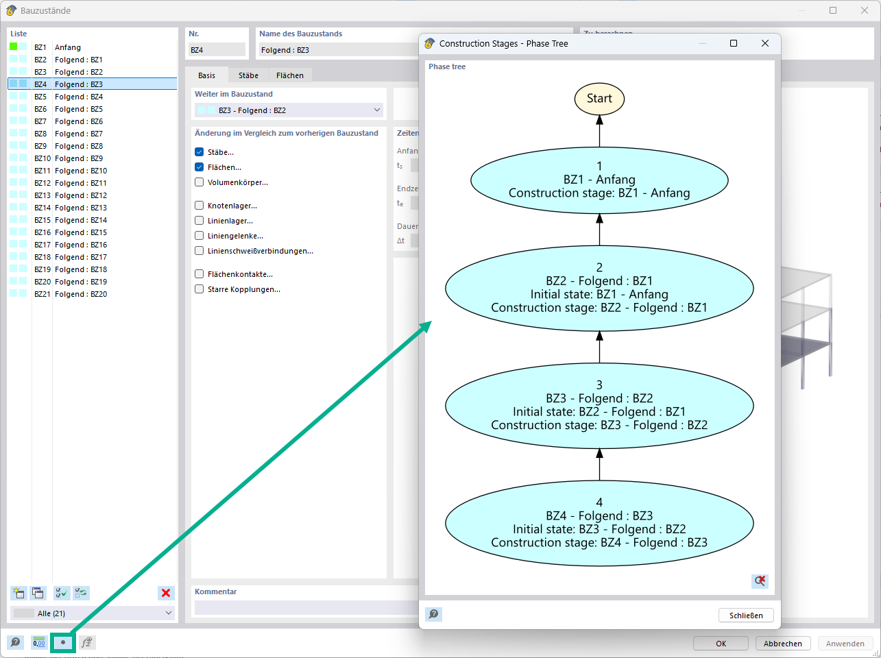
  • Analyse des phases de construction (CSA) pour RFEM 6

Organigramme des phases de construction dans RFEM

Fonctionnalité 002887 | Des organigrammes pour les phases de construction

Utilisé dans
  • Organigrammes pour les phases de construction
Partager