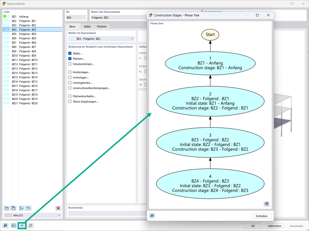
Dans la définition et le chargement des phases de construction, vous pouvez afficher les relations graphiquement à l’aide d’un organigramme.
Organigrammes pour les phases de construction
;
Inscrivez-vous à l’Extranet Dlubal pour tirer le meilleur parti du logiciel et avoir un accès exclusif à vos données personnelles.
Inscrivez-vous à l’Extranet Dlubal pour tirer le meilleur parti du logiciel et avoir un accès exclusif à vos données personnelles.
Inscrivez-vous à l’Extranet Dlubal pour tirer le meilleur parti du logiciel et avoir un accès exclusif à vos données personnelles.
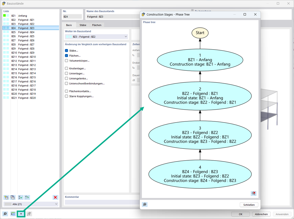
Dans la définition et le chargement des phases de construction, vous pouvez afficher les relations graphiquement à l’aide d’un organigramme.