Modèle de calcul de structure adapté par les règles de calcul 2 pour le calcul des charges
Modèle de calcul de structure adapté par les règles de calcul 2 pour le calcul des charges
05.11.2024
053648
  • RFEM 6

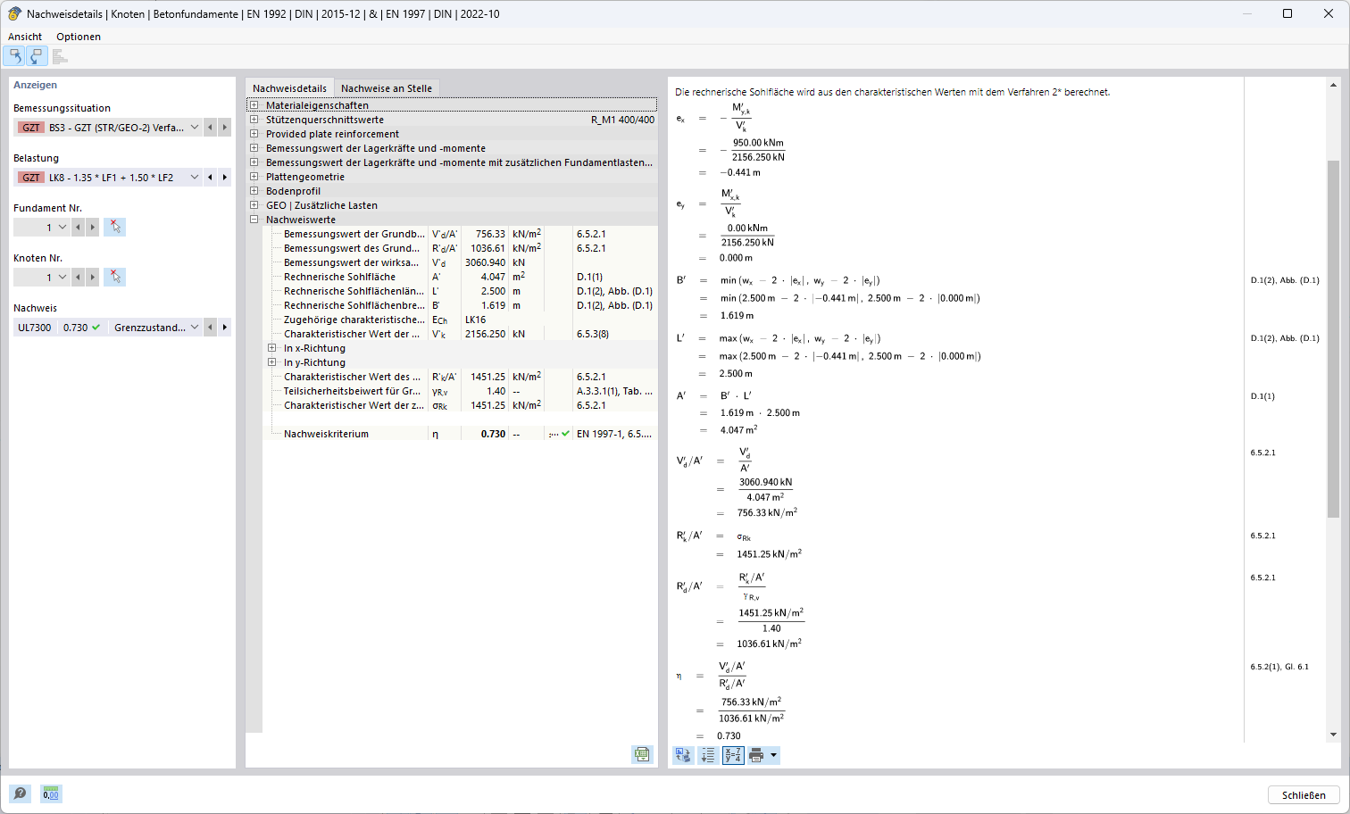
Méthode de vérification 2*

Modèle de calcul de structure adapté par les règles de calcul 2 pour le calcul des charges

L’image montre un modèle de calcul de structure spécifié selon la méthode 2 pour optimiser le calcul des charges. Tous les composants structurels du modèle sont clairement visibles et adaptés à la réglementation spécifique de la méthode 2. Cette méthode offre une intégrité et un niveau de détail de l’outil précis, essentiels pour des calculs de charges appropriés et efficaces.
  • Méthode 2
  • Analyse de structure
  • Calcul des charges
  • Modèle de calcul de structure
  • Méthode de calcul
Utilisé dans
  • Méthode de calcul pour la détermination de la résistance à la rupture du terrain selon l’Eurocode 7 (EN 1997-1)
Partager