5288x
001910
05.11.2024

Méthode de calcul pour la détermination de la résistance à la rupture du terrain selon l’Eurocode 7 (EN 1997-1)

L’Eurocode 7 répertorie trois méthodes de calcul pour la détermination de la résistance à la rupture du sol.

Dans cet article, les méthodes sont comparées sur le modèle d’une semelle de fondation avec un poteau. Les différences entre les méthodes résident dans les facteurs partiels de sécurité qui affectent différentes valeurs d’influence.

L’Eurocode 7 répertorie trois méthodes de calcul pour la détermination de la résistance à la rupture du sol.

  • Méthode 1
  • Méthode 2
  • Méthode 3

Dans cet article, les méthodes sont comparées sur le modèle d’une semelle de fondation avec un poteau. Les différences entre les méthodes résident dans les facteurs partiels de sécurité qui affectent différentes valeurs d’influence. Elles incluent les actions ou les charges, les paramètres du sol et les résistances. Il est important de noter que ces réductions ou augmentations se produisent parfois avec les méthodes combinées. De plus, l’Annexe nationale allemande décrit des règles spéciales pour l’application de la méthode 2, également connue sous le nom de méthode de calcul 2* ou 2+. Ci-après et dans RFEM 6, le terme 2* désigne cette méthode.

Système de semelle de fondation avec poteau

Semelle de fondation

  • Longueur : wx = 2,50 m
  • Largeur : wy = 2,50 m
  • Épaisseur : t = 1,00 m
  • Profondeur d’encastrement : D = 1,00 m
  • Poids propre Gp,k = 156,25 kN avec γ = 25 kN/m³

Colonne

  • Longueur : cx = 0,50 m
  • Largeur : cy = 0,50 m
  • Hauteur : h = 4,00 m
  • Poids propre : Gc,k = 25 kN avec γ = 25 kN/m³

Paramètres de sol

  • Angle de friction : φ'd = 32°
  • Paramètre de cisaillement pour la cohésion : c'k = 15 kN/m²
  • Densité du sol à côté de la fondation : γ1,k 20 kN/m³
  • Densité du sol sous la fondation : γ2,k = 20 kN/m³

Cas de charge 1 - Charges permanentes

  • Verticale : VG,z,k = 975 kN

En incluant le poids propre du poteau Gc,k = 25 kN et de la fondation Gp,k = 156,25 kN, la somme des charges verticales permanentes est VG,k,tot = 156,25 kN + 25 kN + 975 kN = 1 156,25 kN. Le poids propre de la fondation est automatiquement pris en compte avec le poids propre de la structure tant que la case « Poids propre activé » est cochée. Si vous voulez entrer le poids propre manuellement, vous devez définir des charges supplémentaires pour la fondation.

Cas de charge 2 - Charges variables

  • Verticale : VQ,z,k = 1000 kN
  • Horizontal : HQ,x,k = 190 kN

Facteurs partiels de sécurité

Le tableau suivant indique les coefficients partiels de sécurité selon l’EN 1997-1, A.3.

Actions A Symbole A1 A2
Charges permanentes γG 1,35 1,00
Charges variables γQ 1,50 1,30
Paramètres de sol (matériau M) Symbole M1 M2
Angle de frottement interne γ’φ 1,00 1,25
Cohésion effective γ’c 1,00 1,25
Poids volumique γγ 1,00 1,00
Résistance R Symbole R1 R2 R3
Rupture du terrain γR;v 1,00 1,40 1,00
Glissement γR;h 1,00 1,40 1,00

Méthode 1

Avec cette méthode de calcul, deux ensembles différents de facteurs partiels de sécurité sont utilisés.

Dans la première combinaison 1-1, les facteurs partiels de sécurité A1, M1 et R1 sont utilisés. A1 (γG = 1,35; γQ = 1,5) augmente les actions défavorables sur la fondation, M1 (γ'φ = γ'c = γγ = 1,00) ne réduit pas les paramètres du sol et R1 (γR;v = γR;h = 1,00) ne réduit pas les résistances.

Dans la deuxième combinaison 1-2, A2, M2 et R1 sont utilisés. A2 (γG = 1,00; γQ = 1,30) amplifie les actions de manière moins significative par rapport à A1, et M2 (γ'φ = γ'c = 1,25; γγ = 1,00) réduit les paramètres du sol, réduisant sa résistance à la rupture.

Pour la vérification, le calcul doit être effectué avec les deux ensembles de facteurs partiels de sécurité et l’ensemble avec le ratio le plus élevé est déterminant.

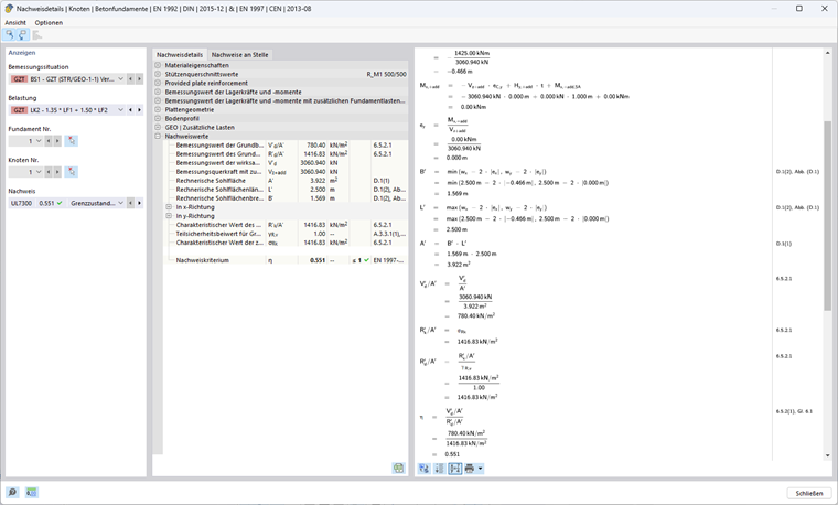
Méthode 1 (combinaison 1-1) selon l’EN 1997-1, 2.4.7.3.4.2

Calcul de la résistance à la rupture du sol

Excentrement ex de la charge verticale efficace en direction x

L’effort tranchant de calcul avec les charges de fondation supplémentaires Vz,+add ainsi que la valeur du moment fléchissant de calcul résultant My,+add au centre de la base de fondation sont requis pour la détermination de l’excentrement des charges verticales efficaces.

Vz,+add,d = γG ⋅ VG,k + γQ ⋅ VQ,k = 1,35 ⋅ 1156,25 kN + 1,5 ⋅ 1000 kN = 3060,94 kN

HQ,x,d = γQ ⋅ HQ,x,k = 1,50 ⋅ 190 kN = 285 kN

My,+add,d = (t + h) ⋅ HQ,x,d = (1,00 m + 4,00 m) ⋅ 285 kN = 1425 kNm

ex = -My,+add,d / Vz,+add,d = -1425 kNm / 3060,94 kN = -0,466 m

Longueur, largeur et base de fondation efficace

La charge excentrée réduit la surface de fondation admissible.

wx - 2 ⋅ |ex| = 2,50 m - 2 ⋅ 0,466 m = 1,569 m

wy - 2 ⋅ |ey| = 2,50 m - 2 ⋅ 0,000 m = 2,500 m

Longueur efficace : L' = max(wx - 2 ⋅ |ex|; wy - 2 ⋅ |ey|) = 2,500 m

Largeur efficace : B' = min(wx - 2 ⋅ |ex|; wy - 2 ⋅ |ey|) = 1,569 m

Aire efficace : A' = L' ⋅ B' = 2,500 m ⋅ 1,569 m = 3,922 m²

Paramètres de sol à utiliser

Angle de friction : φ'd = arctan(tan(φ'k ) / γ'φ ) = arctan(tan(32°) / 1,00) = 32°

Paramètre de cisaillement pour la cohésion : c'd = c'k / γ'c = 15 kN/m² / 1,00 = 15 kN/m²

Densité brute : γ1d = γ2d = γ1k / γγ = γ2k / γγ = 20 kN/m³ / 1,00 = 20 kN/m³

L’angle de friction φ' décrit l’angle selon lequel la résistance au cisaillement d’un sol est atteinte par friction entre les composants du sol. En revanche, la cohésion c' se réfère au rapport de la résistance au cisaillement résultant des efforts de liaison internes entre les composants du sol, quelle que soit la contrainte appliquée. Ces deux paramètres jouent un rôle central dans la détermination de la résistance au cisaillement d’un sol dans diverses conditions de charge. La densité brute du sol à côté de la fondation est noté γ1d, et sous la fondation par γ2d.

Coefficients de capacité portante

Nq = eπ ⋅ tan(φ‘d) ⋅ tan²(45°+φ‘d / 2) = eπ ⋅ tan(32°) ⋅ tan²(45° + 32° / 2) = 23,18

Le facteur Nq considère la capacité portante due au poids propre du sol.

Nc = (Nq - 1) ⋅ cot(φ‘d ) = (23,18 kN - 1) ⋅ cot(32°) = 35,49

Le facteur Nc prend en compte la capacité portante due à la cohésion du sol.

Nγ = 2 ⋅ (Nq - 1) ⋅ tan(φ'd ) = 2 ⋅ (23,18 kN - 1) ⋅ tan(32°) = 27,72 avec δ ≥ φ'd/2 (base rugueuse)

Le facteur Nγ considère la capacité portante due à la résistance au cisaillement du sol.

Inclinaison de la base de fondation

bq = (1 - α ⋅ tan(φ'd))² = (1 - 0)² = 1

bc = bq - (1 - bq) / (Nc ⋅ tan(φ'd)) = 1 - 0 = 1

bγ = bq = 1

Dans cet exemple, l’inclinaison de la base de fondation α = 0° et n’a donc aucune influence sur la capacité portante.

Coefficients de forme pour les sections rectangulaires

Les formules pour les autres sections sont disponibles dans l’Eurocode 1997-1, D.4.

sq = 1 + B' / L' ⋅ sin(φ’d) = 1 + 1,569 m / 2,50 m ⋅ sin(32°) = 1,333

sc = (sq ⋅ Nq - 1) / (Nq - 1) = (1,333 ⋅ 23,18 - 1) / (23,18 - 1) = 1,348

sγ = 1 - 0,3 ⋅ B' / L' = 1 - 0,3 ⋅ 1,569 m / 2,50 m = 0,812

Coefficients d’inclinaison

m = (2 + L' / B') / (1 + L' / B') ⋅ cos²(ω) + (2 + B' / L') / (1 + B' / L') ⋅ sin²(ω) Espace réservé
= 0 + (2 + 1,569 m / 2,500 m) / (1 + 1,569 m / 2,500 m) ⋅ sin²(90°) = 1,614

iq = (1 - Hd / (Vd + A' ⋅ c'd ⋅ cot(φ‘d)))m Espace réservé
= (1 - 285 kN / (3060,94 kN + 3,922 m² ⋅ 15kN/m² ⋅ cot(32°)))1,614 = 0,858

ic = iq - (1 - iq) / (Nc ⋅ tan(φ'd)) Espace réservé
= 0,858 - (1 - 0,858) / (35,49 ⋅ tan(32°)) = 0,852

iγ = (1 - Hd / (Vd + A' ⋅ c'd ⋅ cot(φ'd)))m+1 Espace réservé Espace réservé Espace réservé Espace réservé Espace réservé Espace réservé Espace réservé Espace réservé Espace réservé Espace réservé Espace réservé Espace réservé Espace réservé Espace réservé Espace réservé
= (1 - 285 kN / (3060,94 kN + 3,922 m² ⋅ 15kN/m² ⋅ cot(32°)))1,614+1 = 0,781

Le coefficient d’inclinaison dépend de l’angle ω.

Capacité portante

Influence de la profondeur de fondation (sol adjacent à la fondation et charges supplémentaires) :

σR,q = q'd ⋅ Nq ⋅ bq ⋅ sq ⋅ iq = 20 kN/m² ⋅ 23,18 ⋅ 1 ⋅ 1,333 ⋅ 0,858 = 530,14 kN/m² avec q'd = γ1d ⋅ D

Influence de la cohésion :

σR,c = c'd ⋅ Nc ⋅ bc ⋅ sc ⋅ ic = 15 kN/m² ⋅ 35,49 ⋅ 1 ⋅ 1,348 ⋅ 0,852 = 611,11 kN/m²

Influence de la largeur de la fondation (sol sous la fondation) :

σR,γ = 0,5 ⋅ γ'd ⋅ B' ⋅ Nγ ⋅ bγ ⋅ sγ ⋅ iγ = 0,5 ⋅ 20 kN/m³ ⋅ 1,569 m ⋅ 27,72 ⋅ 1 ⋅ 0,812 ⋅ 0,781 = 275,57 kN/m² avec γ'd = γ2d

Pression du sol admissible :

σR,k = Rk / A' = σs,q + σs,c + σs,γ = 530,14 kN/m² + 611,11 kN/m² + 275,57 kN/m² = 1416,83 kN/m²

σR,d = σs,k / γR;v = 1416,83 kN/m² / 1,00 = 1416,83 kN/m²

Pression du sol existante :

σE,d = Vd / A' = 3060,94 kN / 3,922 m² = 780,40 kN/m²

Ratio de vérification

η1 = σE,d / σR,d = 780,40 kN/m² / 1416,83 kN/m² = 0,551 ≤ 1

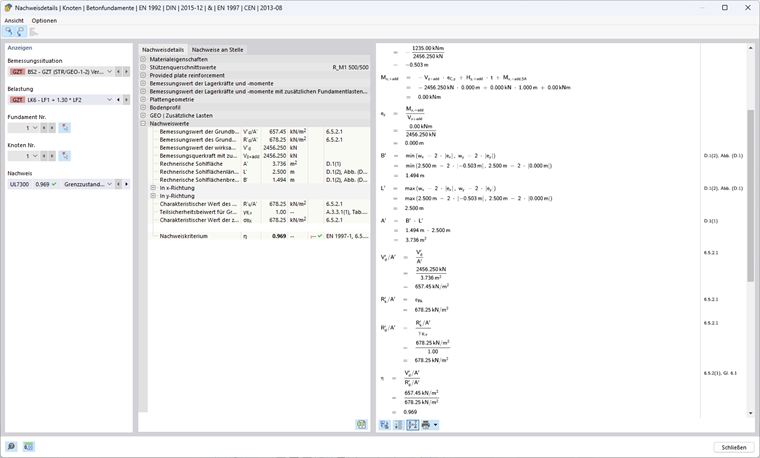
Méthode 1 (combinaison 1-2) selon l’EN 1997-1, 2.4.7.3.4.2

Calcul de la résistance à la rupture du sol

Excentrement ex de la charge verticale efficace en direction x

Vz,+add,d = 1,00 ⋅ 1156,25 kN + 1,30 ⋅ 1000 kN = 2456,25 kN

HQ,x,d = 1,30 ⋅ 190 kN = 247 kN

My,+add,d = (1,00 m + 4,00 m) ⋅ 247 kN = 1235 kNm

ex = -1235 kNm / 2456,25 kN = -0,503 m

Longueur, largeur et base de fondation efficace

Longueur efficace : L' = max⁡(2,500 m; 2,500 m - 2 ⋅ 0,503 m) = 2,500 m

Largeur efficace : B' = min⁡(2,500 m; 2,500 m - 2 ⋅ 0,503 m) = 1,494 m

Aire efficace : A' = 2,500 m ⋅ 1,494 m = 3,736 m²

Paramètres de sol à utiliser

Angle de friction : φ'd = arctan(tan(32°)/1,25) = 26,56°

Paramètre de cisaillement pour la cohésion : c'd = 15 kN/m²/ 1,25 = 12 kN/m²

Densité brute : γ1d = γ2d = 20 kN/m³ / 1,00 = 20 kN/m³

Coefficients de capacité portante

Nq = eπ ⋅ tan(26,56°) ⋅ tan²(45° + 26,56° / 2) = 12,59

Nc = (12,59 kN - 1) ⋅ cot(26,56°) = 23,18

Nγ = 2 ⋅ (12,59 kN - 1) ⋅ tan(26,56°) = 11,59 avec δ ≥ φ'd / 2 (base rugueuse)

Inclinaison de la base de fondation

bq = bc = bγ = 1 car α = 0°

Coefficients de forme pour les sections rectangulaires

sq = 1 + 1,494 m / 2,500 m ⋅ sin(26,56°) = 1,267

sc = (1,267 ⋅ 12,59-1) / (12,59 - 1) = 1,290

sγ = 1 - 0,3 ⋅ 1,494 m / 2,500 m = 0,821

Coefficients d’inclinaison

m = 0 + (2 + 1,494 m / 2,500 m) / (1 + 1,494 m / 2,500 m) ⋅ sin²(90°) = 1,626

iq = (1 - 247 kN / (2456,25 kN + 3,736 m² ⋅ 12kN/m² ⋅ cot(26,56°)))1,626 = 0,847

ic = 0,847 - (1 - 0,847) / (12,59 ⋅ tan(26,56°)) = 0,834

iγ = (1 - 247 kN / (2456,25 kN + 3,736 m² ⋅ 12kN/m² ⋅ cot(26,56°)))1,626 + 1 = 0,765

Capacité portante

Influence de la profondeur de fondation (sol adjacent à la fondation et charges supplémentaires) :

σR,q = 20 kN/m² ⋅ 12,59 ⋅ 1 ⋅ 1,267 ⋅ 0,847 = 270,26 kN/m² avec q'd = γ1d ⋅ D

Influence de la cohésion :

σR,c = 12 kN/m² ⋅ 23,18 ⋅ 1 ⋅ 1,1290 ⋅ 0,834 = 299,31 kN/m²

Influence de la largeur de la fondation (sol sous la fondation) :

σR,γ = 0,5 ⋅ 20 kN/m³ ⋅ 1,494 m ⋅ 11,59 ⋅ 1 ⋅ 0,821 ⋅ 0,765 = 108,68 kN/m² avec γ'd = γ2d

Pression du sol admissible :

σR,k = σR,d = 270,26 kN/m² + 299,31 kN/m² + 108,68 kN/m² = 678,25 kN/m²

Pression du sol existante :

σE,d = 2456,25 kN / 3,736 m² = 657,45 kN/m²

Ratio de vérification

η2 = 657,45 kN/m² / 678,25 kN/m² = 0,969 ≤ 1

Méthode de calcul 2

η = max(η1; η2) = max(0,551; 0,969) = 0,969 ≤ 1

Méthode 2 selon l’EN 1997-1, 2.4.7.3.4.2

Dans cette méthode de calcul, un ensemble de facteurs partiels de sécurité A1, M1 et R2 est utilisé. A1 (γG = 1,35; γQ = 1,5) augmente les actions défavorables sur la fondation, et M1 (γ'φ = γ'c = γγ = 1,00) ne réduit pas les paramètres du sol, mais R2 (γR; v = γR;h = 1,40) réduit les résistances.

Calcul de la résistance à la rupture du sol

Excentrement ex de la charge verticale efficace en direction x

Vz,+add,d = 1,35 ⋅ 1156,25 kN + 1,50 ⋅ 1000 kN = 3060,94 kN

HQ,x,d = 1,50 ⋅ 190 kN = 285 kN

My,+add,d = (1,00 m + 4,00 m) ⋅ 285 kN = 1425 kNm

ex = -1425 kNm / 3060,94 kN = -0,466 m

Longueur, largeur et base de fondation efficace

Longueur efficace : L' = max(2,500 m; 2,500 m - 2 ⋅ 0,466 m) = 2,500 m

Largeur efficace : B' = min(2,500 m; 2,500 m - 2 ⋅ 0,466 m) = 1,569 m

Aire efficace : A' = 2,500 m ⋅ 1,569 m = 3,922 m²

Paramètres de sol à utiliser

Angle de friction : φ'd = 32°

Paramètre de cisaillement pour la cohésion : c'd = 15 kN/m²

Densité brute : γ1d = γ2d = 20 kN/m³

Coefficients de capacité portante

Nq = eπ ⋅ tan(32°) ⋅ tan²(45° + 32° / 2) = 23,18

Nc = (23,18 kN - 1) ⋅ cot(32°) = 35,49

Nγ = 2 ⋅ (23,18 kN - 1) ⋅ tan(32°) = 27,72 avec δ ≥ φ'd/2 (base rugueuse)

Inclinaison de la base de fondation

bq = bc = bγ = 1 car α = 0°

Coefficients de forme pour les sections rectangulaires

sq = 1 + 1,569 m / 2,500 m ⋅ sin(32°) = 1,333

sc = (1,333 ⋅ 23,18-1) / (23,18-1) = 1,348

sγ = 1 - 0,3 ⋅ 1,569 m / 2,500 m = 0,812

Coefficients d’inclinaison

m = 0 + (2 + 1,569 m / 2,500 m) / (1 + 1,569 m / 2,500 m) ⋅ sin²(90°) = 1,614

iq = (1 - 285 kN / (3060,94 kN + 3,922 m² ⋅ 12kN/m² ⋅ cot(32°) ))1,614 = 0,858

ic = 0,858 - (1 - 0,858) / (23,18 ⋅ tan(32°)) = 0,852

iγ = (1 - 285 kN / (3060,94 kN + 3,922 m² ⋅ 12kN/m² ⋅ cot(32°)))1,614 + 1 = 0,781

Capacité portante

Influence de la profondeur de fondation (sol adjacent à la fondation et charges supplémentaires) :

σR,q = 20 kN/m² ⋅ 23,18 ⋅ 1 ⋅ 1,333 ⋅ 0,858 = 530,14 kN/m² avec q‘d = γ1d ⋅ D

Influence de la cohésion :

σR,c = 15 kN/m² ⋅ 35,49 ⋅ 1 ⋅ 1,1290 ⋅ 0,852 = 611,11 kN/m²

Influence de la largeur de la fondation (sol sous la fondation) :

σR,γ = 0,5 ⋅ 20 kN/m³ ⋅ 1,569 m ⋅ 27,72 ⋅ 1 ⋅ 0,812 ⋅ 0,781 = 275,57 kN/m² avec γ‘d = γ2d

Pression du sol admissible :

σR,k = σR,d = 530,14 kN/m² + 611,11 kN/m² + 275,57 kN/m² = 1416,83 kN/m²

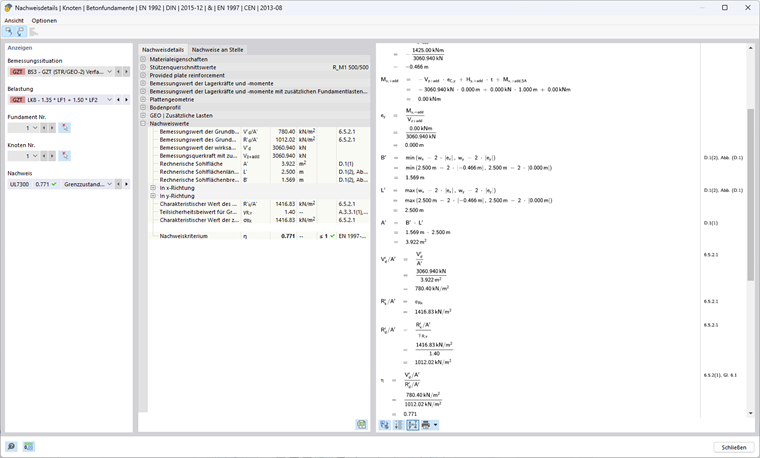
σR,d = 1416,83 kN/m² / 1,40 = 1012,02 kN/m²

Pression du sol existante :

σE,d = 3060,94 kN / 3,922 m² = 780,40 kN/m²

Méthode de calcul 2

η = 780,40 kN/m² / 1012,02 kN/m² = 0,771 ≤ 1

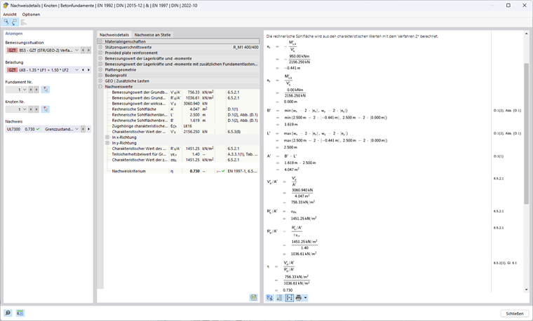
Méthode 2* selon l’EN 1997-1, 2.4.7.3.4.2

Dans cette méthode de calcul, un ensemble de facteurs partiels de sécurité A1, M1 et R2 est utilisé. A1 (γG = 1,35; γQ = 1,5) augmente les actions défavorables sur la fondation, et M1 (γ'φ = γ'c = γγ = 1,00) ne réduit pas les paramètres du sol, mais R2 (γR; v = γR;h = 1,40) réduit les résistances.

L’excentrement de la résultante et les facteurs d’inclinaison ne sont pas déterminés avec les valeurs de calcul des actions comme dans la méthode 2, mais avec des actions caractéristiques. Dans la plupart des cas, les excentrements sont plus petits et donc la surface efficace est plus grande, la pression de sol admissible est donc plus élevée que dans la méthode 2.

Calcul de la résistance à la rupture du sol

Excentrement ex de la charge verticale efficace en direction x

Contrairement aux autres approches, cette approche utilise les valeurs caractéristiques de la charge verticale avec des charges de fondation supplémentaires Vz,+add,k ainsi que la valeur caractéristique du moment fléchissant de calcul résultant au centre de la base de fondation My,+add ,k pour déterminer l’excentrement existant.

Vz,+add,k = 1156,25 kN + 1000 kN = 2156,25 kN

HQ,x,k = 1,50 ⋅ 190 kN = 190 kN

My,+add,k = (1,00 m + 4,00 m) ⋅ 190 kN = 950 kNm

ex = -950 kNm / 2156,25 kN = -0,441 m

Longueur, largeur et base de fondation efficace

Longueur efficace : L' = max(2,500 m; 2,500 m - 2 ⋅ 0,441 m) = 2,500 m

Largeur efficace : B' = min(2,500 m; 2,500 m - 2 ⋅ 0,441 m) = 1,619 m

Aire efficace : A' = 2,500 m ⋅ 1,619 m = 4,047 m²

Paramètres de sol à utiliser

Angle de friction : φ'd = 32°

Paramètre de cisaillement pour la cohésion : c'd = 15 kN/m²

Densité brute : γ1d = γ2d = 20 kN/m³

Coefficients de capacité portante

Nq = eπ ⋅ tan(32°) ⋅ tan²(45° + 32° / 2) = 23,18

Nc = (23,18 kN - 1) ⋅ cot(32°) = 35,49

Nγ = 2 ⋅ (23,18 kN - 1) ⋅ tan(32°) = 27,72 avec δ ≥ φ'd/2 (base rugueuse)

Inclinaison de la base de fondation

bq = bc = bγ = 1 car α = 0°

Coefficients de forme pour les sections rectangulaires

sq = 1 + 1,619 m / 2,500 m ⋅ sin(32°) = 1,343

sc = (1,343 ⋅ 23,18 - 1) / (23,18 - 1) = 1,359

sγ = 1 - 0,3 ⋅ 1,619 m / 2,500 m = 0,806

Coefficients d’inclinaison

m = (2 + 1,619 m / 2,500 m) / (1 + 1,619 m / 2,500 m) ⋅ sin²(90°) = 1,607

iq = (1 - 190 kN / (2156,25 kN + 4,047 m² ⋅ 12kN/m² ⋅ cot(32°)))1,607 = 0,868

ic = 0,868 - (1 - 0,868) / (23,18 ⋅ tan(32°)) = 0,862

iγ = (1 - 190 kN / (2156,25 kN + 4,047 m² ⋅ 12kN/m² ⋅ cot(32°)))1,607 + 1 = 0,795

Capacité portante

Influence de la profondeur de fondation (sol adjacent à la fondation et charges supplémentaires) :

σR,q = 20 kN/m² ⋅ 23,18 ⋅ 1 ⋅ 1,343 ⋅ 0,868 = 540,42 kN/m² avec q'd = γ1d ⋅ D

Influence de la cohésion :

σR,c = 15 kN/m² ⋅ 35,49 ⋅ 1 ⋅ 1,348 ⋅ 0,862 = 623,50 kN/m²

Influence de la largeur de la fondation (sol sous la fondation) :

σR,γ = 0,5 ⋅ 20 kN/m³ ⋅ 1,619 m ⋅ 27,72 ⋅ 1 ⋅ 0,806 ⋅ 0,795 = 287,33 kN/m² avec γ'd = γ2d

Pression du sol admissible :

σR,k = 540,42 kN/m² + 623,50 kN/m² + 287,33 kN/m² = 1451,25 kN/m²

σR,d = 1451,25 kN/m² / 1,40 =1036,61 kN/m²

Pression du sol existante :

Vz,+add,d = 1,35 ⋅ 1156,25 kN + 1,50 ⋅ 1000 kN = 3060,94 kN

σE,d = 3060,94 kN / 4,047 m² = 756,33 kN/m²

Méthode de calcul 2*

η = 756,33 kN/m² / 1036,61 kN/m² = 0,730 ≤ 1

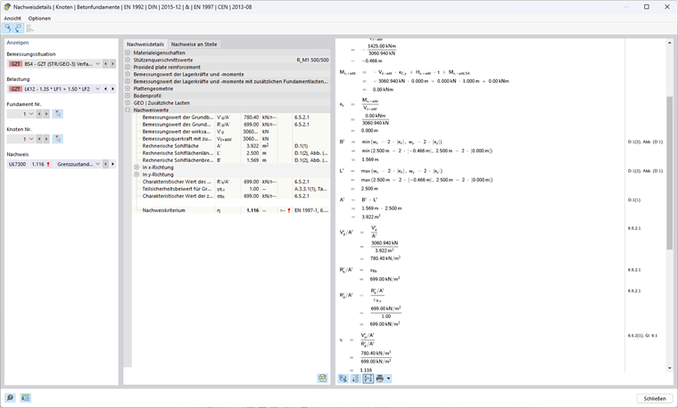
Méthode 3 selon l’EN 1997-1, 2.4.7.3.4.2

Dans cette approche de calcul, un ensemble de facteurs partiels de sécurité A1 et A2, M2 et R3 est utilisé. Pour les actions issues de la structure, les facteurs partiels de sécurité de l’ensemble de données A1 (γG = 1,35; γQ = 1,50) sont utilisés, tandis que les actions géométriques doivent être augmentées avec l’ensemble de données A2 (γG = 1,00; γQ = 1,30). De plus, les propriétés du sol sont réduites de M2 (γ'φ = γ'c = 1,25; γγ =1,00). R3 (γR;v = γR;h = 1,00) ne réduit pas les résistances.

Calcul de la résistance à la rupture du sol

Excentrement ex de la charge verticale efficace en direction x

Vz,+add,d = 1,35 ⋅ 1156,25 kN + 1,50 ⋅ 1000 kN = 3060,94 kN

HQ,x,d = 1,50 ⋅ 190 kN = 285 kN

My,+add = (1,00 m + 4,00 m) ⋅ 285 kN = 1425 kNm

ex = -1425 kNm / 3060,94 kN = -0,466 m

Longueur, largeur et base de fondation efficace

Longueur efficace : L' = max(2,500 m; 2,500 m - 2 ⋅ 0,466 m) = 2,500 m

Largeur efficace : B' = min(2,500 m; 2,500 m - 2 ⋅ 0,466 m) = 1,569 m

Aire efficace : A' = 2,500 m ⋅ 1,569 m = 3,922 m²

Paramètres de sol à utiliser

Angle de friction : φ'd = arctan(tan(32°) / 1,25) = 26,56°

Paramètre de cisaillement pour la cohésion : c'd = 15 kN/m²/ 1,25 = 12 kN/m²

Densité brute : γ1d = γ2d = 20 kN/m³

Coefficients de capacité portante

Nq = eπ ⋅ tan(26,56°) ⋅ tan²(45° + 26,56° / 2) = 12,59

Nc = (12,59 kN - 1) ⋅ cot(26,56°) = 23,18

Nγ = 2 ⋅ (12,59 kN - 1) ⋅ tan(26,56°) = 11,59 avec δ ≥ φ'd/2 (base rugueuse)

Inclinaison de la base de fondation

bq = bc = bγ = 1 car α = 0°

Coefficients de forme pour les sections rectangulaires

sq = 1 + 1,569 m / 2,500 m ⋅ sin(26,56°) = 1,281

sc = (1,281 ⋅ 12,59 - 1) / (12,59 - 1) = 1,305

sγ = 1-0,3 ⋅ 1,569 m / 2,500 m = 0,812

Coefficients d’inclinaison

m = (2 + 1,569 m / 2,500 m)/ (1 + 1,569 m / 2,500 m) ⋅ sin²(90°) = 1,614

iq = (1 - 285 kN / (3060,94 kN + 3,922 m² ⋅ 12kN/m² ⋅ cot(26,56°)))1,614 = 0,858

ic = 0,858 - (1 - 0,858) / (12,59 ⋅ tan(26,56°) ) = 0,846

iγ = (1 - 285 kN / (3060,94 kN + 3,922 m² ⋅ 12kN/m² ⋅ cot(26,56°)))1,614 + 1 = 0,781

Capacité portante

Influence de la profondeur de fondation (sol adjacent à la fondation et charges supplémentaires) :

σR,q = 20 kN/m² ⋅ 12,59 ⋅ 1 ⋅ 1,281 ⋅ 0,858 = 276,70 kN/m² avec q'd = γ1d ⋅ D

Influence de la cohésion :

σR,c = 12 kN/m² ⋅ 23,18 ⋅ 1 ⋅ 1,305 ⋅ 0,846 = 307,07 kN/m²

Influence de la largeur de la fondation (sol sous la fondation) :

σR,γ = 0,5 ⋅ 20 kN/m³ ⋅ 1,569 m ⋅ 11,59 ⋅ 1 ⋅ 0,812 ⋅ 0,781 = 115,19 kN/m² mit γ'd = γ2d

Pression du sol admissible :

σR,k = σR,d = 276,70 kN/m² + 307,07 kN/m² + 115,19 kN/m² = 698,95 kN/m²

Pression du sol existante :

σE,d = 3060,94 kN / 3,922 m² = 780,40 kN/m²

Méthode de calcul 3

η = 780,40 kN/m² / 698,95 kN/m² = 1,117 ≥ 1

Comparaison des vérifications

Les différences dans le processus de calcul des approches 1 (combinaison 1-1), 1 (combinaison 1-2), 2, 2 * et 3 se rapportent principalement aux facteurs partiels de sécurité. Le tableau suivant montre clairement les effets des différents concepts de sécurité.

Symbole Unité Méthode
1-1 1-2 2 2* 3
Facteurs partiels de sécurité (actions A) A [−] 1 2 1 1 1 (2) 1)
γG [−] 1,35 1,00 1,35 1,35 1,35 (1,00)
γQ [−] 1,50 1,30 1,50 1,50 1,50 (1,30)
Charge verticale en z VG,z+add,k kN 1156,25
VQ,z kN 1000
∑Vz+add,k kN 2156,25
Vz+add,d kN 3060,94 2456,25 3060,94 3060,94 3060,94
Charge horizontale en x HQ,x,k kN 190
HQ,x,d kN 285 247 285 285 285
Charges pour le calcul des résistances Vz kN 3060,94 2456,25 3060,94 2156,25 2) 3060,94
Hx kN 285 247 285 190 2) 285
Moment de calcul dans la semelle My,x+add kNm 1425 1235 1425 950 1425
Excentrement en x ex m -0,466 -0,503 -0,466 -0,441 -0,466
Longueur efficace L' m 2,500
Largeur efficace B' m 1,569 1,494 1,569 1,619 1,569
Aire efficace A' 3,922 3,736 3,922 4,047 3,922
Facteurs partiels de sécurité (matériau M) M : [−] 1 2 1 1 2
γ‘φ [−] 1,00 1,25 1,00 1,00 1,25
γ‘c [−] 1,00 1,25 1,00 1,00 1,25
γγ [−] 1,00 1,00 1,00 1,00 1,00
Angle de friction φ'k ° 32
φ'd ° 32 26,56 32 32 26,56
Cohésion c’k kN/m² 15
c'd kN/m² 15 12 15 15 12
Poids volumique γ1,k= γ2,k kN/m³ 20
γ1,d= γ2,d kN/m³ 20
Facteur de résistance Nq [−] 23,18 12,59 23,18 23,18 12,59
Nc [−] 35,49 23,18 35,49 35,49 23,18
Nγ [−] 27,72 11,59 27,72 27,72 11,59
Coefficient de forme pour les sections rectangulaires sq [−] 1,333 1,267 1,333 1,343 1,281
sc [−] 1,348 1,290 1,348 1,359 1,305
sγ [−] 0,812 0,821 0,812 0,806 0,812
m [−] 1,614 1,626 1,614 1,607 1,614
Coefficients d’inclinaison iq [−] 0,858 0,847 0,858 0,868 0,858
ic [−] 0,852 0,834 0,852 0,862 0,846
iγ [−] 0,781 0,765 0,781 0,795 0,781
Profondeur de la contrainte de fondation σR,q kN/m² 530,14 270,26 530,14 540,42 276,70
Cohésion de contrainte σR,c kN/m² 611,11 299,31 611,11 623,50 307,07
Profondeur de la contrainte de fondation σR,γ kN/m² 275,57 108,68 275,57 287,33 115,19
Facteurs partiels de sécurité (Résistance R) r [−] 1 1 2 2 3
γR;v [−] 1,00 1,00 1,40 1,40 1,00
Pression du sol admissible σR,k kN/m² 1416,83 678,25 1416,25 1451,25 698,95
σR,d kN/m² 1416,83 678,25 1012,02 1036,61 698,95
Pression du sol existante σE,d kN/m² 780,40 657,45 780,40 756,33 780,40
Ratio de vérification η [−] 0,551 0,969 0,771 0,730 1,117
0,969
1) Dans le cas d’actions issues de la structure porteuse, les facteurs partiels de sécurité de l’ensemble de données A1 sont utilisés, tandis que les actions géométriques doivent être augmentées avec l’ensemble de données A2.
2) Les actions caractéristiques sont utilisées pour déterminer la résistance avec la méthode 2*.

Conclusion

Les méthodes de l’EN 1997-1 offrent différents niveaux de sécurité et d’efficacité économique.

La méthode 1 se caractérise par le fait qu’elle nécessite deux combinaisons avec des concepts de sécurité différents. Cela permet d’avoir une vue différenciée des exigences de sécurité et de garantir que la combinaison avec le ratio de vérification le plus élevé est déterminante. La combinaison 1-1 augmente les actions sur la fondation, tandis que la combinaison 1-2 réduit les propriétés de matériau.

Les méthodes 2 et 2* simplifient la vérification par rapport à la méthode 1, car chacune utilise un seul ensemble de données. Cet ensemble de données augmente les actions et réduit les résistances sans réduire les paramètres du sol. La position (excentrement) et l’inclinaison de charge de la résultante sont des valeurs d’entrée importantes lors du calcul de la capacité portante du sol. La méthode 2 utilise les valeurs de calcul pour cela, tandis que l’approche 2* fonctionne avec les actions caractéristiques, ce qui conduit à une plus grande résistance à la rupture du sol avec l’approche 2*.

La méthode 3 conduit généralement à des résultats particulièrement conservateurs, car l’ensemble de données des facteurs partiels de sécurité utilisés ici augmente les actions et réduit les paramètres du sol, sans réduire les résistances. Cette méthode offre généralement le niveau de sécurité le plus élevé.

L’image suivante montre les pays qui autorisent cette méthode. RFEM autorise uniquement les méthodes spécifiées dans les Annexes Nationales correspondantes.


Auteur

Ann-Kathrin travaille dans le Product Engineering avec une spécialisation en géotechnique et apporte également son soutien au Customer Support.



;