Modèle de calcul de structure SLS avec la méthode de vérification 3 dans RFEM. Vue détaillée technique pour les ingénieurs.
Modèle de calcul de structure SLS avec la méthode de vérification 3 dans RFEM. Vue détaillée technique pour les ingénieurs.
05.11.2024
053650
  • RFEM 6

Méthode de vérification 3

Modèle de calcul de structure SLS avec la méthode de vérification 3 dans RFEM. Vue détaillée technique pour les ingénieurs.

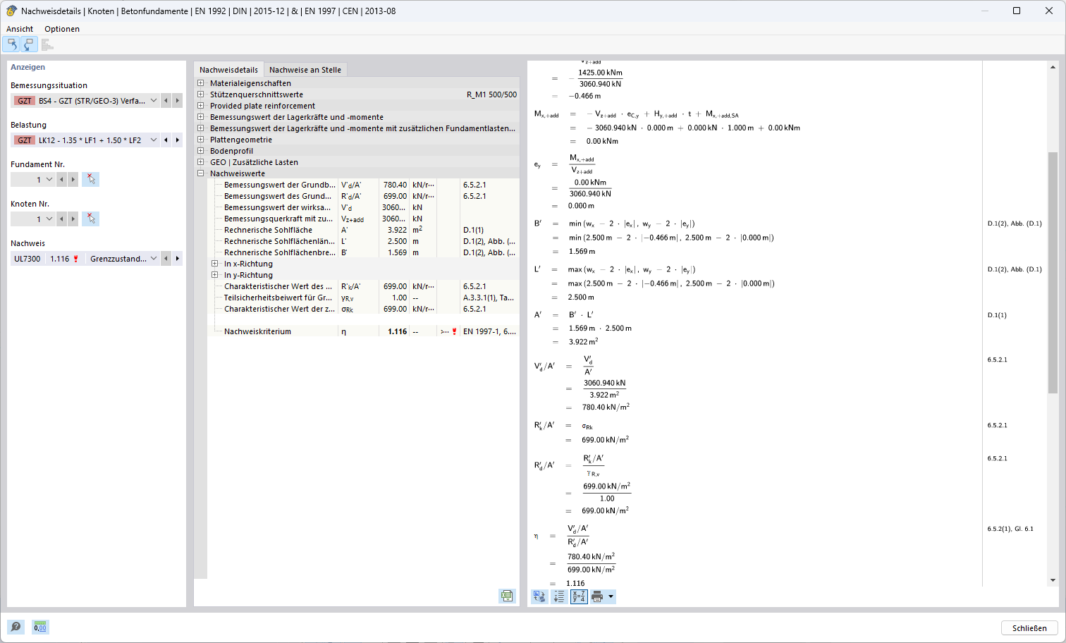
L’image montre un modèle complexe d’analyse structurelle utilisant RFEM pour la méthode de vérification 3. Les paramètres techniques détaillés du modèle sont présentés pour assurer des vérifications de sécurité. Des aperçus des charges structurelles et de leurs étapes de calcul sont visibles pour garantir la stabilité. Cette représentation est conçue pour une application dans des projets de construction avancés.
  • Analyse structurale
  • Vérification de sécurité
  • Méthode 3
  • Génie civil
  • RFEM
  • Vérification de structures
Utilisé dans
  • Méthode de calcul pour la détermination de la résistance à la rupture du sol selon l’Eurocode 7 (EN 1997-1)
Partager