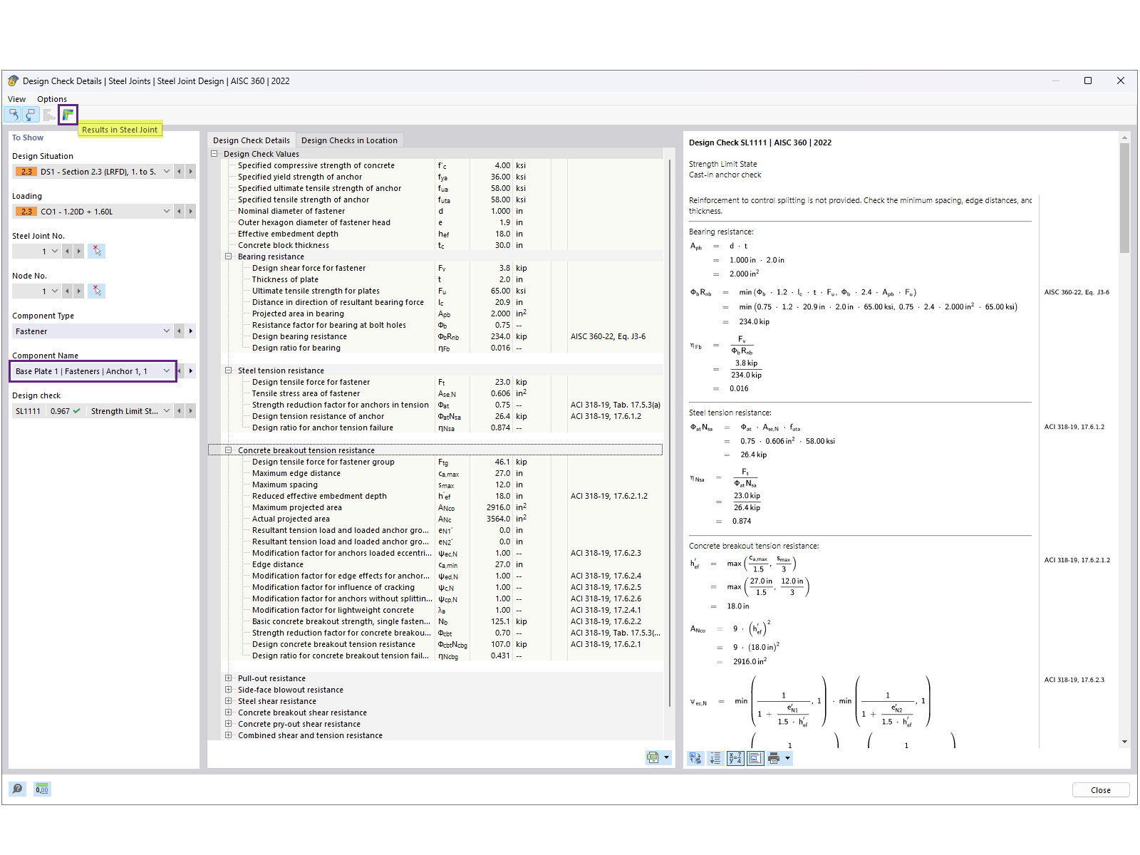
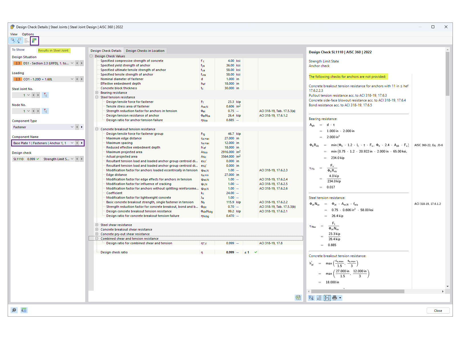
Détails de vérification pour la conception des ancrages montrant la distribution des contraintes et calculs
Détails de vérification pour la conception des ancrages montrant la distribution des contraintes et calculs
18.11.2024
053945
  • RFEM 6

Détails de vérification d’un ancrage

Détails de vérification pour la conception des ancrages montrant la distribution des contraintes et calculs

L’image illustre les détails d'une vérification de l’ancrage, en se concentrant sur la distribution des contraintes et les calculs de charges. Elle met en évidence les calculs liés aux performances de l’ancrage dans des conditions spécifiées.
  • Vérification des ancrages
  • Distribution des contraintes
  • Calcul de structure
  • Calcul de charge
  • Détail d’ingénierie
Utilisé dans
  • Vérification des plaques d’assise selon l’AISC dans RFEM 6
Partager