2290x
001916
15.11.2024

Vérification des plaques d’assise selon l’AISC dans RFEM 6

La vérification des plaques d’assise selon l’AISC 360 [1] et l’ACI 318 [2] est désormais disponible dans le module complémentaire Vérification de l’acier. Cet article montre comment modéliser l’assemblage de plaque d’assise sans effort et comparer les résultats avec un exemple tiré de l’AISC Design Guide 1 [3].

Modélisation de l’assemblage par plaque d’assise

1) Dans l’onglet « Général », assignez le nouvel assemblage acier au nœud concerné. Vérifiez la « Configuration pour la résistance » afin de confirmer que les paramètres par défaut sont appropriés, et procédez aux ajustements requis (figure 01).

2) Dans l’onglet « Composants », sélectionnez « Insérer le composant au début » et « Plaque d’assise » (figure 02).

3) Dans « Paramètres du composant », définissez les matériaux, dimensions et positions de la plaque d’assise, du bloc de béton, du coulis, des ancrages et des soudures (figure 03).

Le coulis est modélisé à l’aide de liaisons rigides dans le sous-modèle, ce qui modifie la géométrie de l’assemblage et influence ensuite les efforts internes (figure 04).

L’option de prise en compte du béton fissuré est également disponible. Par défaut, l’ACI présume l’existence d’une fissuration. S’il peut être démontré que le béton ne fissure pas, la désactivation de cette option fournit des résistances plus élevées à la rupture en traction, à l’arrachement en traction et à la rupture au cisaillement pour les ancrages.

L’option « Armatures contre l’éclatement », selon l’ACI, 17.3.5, peut être activée lorsque des armatures complémentaires sont fournies pour contrôler la rupture par éclatement causée par les efforts d’installation et/ou le serrage ultérieur. Lorsque cette option est désactivée, le message suivant apparait :
« Armatures de contrôle de la séparation non prévues, veuillez vérifier les espacements minimum, les distances au bord et l’épaisseur minimale du béton. »

Le transfert du cisaillement via les ancrages, les bêches de cisaillement et le frottement est également disponible. Pour en savoir plus, consultez l’article suivant.

Quatre types d’ancrages sont disponibles : 1 post-installé et 3 coulés (tête hexagonale, boulon en L crocheté et boulon en J crocheté). L’ancrage coulé à tête hexagonale est sélectionné pour cet exemple.

Plaques de rondelle

D'après l’AISC Design Guide 1, 4.3.2.2 [3], « Pour des tiges d’ancrage de plus haute résistance ou du béton à résistance en compression plus faible, des plaques de rondelle peuvent être nécessaires pour obtenir la pleine résistance des ancrages. La taille des rondelles doit être minimisée tout en développant la résistance requise. »
L’option d’inclure une rondelle est disponible. Les paramètres requis sont la forme de la rondelle (circulaire ou carrée), le diamètre/la largeur et l’épaisseur. Le diamètre/la largeur est utilisé(e) pour calculer la surface nette d’appui de l’ancrage, Abrg, afin de déterminer la résistance à l’arrachement de l’ancrage. L’épaisseur de la rondelle n’influence pas les équations de calcul ni le modèle EF et n’est utilisée qu’à des fins de représentation graphique.

Vérifications selon l’AISC 360 et l’ACI 318

Les efforts dans les tiges d’ancrage sont basés sur une analyse par éléments finis (EF), qui tient compte des rigidités des éléments de liaison (tiges d’ancrage, plaques d’assise, bloc en béton, etc.). Un effet de levier peut se produire lorsque la flexibilité de la plaque d’assise provoque une déformation qui augmente la traction dans les tiges d’ancrage. Ces efforts de levier sont également pris en compte dans le calcul EF.

Les vérifications suivantes pour les tiges d’ancrage noyées sont prévues :

  • Résistance de portance de la plaque d’assise aux trous de boulons, ϕbRnb
  • Résistance en traction de l’acier de l’ancrage, ϕatNsa
  • Résistance à la rupture en traction du béton, ϕcbtNcbg
  • Résistance à l’arrachement en traction de l’ancrage, ϕpnNpn
  • Résistance à l’éclatement en traction de la face latérale du béton, ϕcbtNsbg
  • Résistance au cisaillement de l’acier de l’ancrage, ϕavVsa
  • Résistance au cisaillement par rupture du béton, ϕcbvVcbg
  • Résistance au cisaillement par arrachement du béton, ϕcpvVcpg

D’autres vérifications, notamment la résistance à la compression d’appui du béton, la résistance des soudures et la déformation plastique des plaques d’assise et des éléments, sont également prévues.

Exemple

L’exemple 4.7-11 de l’AISC Design Guide 1 est présenté afin de vérifier les résultats du modèle RFEM. Un assemblage par plaque d’assise pour un poteau W12x96 soumis à la compression et au moment est vérifié dans cet exemple. Le poteau est fixé à une fondation en béton de résistance à la compression spécifiée, ƒ'c = 4,000 psi. La plaque d’assise a une épaisseur de 2,0 in avec une épaisseur de coulis présumée de 1,0 in. La longueur d’ancrage effective, hef, est égale à 18,0 in. Les charges et les propriétés des matériaux sont présentées dans la figure 05.

Dans l’exemple, les dimensions réelles du béton ne sont pas indiquées, et l’existence d’une aire suffisante pour permettre la formation des cônes de rupture en traction des tiges d’ancrage par rapport à la distance de rive est présumée. Pour satisfaire cette hypothèse, des dimensions du bloc en béton égales à 1,5hef + espacement des tiges +1,5hef sont utilisées (66,0 in x 72,5 in).
L’entrée complète pour l’assemblage acier est présentée ci-dessus dans la figure 03.

Résultats

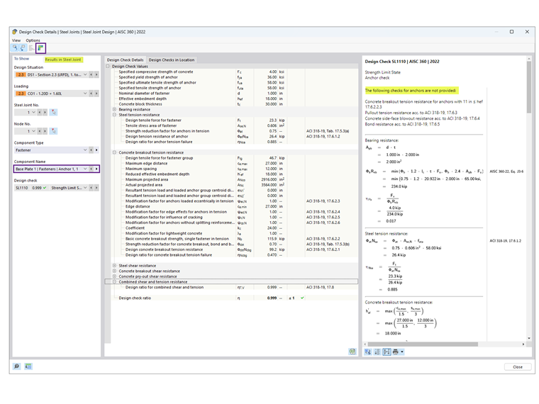
Après le calcul de l’assemblage acier, le résultat de chaque composant est présenté dans l’onglet Ratios de vérification par composant. Sélectionnez ensuite Ancrage 1,1 pour afficher les détails de vérification (figure 06).

Les détails de vérification fournissent toutes les formules et les références aux normes AISC 360 et ACI 318 (figure 07). Une remarque sur les vérifications exclues est également donnée à titre de clarification.
Sélectionnez ensuite « Résultats dans l’assemblage acier » pour afficher graphiquement les efforts internes des ancrages (figure 08).

Les résultats de l’AISC et des assemblages acier sont résumés ci-dessous, y compris les raisons des écarts.

Ancrages

Béton (résistance de portance)

La contrainte d’appui de 2,21 ksi est reprise de l’exemple 4.7-10 avec l’hypothèse A1 = A2, fournissant la résistance la plus faible possible. La surface de la plaque d’assise est calculée comme 22 in × 24 in = 528 in2, ce qui donne une résistance de portance du béton en compression, ϕPp =2.2 ksi × 528 in2 = 1,166.9 kips, en présumant que toute la surface de la plaque d’assise résiste à la compression.

Dans le module complémentaire Assemblages acier, A2 ≫ A1 est présumé afin de satisfaire la résistance à la rupture en traction. La surface de compression efficace de la plaque d’assise, Aeff, peut être déterminée soit à l’aide d’une analyse EF, soit selon l’AISC Design Guide 1, annexe B.3, où Aeff s’étend sur une distance c = 1,5*épaisseur de la plaque d’assise à l’extérieur des âmes et des semelles. La valeur indiquée ϕPp = 1242,3 kips est basée sur Aeff calculé selon le Design Guide 1. Alternativement, en utilisant une analyse EF, Aeff dépend du seuil de contrainte de contact défini dans la configuration de résistance. La réduction de ce seuil (jusqu’à 1 %) augmente la surface de compression effective.

Plaque d’assise

La vérification de l’épaisseur de la plaque d’assise est déterminé soit par l’interface d’appui, soit par l’interface de traction. Selon les calculs AISC, l’épaisseur requise sur la base de l’appui est de 1,92 in (arrondie à 2,0 in), ce qui détermine le calcul, tandis que l’épaisseur issue de la traction est calculée à 0,755 in.

Dans le module complémentaire Assemblages acier, la vérification de la plaque est effectué à l’aide d’une analyse plastique en comparant la déformation plastique réelle à la limite admissible de 5 % spécifiée dans la Configuration de résistance. La plaque d’assise de 2,0 in d’épaisseur présente une déformation plastique équivalente maximale de 0,09 %, ce qui indique qu’une plaque plus mince pourrait suffire. Toutefois, la réduction de l’épaisseur de la plaque peut augmenter les efforts de traction dans les ancrages.

Dans la plupart des cas, le module complémentaire Assemblages acier conduit à une plaque d’assise nettement plus mince, car il tient compte de la flexibilité de la plaque d’assise, contrairement à l’approche de l’AISC Design Guide 1, 4.3.1, qui présume une plaque d’assise rigide.

L’annexe B.3 de l’AISC Design Guide 1 [3] explique que la prise en compte de la flexibilité de la plaque d’assise peut réduire considérablement l’épaisseur requise. L’état limite de fluage de la plaque correspond à une flexion vers le haut de la plaque d’assise aux emplacements présumés des lignes de fluage sous la pression d’appui ascendante. Cette pression, à son tour, est présumée constante, ce qui suggère implicitement que la plaque d’assise est rigide.
Cependant, pour des plaques d’assise plus grandes avec une empreinte importante, cette hypothèse peut conduire à des moments excessivement élevés au niveau des lignes d’élasticité, entraînant des plaques d’assise trop épaisses.
Il s’agit d’une hypothèse conservative, car une grande plaque d’assise est également flexible, de sorte que les contraintes d’appui se concentrent sous les semelles et les âmes de la colonne. En réalité, ce type de distribution des contraintes conduit à des moments nettement plus faibles dans la plaque d’assise, réduisant l’épaisseur requise.

Conclusion

Le module complémentaire Assemblages acier pour RFEM 6 offre une approche avancée de la vérification des plaques d’assise en tenant compte de la flexibilité de la plaque d’assise et des effets de levier pouvant se produire. Par rapport aux méthodes traditionnelles décrites dans l’AISC Design Guide 1, cette approche conduit souvent à des conceptions optimisées avec des plaques d’assise plus minces.
En comparant les résultats avec l’exemple AISC, le module complémentaire démontre sa capacité à fournir des solutions précises et économiques pour les assemblages par plaque d’assise.


Auteur

Cisca est responsable des formations clients, du support technique et du développement des programmes Dlubal pour le marché nord-américain.

Liens
Références


;