Illustration expliquant les charges permanentes opposées (0,9D) dans les combinaisons de charges NBC pour l’optimisation en ingénierie
Illustration expliquant les charges permanentes opposées (0,9D) dans les combinaisons de charges NBC pour l’optimisation en ingénierie
13.01.2025
054928
  • RFEM 6
  • Structures bois
  • Conception et calcul de structure
    • NBC 2015 | NBC 2020

Contrer les charges permanentes dans les combinaisons NBC : Vue d’ensemble des FAQ

Illustration expliquant les charges permanentes opposées (0,9D) dans les combinaisons de charges NBC pour l’optimisation en ingénierie

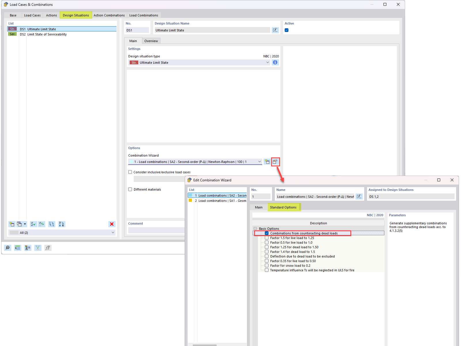
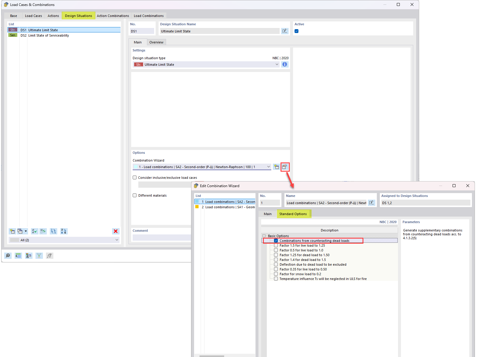
Cette image présente une FAQ abordant l’intégration des charges permanentes contraires (0,9G) dans les combinaisons de charges NBC. Elle détaille l’approche technique utilisée pour intégrer la charge permanente contraire dans les calculs de charge, comme indiqué dans la FAQ 005645.
  • Poids propre compensateur
  • Combinaison de charges Nbc
  • Combinaison de charges
  • Poids propre compensateur
  • 0.9d
Utilisé dans
  • Contrer la charge permanente dans les combinaisons de charges NBC
Partager