157x
005645
13.01.2025

Contrer la charge permanente dans les combinaisons de charges NBC

Comment ajouter des charges permanentes contraires (0,9*D) dans les combinaisons de charges à NBC ?


Réponse:

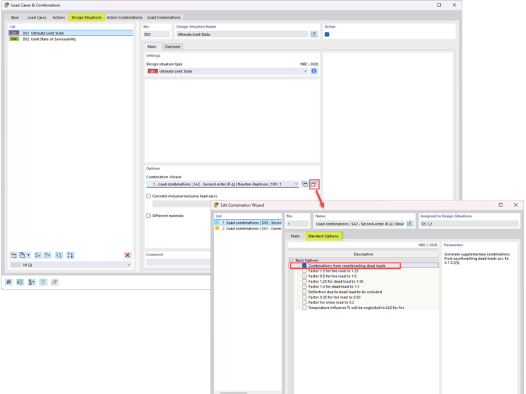
Pour générer des combinaisons de charges incluant des charges permanentes compensatoires selon la clause 4.1.3.2(5), modifiez l’option « Assistant de combinaison » (figure 01). Dans l’onglet « Options standard », activez l’option « Combinaisons de charges permanentes compensatoires ».

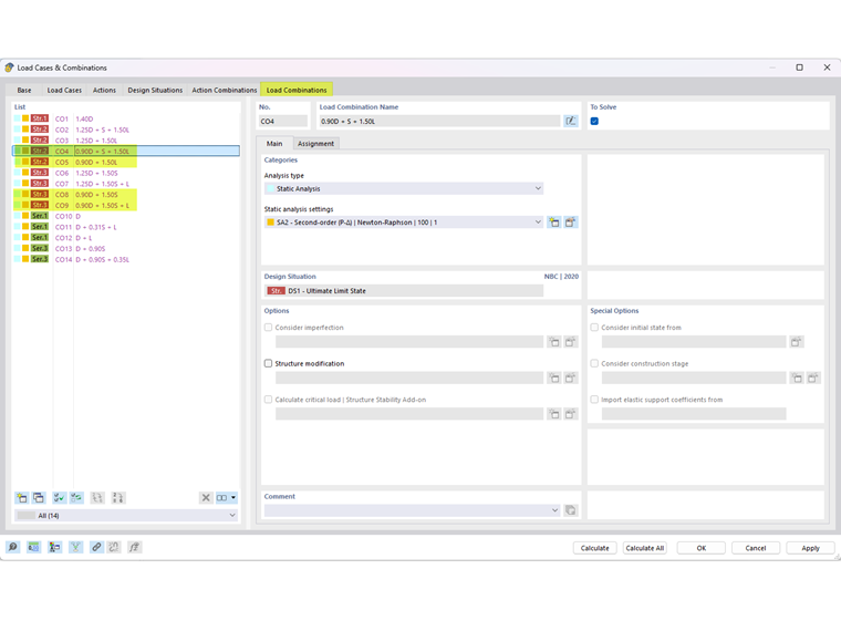
Les combinaisons de charges incluant des charges permanentes compensatoires sont affichées dans l'Image 02.


Auteur

Cisca est responsable des formations clients, du support technique et du développement des programmes Dlubal pour le marché nord-américain.



;