FAQ sur l’ajout de charges permanentes équilibrantes (0.9G) dans les combinaisons de charges NBC
FAQ sur l’ajout de charges permanentes équilibrantes (0.9G) dans les combinaisons de charges NBC
13.01.2025
054929
  • RFEM 6
  • Structures bois
  • Conception et calcul de structure
    • NBC 2015 | NBC 2020

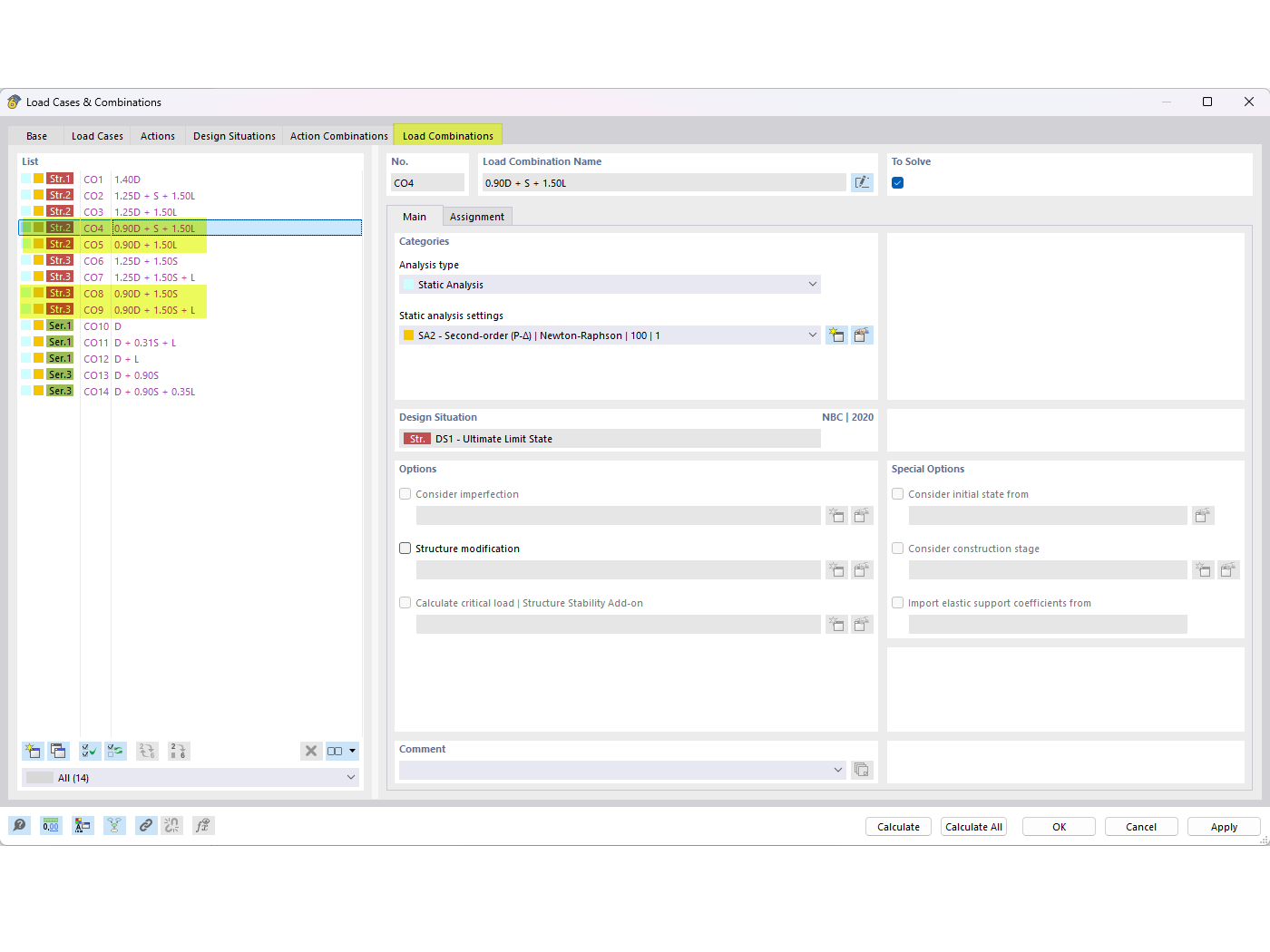
Equilibrage des charges permanentes dans les combinaisons du CNB

FAQ sur l’ajout de charges permanentes équilibrantes (0.9G) dans les combinaisons de charges NBC

The image displays a FAQ entry that addresses how to incorporate counteracting dead loads (0.9D) in NBC load combinations. It specifies FAQ 005645 and focuses on achieving load balance through precise adjustments within the NBC system.
  • Combinaisons de charges
  • FAQ 005645
  • Charges permanentes agissant en opposition
  • Combinaison de charges NBC
  • 0.9D
Utilisé dans
  • Contrer la charge permanente dans les combinaisons de charges NBC
Partager