Interface de RFEM 6 affichant les paramètres de modification de la rigidité spécifique aux éléments
Interface de RFEM 6 affichant les paramètres de modification de la rigidité spécifique aux éléments
24.01.2025
055137
  • RFEM 6

Modification de la rigidité spécifique aux éléments dans RFEM 6

Interface de RFEM 6 affichant les paramètres de modification de la rigidité spécifique aux éléments

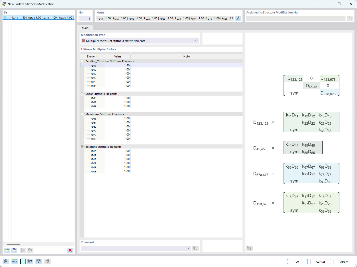
L’image présente l’interface RFEM 6 où les utilisateurs peuvent appliquer des modifications spécifiques de rigidité des éléments. Elle met en avant la fenêtre de modification de la rigidité des surfaces, permettant la définition de facteurs multiplicateurs de rigidité séparés pour chaque terme de la matrice de rigidité. Cette fonctionnalité permet un contrôle précis du comportement structurel des surfaces, améliorant ainsi la précision des simulations dans l’analyse structurelle.
  • Modification de la rigidité
  • Rigidité des surfaces
  • Logiciel d’ingénierie
  • Analyse structurelle
Utilisé dans
  • Modification de la rigidité des surfaces dans RFEM 6
Partager