446x
005662
24.02.2025

Modification de la rigidité des surfaces dans RFEM 6

Quelles sont les meilleurs cas d’utilisations pour chaque méthode de modification de la rigidité surfacique dans RFEM 6 ?


Réponse:

RFEM 6 propose plusieurs méthodes pour modifier la rigidité des surfaces, chacune adaptée à différentes applications. Voici les meilleurs cas d’utilisations pour chaque méthode :

  • Modification de la rigidité totale

Cette méthode est idéale pour les ajustements globaux afin de simuler des surfaces avec rigidité augmentée ou réduite, ou pour la modélisation simplifiée de surfaces avec des propriétés de matériaux cohérentes. Elle consiste à mettre à l'échelle uniformément tous les éléments de la matrice de rigidité par un seul facteur.

  • Modifications de la rigidité partielle, du poids et de la masse

Utilisez cette méthode pour les modifications ciblées où vous devez ajuster des composants spécifiques de la matrice de rigidité tout en gardant les autres inchangés. Elle est utile pour simuler des matériaux complexes multicouches ou composites et traiter les effets de fluage et de retrait dans les dalles mixtes acier-béton. Par exemple, traiter les effets de fluage et de retrait sur une dalle mixte acier-béton, où les termes de flexion et de torsion dans la matrice de rigidité de la surface peuvent être réduits de façon homogène par un facteur représentant la réduction de rigidité dépendante du temps.

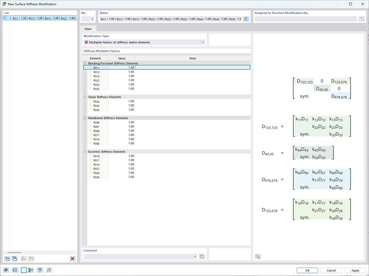
  • Modification de la rigidité spécifique à un élément

Cette méthode est particulièrement utile pour simuler des comportements de matériaux complexes et traiter des effets localisés au sein de la structure. Par exemple, elle peut être utilisée pour une plaque composite avec des fibres principalement orientées le long de l'axe x, résultant en une rigidité significativement plus élevée dans cette direction. Pour tenir compte de ce comportement anisotrope, le terme de rigidité à la flexion k, qui correspond à D11 dans la matrice de rigidité de la surface, peut être augmenté tout en gardant les autres termes inchangés.

  • Modification de la rigidité spécifique aux normes (ACI 318-19 et CSA A23.3-19)

Cette méthode est utilisée pour incorporer des réductions de rigidité pour les barres et surfaces en béton à travers divers types d'éléments, conformément à l'ACI 318-19, 6.6.3.1.1 et à la CSA A23.3-19, 10.14.1.2. Les options disponibles incluent les voiles fissurés et non fissurés, les dalles pleines, les dalles, les poutres et les poteaux. Le logiciel utilise des facteurs multiplicateurs directement issus des tableaux des normes.

Gardez à l'esprit que la mise en œuvre de ces modifications nécessite une évaluation minutieuse du contexte structurel et des objectifs souhaités, car les altérations de la matrice de rigidité affectent directement la distribution des contraintes et des déformations au sein de la structure.


Auteur

Elle est responsable de la création d'articles techniques et fournit un support technique aux clients de Dlubal Software.



;