Modification de la rigidité de surface en calcul de structure selon l’ACI 318-9
Modification de la rigidité de surface en calcul de structure selon l’ACI 318-9
24.01.2025
055139
  • RFEM 6

Modification de la rigidité de surface selon l’ACI 318-9

Modification de la rigidité de surface en calcul de structure selon l’ACI 318-9

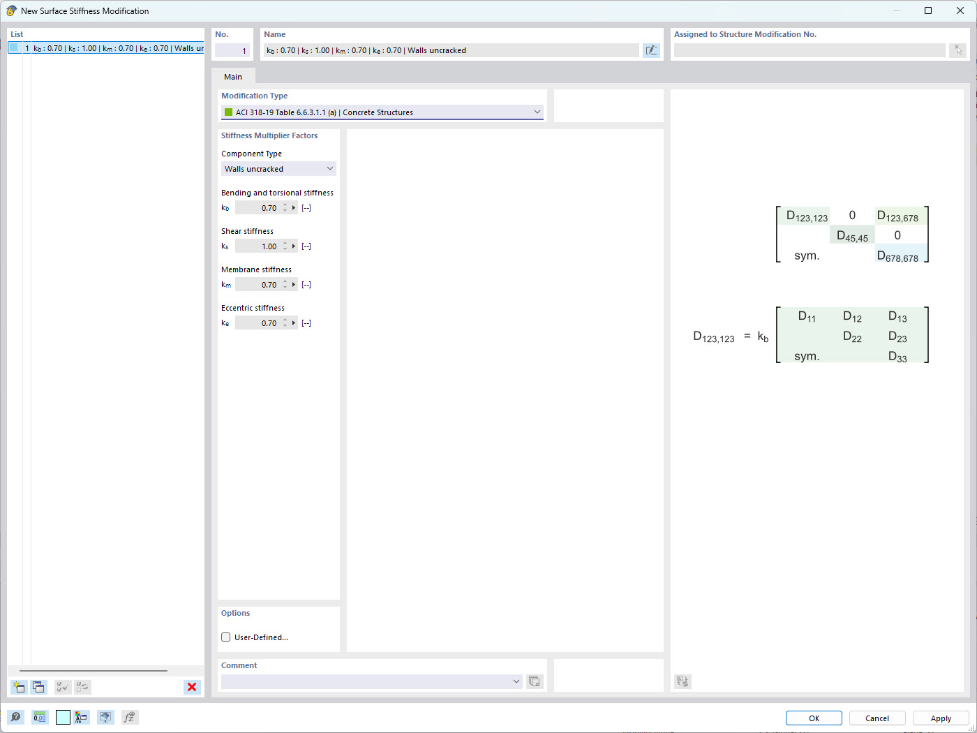
Cette image illustre la modification des paramètres de rigidité de surface dans un modèle de structure, conformément aux normes ACI 318-9. De tels ajustements sont cruciaux pour simuler avec précision le comportement des structures en béton sous diverses conditions de charge. Le logiciel Dlubal permet ces modifications, permettant aux ingénieurs de garantir la conformité avec les normes de l'industrie et d'optimiser la performance structurelle.
  • Rigidité de surface
  • ACI 318-9
  • Calcul de structures
  • Modification de rigidité
  • Normes d’ingénierie
Utilisé dans
  • Modification de la rigidité des surfaces dans RFEM 6
Partager