L'image montre une solution pour corriger l’instabilité dans l’analyse modale sans état initial.
L'image montre une solution pour corriger l’instabilité dans l’analyse modale sans état initial.
27.02.2025
055589

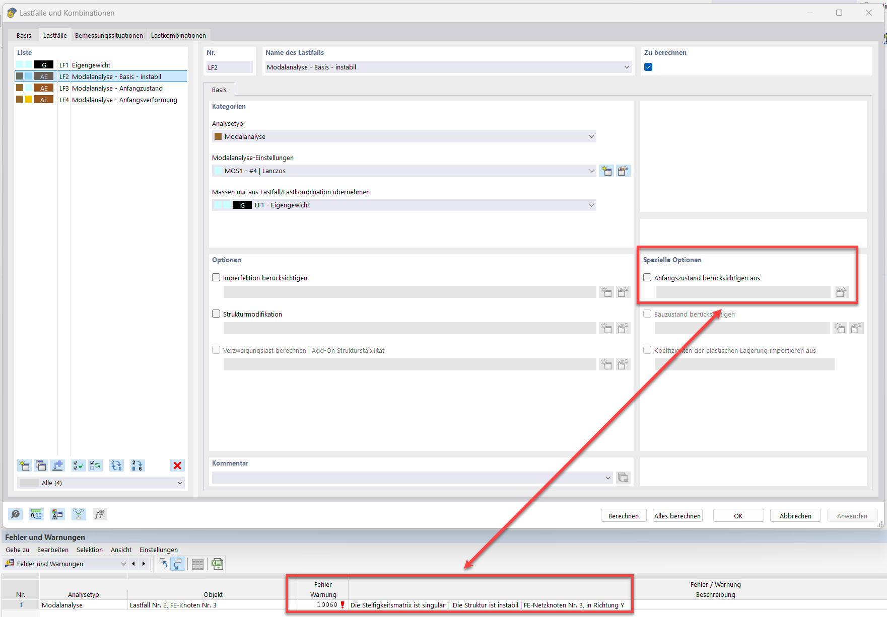
Analyse modale sans conditions initiales

L'image montre une solution pour corriger l’instabilité dans l’analyse modale sans état initial.

L’image illustre le dépannage du message d’erreur « 10060 - La structure est instable » dans une analyse modale sans état initial. Des paramètres techniques comme la barre de câble, la précontrainte initiale, l’état initial et le changement de longueur minimal sont directement abordés. La représentation fournit des indications concrètes pour stabiliser la structure.
  • Analyse modale
  • Barre de câble
  • Tension initiale
  • État initial
  • Variation minimale de longueur
Utilisé dans
  • Analyse modale avec membranes/câbles, structure instable
Partager