441x
005668
27.02.2025

Analyse modale avec membranes/câbles, structure instable

Comment corriger l’avertissement « 10060 - La structure est instable » concernant l’instabilité de l’analyse modale ?


Réponse:

Pour des modèles avec des membranes/câbles, une précontrainte initiale permet la convergence du calcul. Dans RFEM 6, il existe deux façons de considérer la précontrainte initiale : un état initial ou une modification minimale de longueur. Au-delà de la convergence numérique, il est important de noter que les fréquences propres d'un câble dépendent de la tension initiale. Un effort de traction doit être présent, et sa grandeur influence les résultats.

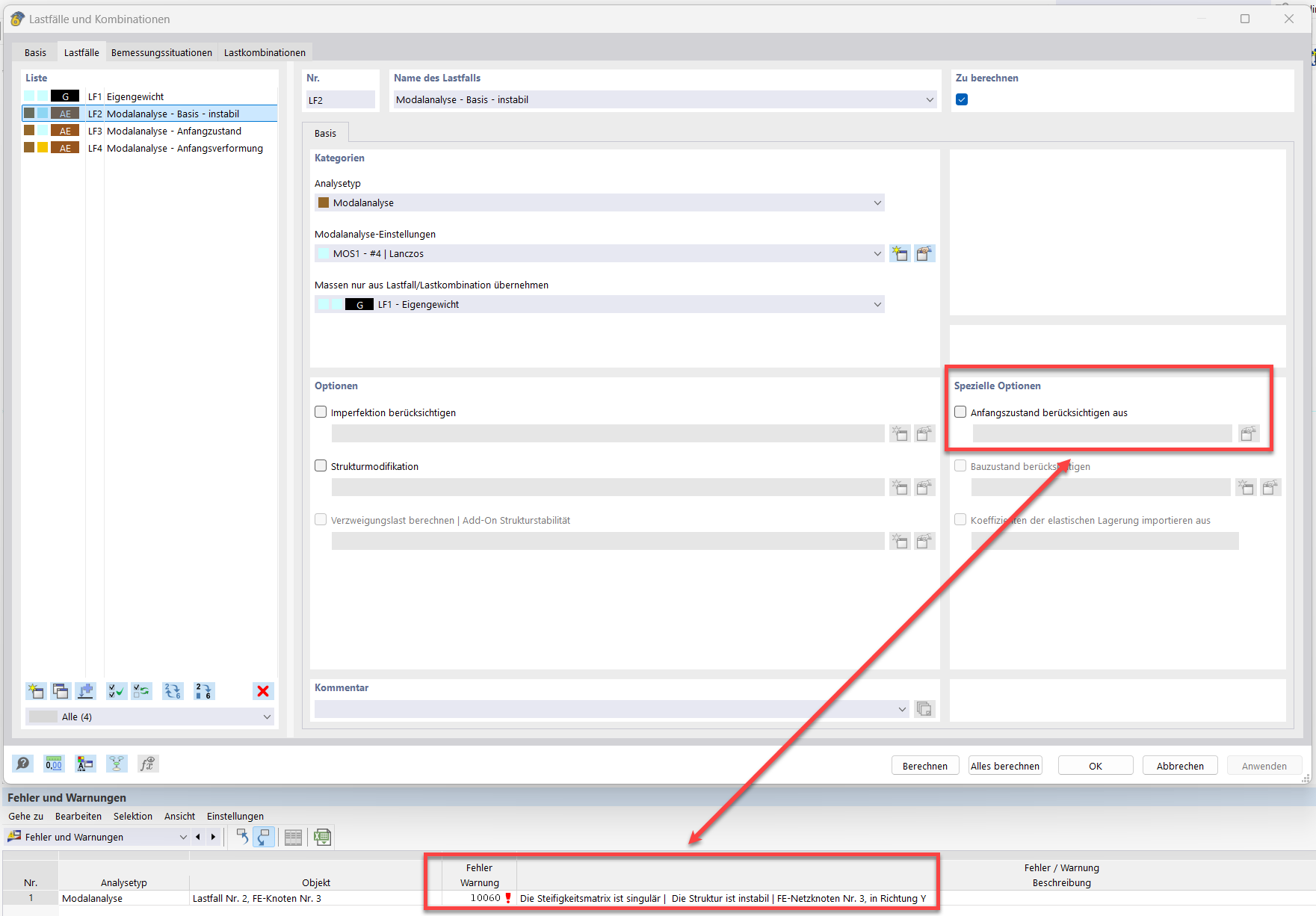
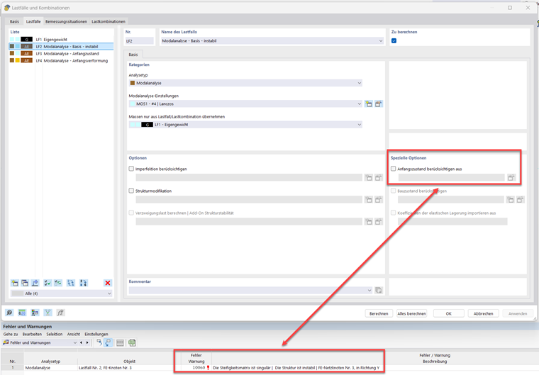
Pour un câble simplement appuyé avec seulement son propre poids, une analyse modale est définie sans état initial :

En conséquence, le message d’erreur « 10060 - La matrice de rigidité est singulière | La structure est instable » est affiché :

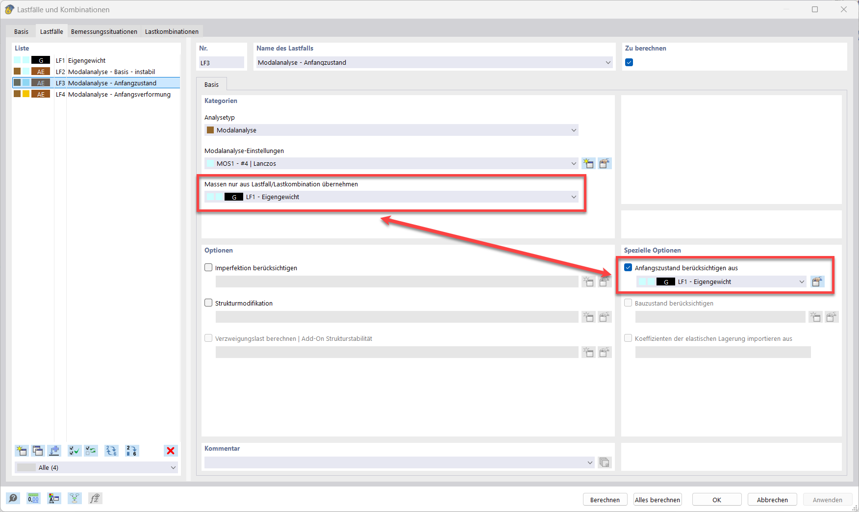
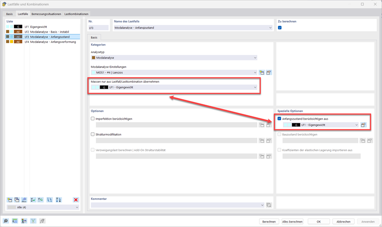
La première solution consiste à sélectionner un cas de charge avec une force de traction comme état initial. Dans ce cas, en tenant compte des non-linéarités (théorie du troisième ordre) d’un élément de câble, une réaction horizontale résulte d’une charge purement verticale. La réaction horizontale correspond à une force de traction. Il est important de souligner que les cas de charge ou les combinaisons de charges de l’option « Importer les masses » n’ont pas d’impact sur la matrice de rigidité. Par conséquent, deux sélections doivent être effectuées.

La deuxième option consiste à définir une déformation initiale dans le réglage du mode modal.

Il est recommandé d’évaluer l'influence des valeurs initiales (état initial ou modification minimale de longueur) sur les modes de vibration. De relativement faibles variations de ces valeurs peuvent entraîner des changements significatifs des fréquences propres.


Auteur

M. Hidalgo supervise le développement dans le domaine de la dynamique.



;