L’image montre l’analyse modale avec état initial, barre de câble, précontrainte initiale et variation minimale de longueur.
L’image montre l’analyse modale avec état initial, barre de câble, précontrainte initiale et variation minimale de longueur.
27.02.2025
055590

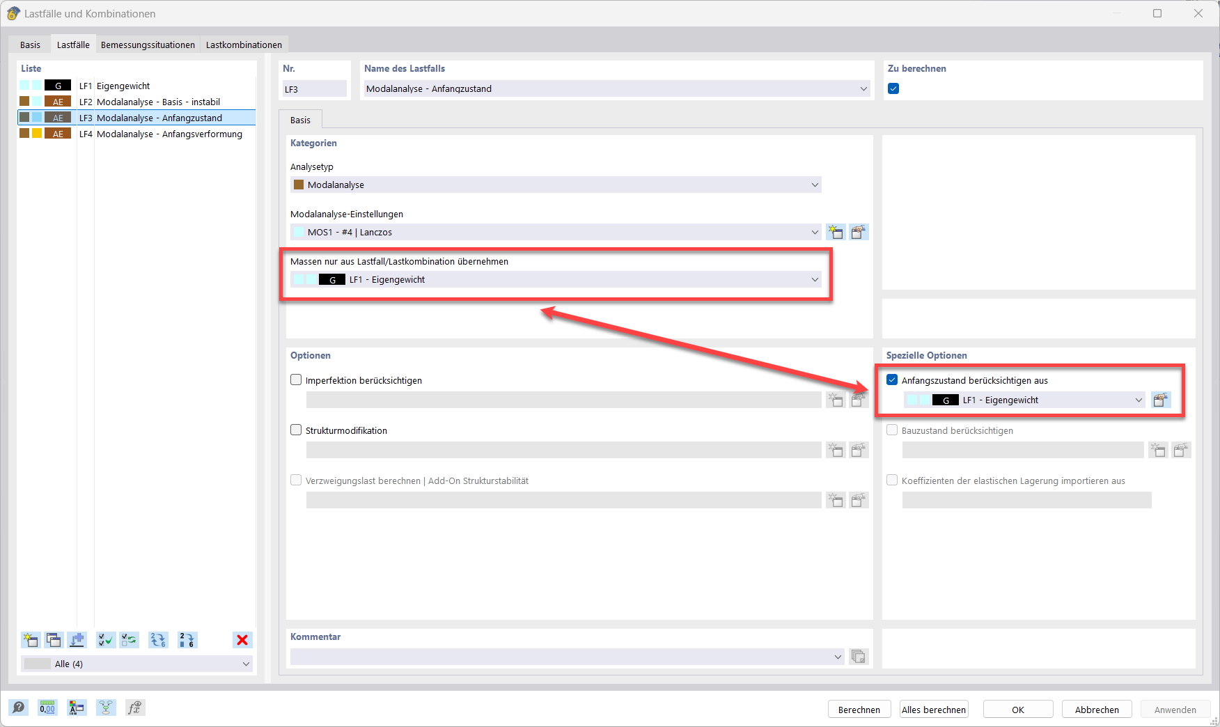
Analyse modale avec état initial

L’image montre l’analyse modale avec état initial, barre de câble, précontrainte initiale et variation minimale de longueur.

L'image illustre l'état initial d’une analyse modale. Le câble, la précontrainte initiale et le changement de longueur minimale sont clairement représentés. La représentation aide à comprendre l’erreur « 10060 - La structure est instable » et à résoudre les problèmes dus à l’instabilité. La FAQ 005668 fournit des conseils pratiques à ce sujet.
  • Analyse modale
  • État initial
  • Erreur Avertissement 10060
  • Barre câblée
  • Précontrainte initiale
  • Modification minimale de la longueur
Utilisé dans
  • Analyse modale avec membranes/câbles, structure instable
Partager