L’analyse de la phase de construction permet d’ajuster les propriétés des barres et des surfaces lors des différentes phases de construction.
L’analyse de la phase de construction permet d’ajuster les propriétés des barres et des surfaces lors des différentes phases de construction.
27.03.2025
056012
  • RFEM 6
  • Analyse des phases de construction (CSA) pour RFEM 6

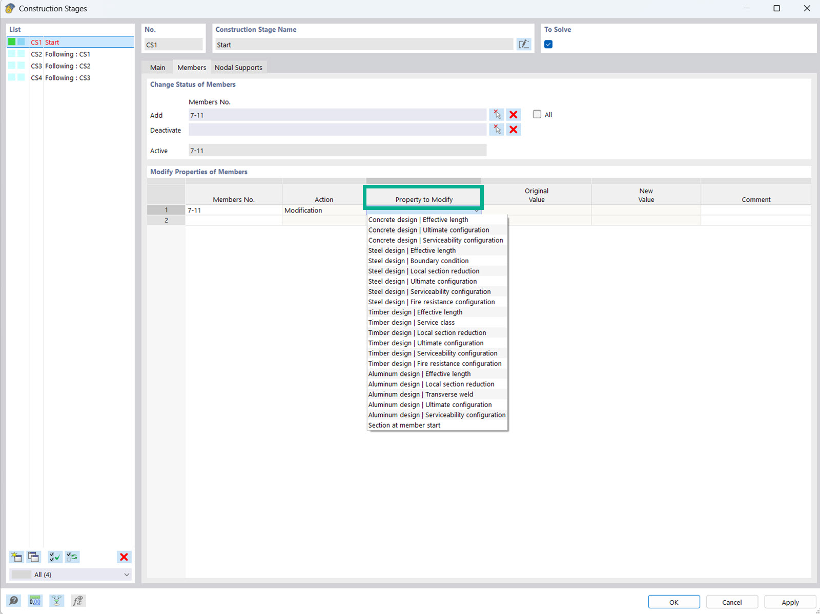
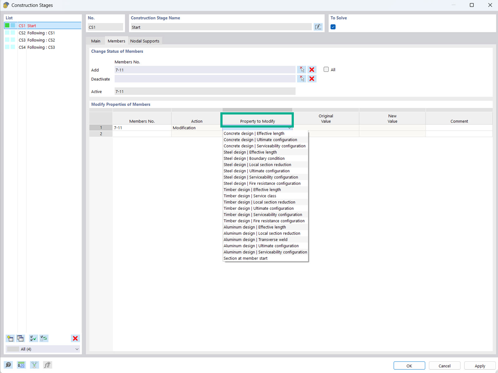
Modifier la propriété d’une barre pour une phase de construction

L’analyse de la phase de construction permet d’ajuster les propriétés des barres et des surfaces lors des différentes phases de construction.

L’image montre l’interface du module complémentaire Analyse des phases de construction (CSA), où les ingénieurs ont la possibilité de modifier les attributs de calcul des barres et des surfaces selon les phases de construction. Cette fonction permet de prendre en compte les différentes phases de construction, ce qui permet une analyse plus précise des propriétés structurelles. Ces ajustements sont essentiels pour l’optimisation et la sûreté des structures dans les différentes phases de construction.
  • Analyse de construction par phases
  • Propriétés d’objet et de calcul
  • Barres et surfaces
Utilisé dans
  • Modification des propriétés de calcul pour les phases de construction
Partager