267x
002972
27.03.2025

Modification des propriétés de calcul pour les phases de construction

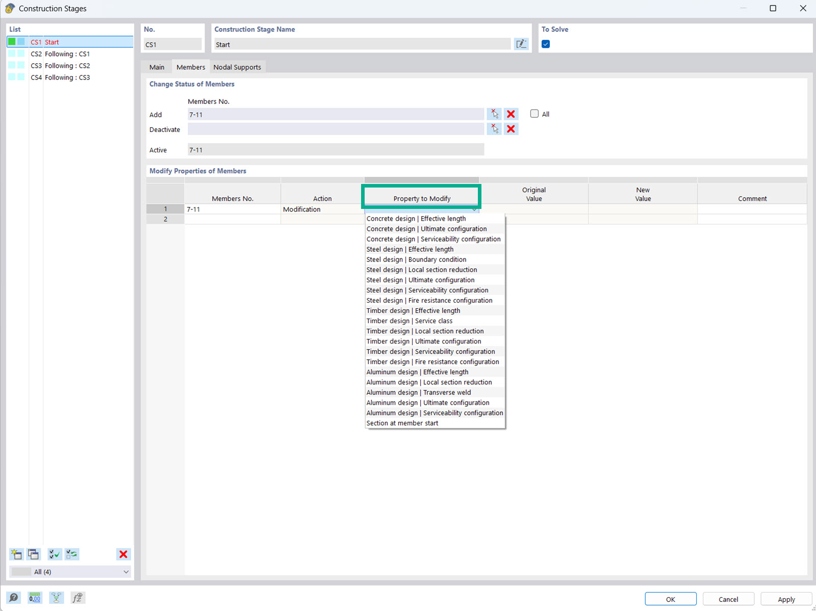
Dans le module complémentaire Analyse des phases de construction (CSA), vous avez la possibilité de modifier les propriétés d’objet et de calcul des barres, des surfaces, etc., dans les différentes phases de construction.



;