Analyse des différences de hauteur utile dans les vérifications de l’effort tranchant, en soulignant les raisons des divergences dans la vérification du béton armé.
Analyse des différences de hauteur utile dans les vérifications de l’effort tranchant, en soulignant les raisons des divergences dans la vérification du béton armé.
09.04.2025
056198
  • Vérification du béton pour RFEM 6
  • Structures en béton
  • Conception et calcul de structure
    • Analyse aux éléments finis
    • ACI 318

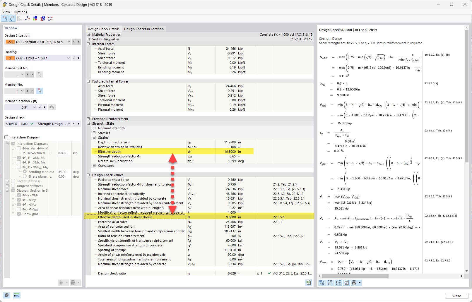
Hauteur utile et hauteur utile utilisée dans les vérification du cisaillement

Analyse des différences de hauteur utile dans les vérifications de l’effort tranchant, en soulignant les raisons des divergences dans la vérification du béton armé.

Dans le sujet abordé, la hauteur utile dans les vérifications du cisaillement est comparée à la hauteur utile calculée. L’analyse explique pourquoi des différences de hauteur utile apparaissent en raison de considérations et d'hypothèses de vérification dans le béton armé. Ce sujet est pertinent pour évaluer avec précision la capacité portante et la performance des éléments structurels. Les vérifications à l’effort tranchant sont essentielles pour garantir la sécurité et la stabilité de la construction.
  • Différences de hauteur utile
  • Vérifications du cisaillement du béton
  • Vérification du béton armé
  • Analyse de hauteur utile
Utilisé dans
  • Calcul de la hauteur utile (d) pour les armatures d’effort tranchant dans le béton armé - ACI 318
Partager