1089x
005680
09.04.2025

Calcul de la hauteur utile (d) pour les armatures d’effort tranchant dans le béton armé - ACI 318

Pourquoi la hauteur utile est-elle différente lorsqu’elle est utilisée dans les vérifications de la résistance au cisaillement ?


Réponse:


En flexion, la hauteur utile "d" est la distance entre la fibre en compression extrême (haut de la poutre) et le centre de gravité des armature en traction. Essentiellement : à quelle distance les barres d’armature se trouvent de la zone de compression, ce qui influence le moment auquel la section peut résister.
En cisaillement, nous examinons comment la section résiste à la fissuration diagonale et aux contraintes de cisaillement qui se propagent à travers la section. Le bras de levier interne et la direction des cheminements de contrainte ne sont pas nécessairement les mêmes qu’en flexion, surtout dans les barres avec des charges ou une géométrie complexes (comme les poutres en T ou les dalles).


Lorsque la direction du moment résultant et celle du cisaillement résultant est la même, il n’y a pas de différence entre d, z, bw pour la flexion et le cisaillement. Mais lorsque le cisaillement résultant est dans une direction différente, nous devons rechercher d, z dans cette direction (plutôt que dans la direction perpendiculaire à l’axe normal). Plus le changement de la direction du cisaillement par rapport à la direction de la flexion est grand, plus la différence entre d, z, bw est grande.
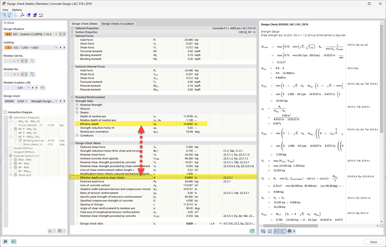
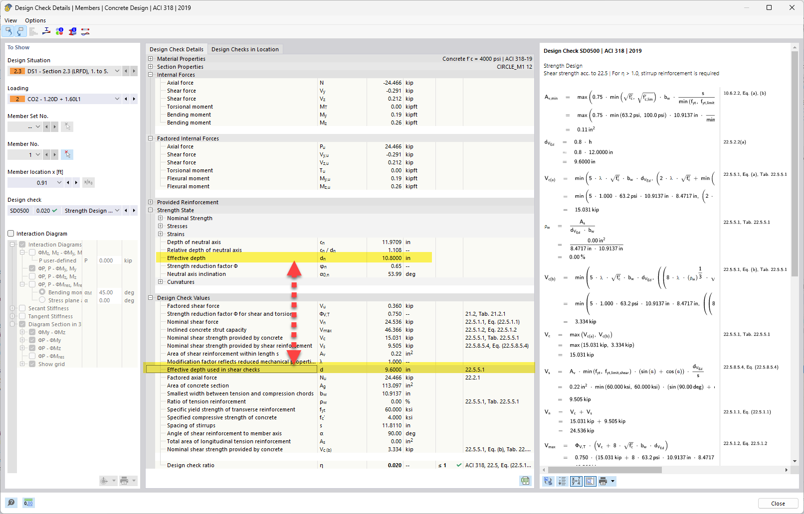
La différence possible est illustrée ci-dessous.

Ainsi, même s’il s’agit de la même poutre, la direction et la nature des efforts internes diffèrent, et la géométrie qui résiste à ces forces change en conséquence.


Auteur

Alex est responsable des formations clients, du support technique et du développement des logiciels Dlubal pour le marché nord-américain.



;