Paramètres du matériau de structures en verre dans l’environnement RFEM 6.
Paramètres du matériau de structures en verre dans l’environnement RFEM 6.
13.05.2025
056710
  • RFEM 6

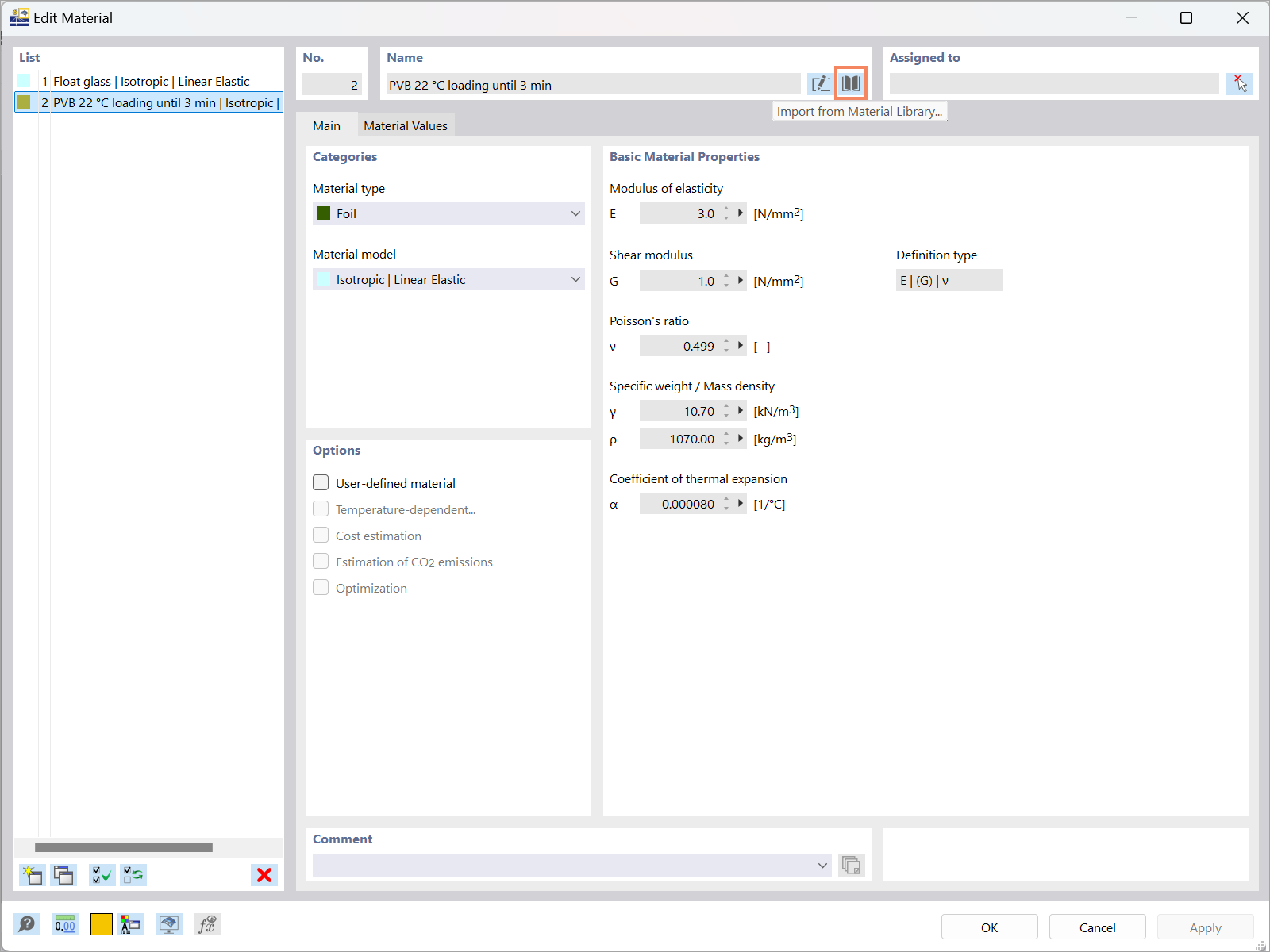
Définition des matériaux pour les structures en verre dans RFEM 6

Paramètres du matériau de structures en verre dans l’environnement RFEM 6.

L’image illustre la définition des matériaux en verre dans le logiciel RFEM 6. Elle montre l’interface où les ingénieurs peuvent entrer les propriétés des matériaux à des fins d’analyse dans des projets de construction.
  • Paramètres de matériau
  • Structures en verre
  • RFEM 6
  • Calcul de structure
  • Matériaux
Utilisé dans
  • Vérification du verre dans RFEM 6 : Aperçu complet
Partager