633x
001952
30.04.2025

Vérification du verre dans RFEM 6 : Aperçu complet

Cet article vous guidera étape par étape dans votre prise en main du module complémentaire Vérification du verre pour RFEM 6.

Le verre devient de plus en plus populaire en tant que matériau de construction dans les structures modernes en raison de son attrait esthétique et de sa polyvalence. Cependant, concevoir des structures en verre nécessite une prise en compte minutieuse de divers facteurs tels que la capacité portante, l’état limite de service et les propriétés des matériaux. RFEM 6, avec le nouveau module complémentaire Vérification du verre, offre une solution intégrée pour le calcul de structures et de surfaces en verre. Ce module complémentaire permet aux ingénieurs de réaliser des calculs détaillés pour le verre simple et feuilleté, afin d’assurer la conformité avec les normes pertinentes comme la DIN 18008.

Cet article vous guidera à travers les étapes de mise en œuvre du module complémentaire Vérification du verre afin de concevoir le modèle de surface courbe fourni ci-dessous. Il est important de souligner que le module complémentaire Vérification du verre prend en charge la conception et le dimensionnement des vitrages plans et courbés, offrant ainsi des capacités avancées pour créer des structures en verre.

Étapes pour utiliser le module complémentaire Vérification du verre dans RFEM 6

1. Activer le module complémentaire Vérification du verre

Pour commencer à utiliser le module complémentaire, accédez à l’onglet Modules dans la boite de dialogue Modèle - Données de base et activez le module complémentaire. Une fois le module activé, l’interface graphique est complétée avec de nouvelles entrées dans le navigateur, les tableaux et les boîtes de dialogue, les paramètres de vérification du verre sont ainsi entièrement intégrés à RFEM 6. Cette intégration permet d’assurer que vous pouvez travailler avec le module complémentaire de manière fluide en parallèle avec d’autres fonctionnalités du logiciel. Comme pour d’autres modules, vous pourrez également définir les normes pour la classification des cas de charge, des assistants de charge et de la vérification du verre.

En outre, il existe une option permettant de réaliser une vérification des contraintes sans appliquer de norme (figure 1). Cette option permet une flexibilité pour des calculs personnalisés basés sur vos besoins spécifiques. Cette fonctionnalité permet des approches sur mesure lors de l’exécution de vérifications du verre en dehors des exigences standard.

2. Paramétrer les matériaux pour la conception du verre

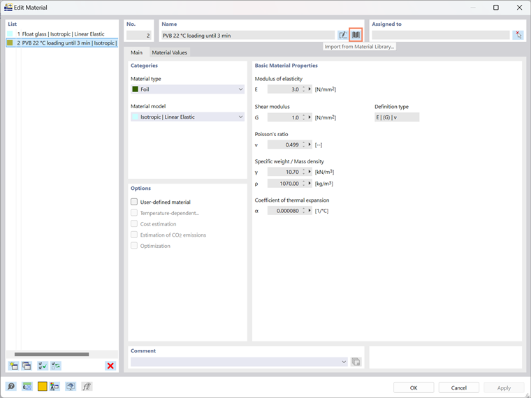
Ensuite, vous devrez sélectionner les matériaux pour la conception du verre. RFEM 6 offre une Bibliothèque de Matériaux à partir de laquelle vous pouvez importer directement divers matériaux. Dans ce cas, vous allez travailler avec un modèle de couche, vous définirez donc des matériaux tels que le verre et le film. Ces matériaux sont basés sur un modèle de matériau isotrope, garantissant que le comportement des couches est correctement représenté. Par exemple, vous pourriez utiliser du Verre Float et du Film PVB 22, qui sont définis sous une condition de charge spécifique (par exemple, sous 3 minutes). Une fois les matériaux sélectionnés, ils sont intégrés dans la conception pour modélisation ultérieure.

3. Définir l’épaisseur de la structure en verre

Une fois les matériaux définis, l’étape suivante consiste à définir l’épaisseur de la structure en verre. RFEM 6 vous permet de définir un type d’épaisseur de structure en verre (figure 3) pour aider à créer des couches avec leur épaisseur spécifique. Les types d’épaisseurs sont liés aux matériaux que vous avez importés depuis la bibliothèque de matériaux RFEM (figure 4).

L’un des avantages clés du module complémentaire Vérification du verre est qu’il permet le dimensionnement à la fois des panneaux de verre simples et feuilletés, et de répondre ainsi à divers besoins de projets. Cette flexibilité le rend adaptée à un large éventail d’applications, des éléments de verre simples aux structures stratifiées complexes. Le logiciel prend actuellement en charge ces compositions, tandis que la méthode de calcul pour le verre isolant est encore en cours de développement.

De plus, le module complémentaire permet la visualisation des couches, qui vous permet de visualiser les couches de verre directement dans la section (figure 4). Cette fonctionnalité facilite l’évaluation et l’ajustement des structures stratifiées complexes, offre une vue d’ensemble plus claire du calcul de structure et permet des modifications rapides si nécessaire.

Enregistrer et réutiliser des ensembles de couches

Si vous avez créé manuellement des ensembles de couches pour votre structure en verre, vous pouvez les enregistrer pour une utilisation future. Cliquez simplement sur « Enregistrer », nommez votre modèle-type (figure 4), et la structure de couches, réductions de rigidité comprise, sera enregistrée localement sur votre ordinateur. Ce fichier nommé thickness_layers.bin se trouve dans le répertoire suivant :

  • C:\Users\"nom d'utilisateur"\AppData\Local\Dlubal\RFEM6_6.xx\configs.

Ce fichier peut être copié sur d'autres ordinateurs, ce qui signifie que vous n’aurez pas besoin de recréer les structures de couches chaque fois que vous travaillez sur un nouveau projet.

En outre, les structures de couches peuvent être enregistrées dans les paramètres de l’interface graphique et exportées en conséquence. Pour cela, allez dans le menu Options et sélectionnez « Exporter les paramètres de l’interface graphique ». Dans la boîte de dialogue Exporter les Paramètres de l’interface graphique, vérifiez que l’option « Modèles types pour les épaisseurs » est sélectionnée, comme le montre la figure 5. Après avoir cliqué sur OK, la boîte de dialogue Windows « Sélectionner un dossier » apparaît. Définissez l’emplacement où vous souhaitez enregistrer le fichier, assignez un nom de fichier, et l’exportation créera un fichier de configuration au format .rf6.gui.

4. Assigner la composition de verre aux surfaces

À cette étape, vous pouvez assigner la composition de verre que vous venez de créer aux surfaces souhaitées en la sélectionnant dans le menu déroulant, comme le montre la figure 6. Une fois la composition sélectionnée, activez les propriétés de calcul pour la vérification du verre dans la même fenêtre. Cela déverrouillera des paramètres et onglets supplémentaires, tels que Configurations de calcul et Flèches, ce qui vous fournira la flexibilité pour affiner les paramètres spécifiques à la vérification du verre. Ces options vous permettent d’ajuster les paramètres pour correspondre aux exigences spécifiques à votre projet, telles que les paramètres de vérification de la flèche pour la vérification du Verre, illustrés dans la figure 7.

5. Définir le modèle de composition de verre

À cette étape, le logiciel génère automatiquement un modèle de composition de verre, qui servira de base pour apporter d’autres ajustements spécifiques à la construction en verre. Le logiciel regroupera les surfaces ayant des géométries similaires dans un seul modèle. Si nécessaire, vous pouvez créer des modèles supplémentaires et les assigner aux surfaces adéquates à l’aide du bouton « Créer un nouveau matériau ».

Pour accéder à la fenêtre Modèle de composition de verre, accédez aux Types pour la vérification du verre dans le navigateur. Dans cette fenêtre (illustrée dans la figure 8), configurez les paramètres suivants :

  • Type de calcul

La première étape critique consiste à déterminer comment la structure en verre sera analysée. Dans la fenêtre principale Modèle de composition de verre, sélectionnez 1 phase | Modèle complet dans Type de calcul. Avec cette option une analyse directe de la zone spécifiée est effectuée, en tenant compte de tous les appuis définis dans RFEM. Cela permet d’assurer que l’analyse reflète tous les facteurs pertinents et représente avec précision le comportement de la structure en verre dans différentes conditions.

  • Type de modélisation

À cette étape, sélectionnez comment la structure en verre doit être modélisée. Actuellement, seul le modèle de surface est disponible pour l’analyse, ce qui est idéal pour la plupart des applications et permet un calcul et une vérification efficaces. Le modèle solide est encore en développement et sera disponible dans de futures mises à jour. Une fois publié, le modèle solide offrira une approche plus détaillée pour analyser les structures en verre nécessitant une analyse approfondie.

  • Couplage de cisaillement entre les couches

Pour le verre feuilleté, vous avez l’option de prendre en compte ou de négliger le couplage de cisaillement entre les couches de verre. Cette décision est particulièrement importante lors de la modélisation du verre feuilleté. Lors de l’utilisation du modèle de surface, notez que le rapport (G * t) / (Gf * tf) doit être inférieur à 1000 pour obtenir des résultats précis. Si ce rapport dépasse 1000, il est recommandé de passer au modèle solide, qui fournira une représentation plus précise des effets de couplage de cisaillement.

6. Définir les cas de charge et les combinaisons

À cette étape, définissez les cas de charge et les combinaisons de charge pour la vérification du verre. Si vous sélectionnez DIN 18008 comme norme de calcul, comme dans cet exemple, il est important de sélectionner également DIN 18008 pour la classification des cas de charge et l’assistant de combinaison. Cela permet d’assurer que le logiciel active des options supplémentaires dans l’onglet Cas de charge & combinaisons (figure 9).

Le logiciel enregistre automatiquement les facteurs de durée de charge pour chaque cas de charge, assurant des calculs de contrainte précis conformément à la norme DIN 18008. Pour les cas de charge, vous pouvez définir la durée de charge pour chaque catégorie d’action, et le logiciel définira automatiquement ces valeurs selon les spécifications de la norme. Si l’assistant de combinaison automatique n’est pas utilisé, vous pouvez également ajuster ces paramètres manuellement si nécessaire.

7. Activer les situations de projet

L’onglet Situations de projet vous permet d’activer toute situations de projet pertinente pour votre structure en verre, vous permettant de tester différents scénarios et configurations. Un avantage supplémentaire du module complémentaire est la possibilité d’inverser le paramètre de couplage de cisaillement dans le verre feuilleté, ce qui vous permet d’analyser les deux cas—avec et sans couplage de cisaillement—dans le même fichier (figure 10). Cela permet d’assurer une vérification double, vous permettant d’effectuer des calculs et de vérifier les deux situations simultanément en copiant simplement la sSituation de projet et en vérifiant le paramètre inversé.

Si vous activez cette option, la matrice de rigidité inverse, telle que définie dans le modèle de structure en verre, est utilisée dans les calculs. Cette approche offre une évaluation plus complète des performances de la structure en verre, fournissant des informations précieuses sur la façon dont le verre se comportera dans différentes conditions.

8. Lancer le calcul

Après avoir configuré tous les paramètres nécessaires, y compris les matériaux, les épaisseurs, le type de modélisation et les cas de charge, vous êtes prêt à lancer le calcul. À ce stade, RFEM 6 analysera la structure en verre selon les paramètres de calcul que vous avez spécifiés, vous fournissant les résultats nécessaires pour votre projet.

9. Examiner les résultats

Une fois le calcul terminé, les résultats peuvent être accessibles comme à l’accoutumé via les tableaux de résultats et les sorties graphiques. Vous trouverez une présentation graphique et tabulaire complète des résultats, fournissant des aperçus clairs des performances de la structure en verre.

Pour chaque point de résultat, le logiciel vous permet d’afficher les résultats sur la section, et vous donne ainsi accès à une vue d’ensemble détaillée du comportement structurel. Vous pouvez également visualiser les résultats sous forme de diagramme. Cela vous aidera à interpréter les données plus intuitivement.

De plus, vous pouvez voir un affichage détaillé et la sortie des formules de preuve pour chaque point de résultat. Cette fonctionnalité vous permet de montrer les détails des résultats en même temps que les formules pertinentes. Cela offre une transparence et une clarté complètes quant à la manière dont les calculs ont été effectués.

Conclusion

En conclusion, le module complémentaire Vérification du verre pour RFEM 6 est une solution puissante et flexible permettant de concevoir des structures en verre, des vitrages simples aux systèmes feuilletés complexes. Avec son intégration fluide dans l’interface RFEM 6, ce module fournit des outils intuitifs pour la définition des matériaux, la modélisation et l’analyse. La possibilité d’effectuer une vérification double, d’analyser le couplage de cisaillement et de visualiser les résultats à travers la section assure une évaluation complète. En exploitant à la fois les résultats graphiques et tabulaires, ainsi que les formules de preuve détaillées, vous pouvez évaluer en toute confiance les performances structurelles de vos éléments en verre, prenant des décisions éclairées tout au long du processus de conception.


Auteur

Elle est responsable de la création d'articles techniques et fournit un support technique aux clients de Dlubal Software.

Liens


;