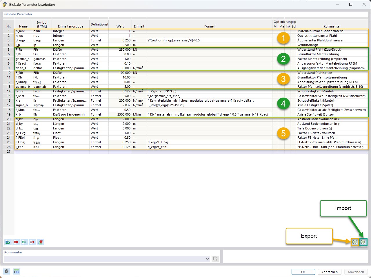
KB 001955 | Modélisation paramétrique de pieux avec résistances empiriques de pieux selon Tschuchnigg | Paramètres globaux (avec regroupement et marquage import/export)
KB 001955 | Modélisation paramétrique de pieux avec résistances empiriques de pieux selon Tschuchnigg | Paramètres globaux (avec regroupement et marquage import/export)
22.05.2025
056824

KB 001955 | Modélisation paramétrique de pieu | Paramètres globaux (avec groupement et marquage import/export)

KB 001955 | Modélisation paramétrique de pieux avec résistances empiriques de pieux selon Tschuchnigg | Paramètres globaux (avec regroupement et marquage import/export)

  • Analyse géotechnique
  • Pieux
  • Résistance des pieux
  • Paramètres globaux
Utilisé dans
  • Modélisation paramétrique de pieux avec résistance empirique des pieux selon Tschuchnigg
Partager