Utiliser les paramètres globaux permet de déterminer les valeurs requises dans l’onglet type de résistance du pieu en fonction de la géométrie du pieu et des caractéristiques du sol.
L’exemple simplifié utilisé dans cet article part d’un sol non stratifié et utilise la détermination empirique selon Tschuchnigg [1] pour les calculs. Pour en savoir plus sur le type de barre Pieu, consultez les liens suivants.
- Manuels en ligne RFEM 6 | Analyse géotechnique | Théorie | Élement structurel Pieu
- Manuel en ligne RFEM 6 | Analyse géotechnique | Objets de base | Barres
- KB 1924 │ Modélisation de pieux dans RFEM 6 : Introduction complète
Le modèle suivant est composé d'un solide de sol 3D avec une barre intégrée du type « pieu ». Il convient de noter ici que, à des fins de simplification, un comportement de matériau linéaire-élastique du sol a été supposé. Pour les résistances et la durabilité du pieu, une distribution uniforme a été supposée ainsi qu’une résistance de 250 kN (fût) et 100 kN (pointe).
Paramétrage
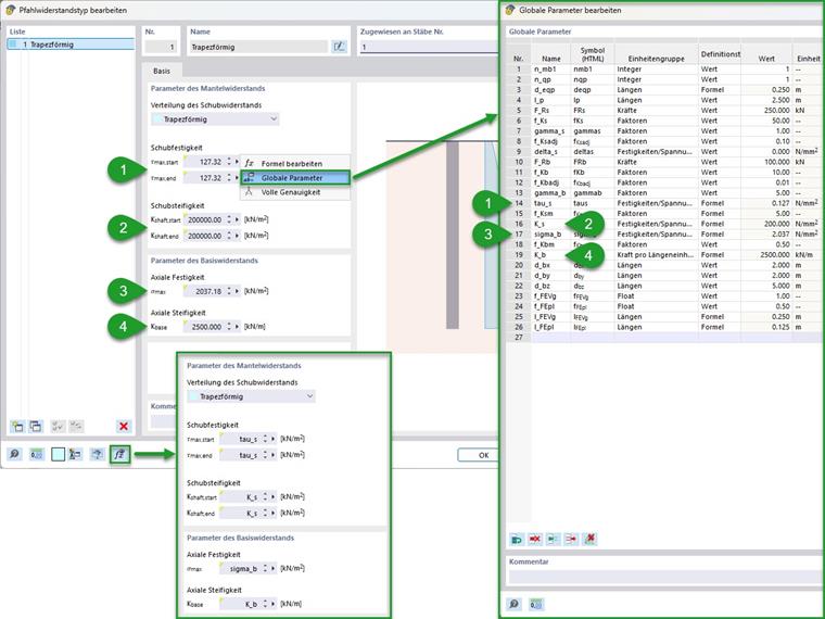
Un paramétrage complet a été réalisée ici. L’image suivante le montre avec les paramètres globaux utilisés. De plus, un groupement est indiqué ici (numéros 1 à 4) ainsi qu’un marquage des options pour l’importation et l’exportation des paramètres globaux.
Groupement :
- Valeurs d’entrée générales (numéro de matériau/de section de sol/de pieu ainsi que sa longueur de liaison et étendue du solide de sol)
- Paramètres de maillage EF (sol/pieu)
- Valeurs d’entrée pour les résistances du pieu
- Paramètres de résistance calculés pour le fût/la pointe du pieu
Les résistances de pieu calculées ici sous le point 4 peuvent être inscrites en tant que paramètres globaux dans l’onglet Résistances du pieu en plus des champs d’entrée correspondants. L’image suivante le montre. Pour le contrôle, il est conseillé de vérifier l'entrée à l’aide du bouton « Afficher les formules ».
Calcul
Les calculs des résistances du pieu s’effectuent comme le montre le chapitre Principes théoriques du manuel.
Manuels en ligne RFEM 6 | Analyse géotechnique | Théorie | Élement structurel Pieu
Comme une section de pieu ronde a été choisie dans cet exemple, le diamètre équivalent correspond à cela. Pour d’autres types de section, cela peut être déterminé selon la formule suivante.
En fonction du diamètre de pieu équivalent, d’autres paramètres peuvent maintenant être déterminés. Cela concerne d’une part le raffinement du maillage du solide de sol et de la ligne assignée au pieu. À cet effet, l’entrée du manuel pour le type de barre pieu sous « Maillage » donne des recommandations qui ont été appliquées ici.
Manuel en ligne RFEM 6 | Analyse géotechnique | Objets de base | BarresLe calcul de la résistance au cisaillement peut être effectué via la longueur de liaison et le diamètre équivalent de la résistance totale au cisaillement. La formule suivante montre cela sous la supposition d’une résistance au cisaillement uniforme et de la section. Dans cet exemple, il en résulte une résistance au cisaillement sur le fût de pieu de 127 kN/m² à partir de la résistance totale de 250 kN.
|
Fr,s |
Résistance totale du fût du pieu (friction) |
|
deq |
Diamètre équivalent du pieu (surface circulaire) |
|
lb |
Longueur d’ancrage du pieu |
La friction du pieu est ici déterminée à l'aide des formules empiriques selon Tschuchnigg [1]. À partir des différents facteurs et du module de cisaillement du sol en place de 40 N/mm², il en résulte une rigidité au cisaillement constante de 200 N/mm². Pour simplifier et contrôler, un facteur global peut être formé à partir des facteurs d'ajustement recommandés.
|
|
Module de cisaillement du sol (extrapolé du module de déformation; module de déformation pour un modèle de matériau non linéaire : simple (par ex. Mohr-Coulomb) chargement primaire Eprim ou d’ordre supérieur (par ex. Hardening-Soil) Eur~5 x E(50),prim) |
|
Γs |
Facteur d’ajustement pour le fut du pieu (empirique ; recommandé : 1) |
|
Δs |
Valeur Initiale frottement Global (empirique ; Valeur recommandée : 0) |
|
fs,RF |
Facteur d’ajustement RFEM (valeur recommandée : 0,1) |
|
|
Module de cisaillement du sol (à partir du ratio de contrainte de cisaillement et du module d'élasticité ; module d'élasticité pour le modèle de matériau non linéaire : simple (par exemple, Mohr-Coulomb) premier chargement Eprim ou d'ordre supérieur (par exemple, Soil Hardening ) Eure~5 x E(50),prim) |
La détermination de la résistance axiale à la pointe du pieu à partir de la résistance totale peut également être effectuée via le diamètre de pieu équivalent. Dans cet exemple, cela résulte en une résistance de 2,037 N/mm² à partir des 100 kN supposés.
|
Fr,b |
Résistance totale de la pointe du pieu |
|
deq |
Diamètre équivalent du pieu (surface circulaire) |
Par analogie avec la détermination de la friction du manchon, la rigidité axiale peut également être déterminée. Il en résulte ici une valeur de 2500 kN/m.
|
G |
Module de cisaillement du sol en place (à partir du coefficient de Poisson de cisaillement et du module d’élasticité ; module d’élasticité pour modèle de matériau non linéaire : simple (par exemple Mohr-Coulomb) Eprim de chargement initial ou d’ordre supérieur (par exemple Hardening-Soil) Eur~5 x E(50),prim) |
|
Γb |
Facteur d’ajustement du sommet du pieu (empirique ; recommandé : 5 à 10) |
|
req |
Rayon équivalent du sommet du pieu |
|
fb,RF |
Facteur d’ajustement RFEM (valeur recommandée : 0,01) |
|
req |
Rayon équivalent à la pointe du pieu |
Résultats
Les résultats obtenus donnent un aperçu du comportement porteur du type de barre "pieu". L'image suivante montre les forces normales dans le pieu et les contraintes de cisaillement principales dans le sol à deux niveaux de chargement. Sur la gauche, l'état avant d'atteindre la résistance du manchon (moins de 250 kN d'entrée de force) est montré. À droite, l'état juste avant la défaillance totale (moins de 250 kN + 100 kN). Comme on le voit ici, le comportement de portance passe d'un transfert de charge combiné du fût du pieu et de la pointe du pieu à un transfert pur des charges supplémentaires du fût du pieu à la pointe du pieu.
Pour contrôler le comportement porteur du pieu, il est également possible de créer un diagramme de calcul. L'image suivante montre cela pour la force normale de la barre en relation avec le nœud de la pointe du pieu par rapport à son déplacement en direction longitudinale.
Possibilité d'extension
Pour une stratification du sol en place, « Variable » pourrait être choisi dans l’onglet type de résistance du pieu pour la distribution de la résistance au cisaillement. Ici peuvent être entrées des résistances de manchon variables en fonction de la stratification. Ici, dans l'exemple précédent, les numéros de matériau souhaités du sol en place doivent être entrés, ainsi que les rigidités au cisaillement du manchon en fonction de ceux-ci déterminées. Le cas échéant, l'approche d'une résistance au cisaillement non uniforme peut également être avantageuse.