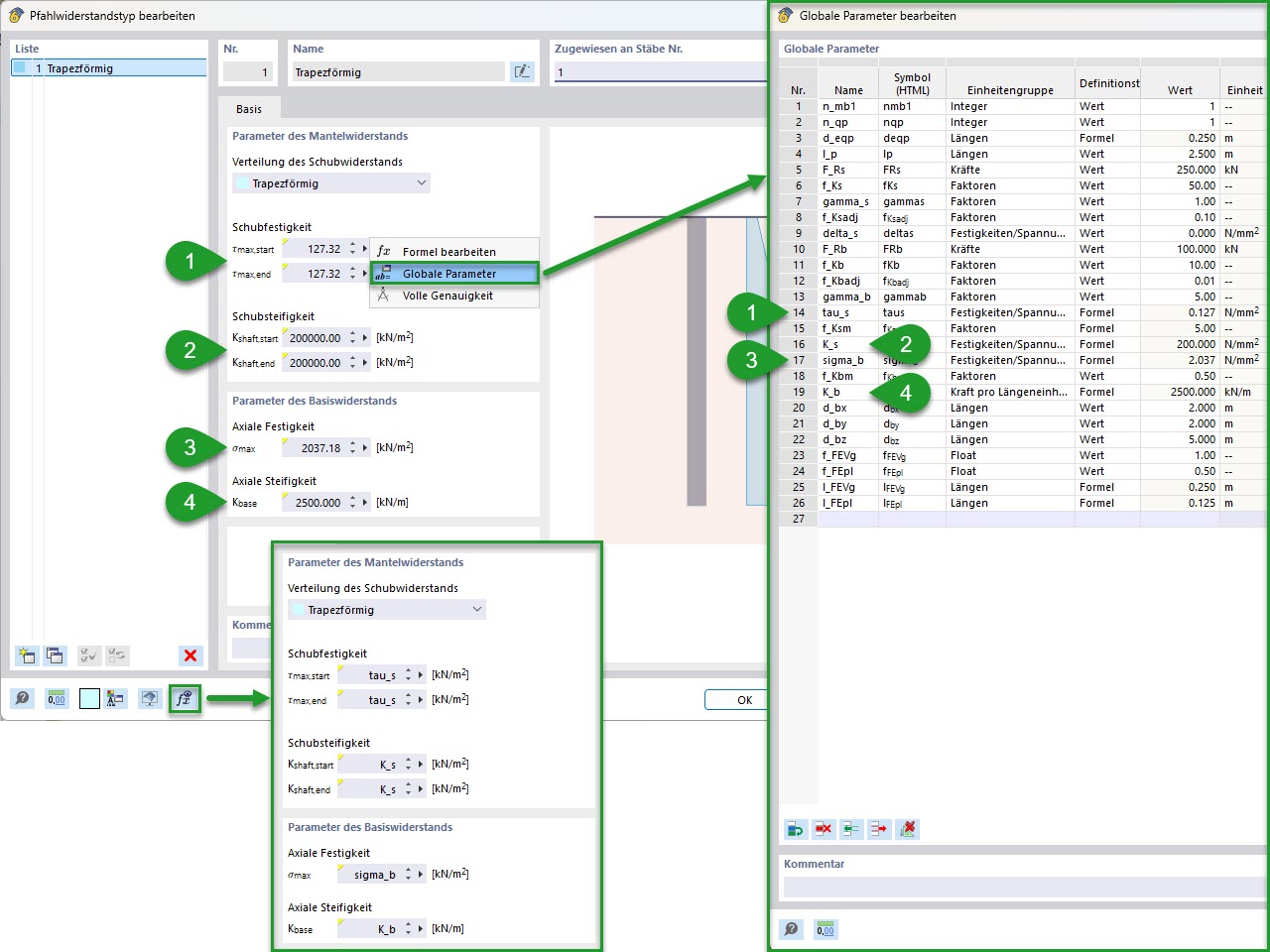
KB 001955 | Modélisation paramétrique de pieux avec résistances empiriques selon Tschuchnigg | Résistance des pieux paramétrée
KB 001955 | Modélisation paramétrique de pieux avec résistances empiriques selon Tschuchnigg | Résistance des pieux paramétrée
22.05.2025
056827

KB 001955 | Modélisation paramétrique de pieu | Résistance paramétrique des pieux

KB 001955 | Modélisation paramétrique de pieux avec résistances empiriques selon Tschuchnigg | Résistance des pieux paramétrée

  • Analyse géotechnique
  • Pieu
  • Résistance des pieux
  • Paramètres globaux
Utilisé dans
  • Modélisation paramétrique de pieux avec résistance empirique des pieux selon Tschuchnigg
Partager