Message d’erreur expliquant l’absence de relation de paramètre de matériau dans le logiciel de calcul de structures.
Message d’erreur expliquant l’absence de relation de paramètre de matériau dans le logiciel de calcul de structures.
28.05.2025
056907

FAQ 005688 | Explication de la solution à l’erreur de matériau défini par l’utilisateur

Message d’erreur expliquant l’absence de relation de paramètre de matériau dans le logiciel de calcul de structures.

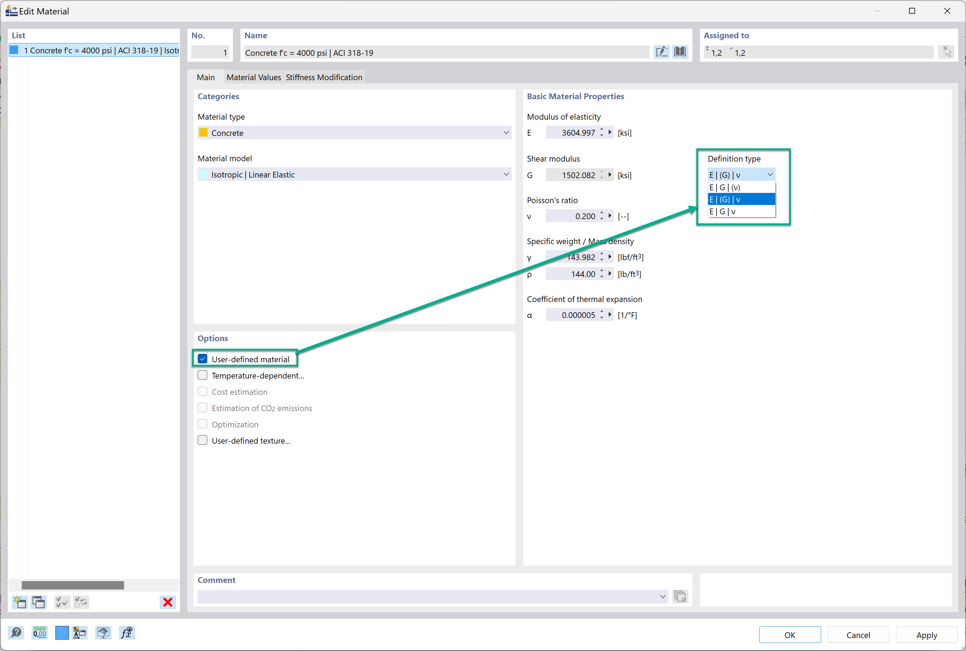
L’image présente un message d’erreur lié à la création d’un matériau défini par l’utilisateur dans le logiciel de calcul des structures, et plus précisément à la relation E2G(1+v) non satisfaite. Le message indique des recommandations pour garantir le calcul correct des propriétés du matériau, en soulignant les erreurs courantes et les ajustements nécessaires pour les résoudre lors des processus de définition des matériaux.
  • Matériau défini par l’utilisateur
  • Message d'erreur
  • Logiciel de calcul de structure
  • Définition de matériaux
  • Relation entre paramètres
Utilisé dans
  • Définition du type de module d’élasticité, module de cisaillement et coefficient de Poisson
Partager