87x
005688
06.06.2025

Définition du type de module d’élasticité, module de cisaillement et coefficient de Poisson

Lorsque j’essaie de créer ou de modifier un matériau défini par l’utilisateur, un message d’erreur indique que « La relation E=2G(1+v) n’est pas respectée... ». Comment éviter ce message d’erreur et continuer avec mon matériau tel qu’il est défini ?


Réponse:

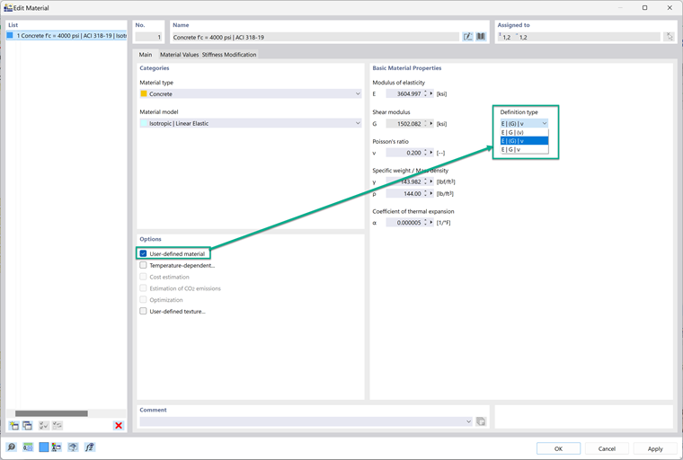
Après avoir défini un matériau sur « défini par l’utilisateur », le type de définition est modifiable ; cela permet de contrôler la relation entre le module d’élasticité, le module de cisaillement et le coefficient de Poisson. Le menu déroulant propose trois options.
1. E | G | (v)
Cette option calcule le coefficient de Poisson en fonction de G et E.
2. E | (G) | v
Cette option calcule G en fonction de E et du coefficient de Poisson.
3. E | G | v
Cette option maintient toutes les propriétés indépendantes les unes des autres. Cette option est préférable si vous souhaitez que les propriétés soient indépendantes.


C’est une bonne solution si ce message d’erreur apparaît :
« Relation e=2G(1+v) insatisfaite. Impossible d’assigner le matériau à une surface ou un solide sans satisfaire cette relation. Veuillez ajuster les paramètres de matériau. »
Rendre toutes les propriétés du matériau indépendantes les unes des autres résoudra cette erreur.


Auteur

Alex est responsable des formations clients, du support technique et du développement des logiciels Dlubal pour le marché nord-américain.



;