FAQ 005689 | Le module complémentaire Vérification de l’acier permet-il de vérifier des barres de classe 4 selon la CSA S16 ?
FAQ 005689 | Le module complémentaire Vérification de l’acier permet-il de vérifier des barres de classe 4 selon la CSA S16 ?
30.05.2025
057011
  • RFEM 6
  • Vérification de l’acier pour RFEM 6
  • Structures en acier
    • Conception et calcul de structure
    • Analyse de stabilité
    • CSA S16

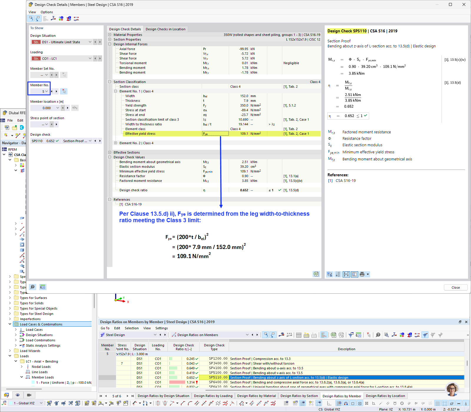
Calcul de la limite d’élasticité effective

FAQ 005689 | Le module complémentaire Vérification de l’acier permet-il de vérifier des barres de classe 4 selon la CSA S16 ?

  • Classe 4 selon la CSA S16
  • Section en classe 4
  • Section en acier
  • Vérification de classe 4
  • CSA S16
Utilisé dans
  • Sections de classe 4 selon CSA S16
Partager