216x
005689
17.06.2025

Sections de classe 4 selon CSA S16

Le module complémentaire Vérification de l’acier permet-il de vérifier des barres avec des sections de classe 4 ?


Réponse:

Depuis la version 6.10.0009 de RFEM, les barres avec une section de classe 4 sont calculables selon la norme CSA S16 (2014 et 2019) [1].
Pour les barres où l’âme et les semelles sont de classe 4, le calcul est effectué selon la norme CSA S136-16 [2].

La figure 1 comporte un résumé de la méthode de calcul pour différentes sections de classe 4.

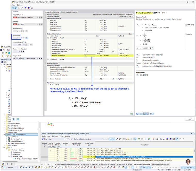
La figure 2 présente un exemple de calcul de la résistance de calcul au moment, Mr, à l’aide du module efficace de section.

La figure 3 présente un exemple de calcul de la résistance de calcul au moment, Mr, à l’aide de la limite d’élasticité effective.


Auteur

Cisca est responsable des formations clients, du support technique et du développement des programmes Dlubal pour le marché nord-américain.

Références


;