FAQ 005612 | Comment définir des charges mobiles dans RFEM 6 ?
FAQ 005612 | Comment définir des charges mobiles dans RFEM 6 ?
03.06.2025
057058
  • RFEM 6

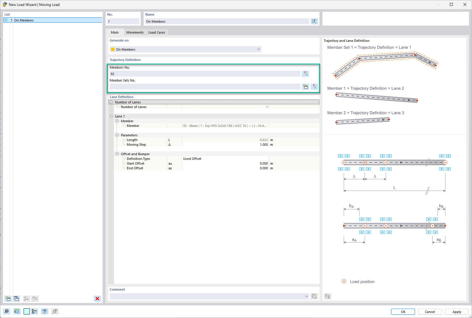
Sélection de la barre ou l’ensemble de barres - Charge mobile

FAQ 005612 | Comment définir des charges mobiles dans RFEM 6 ?

  • RFEM 6
  • Génie civil
  • Charges mobiles
  • Articulations barre
  • Libérations nodales
  • Assistants de charge
  • Décharge linéaire
  • Cas de charge
Utilisé dans
  • Charges mobiles dans RFEM 6
Partager