746x
005612
03.06.2025

Charges mobiles dans RFEM 6

Comment définir des charges mobiles dans RFEM 6 ?


Réponse:

Les charges mobiles se trouvent sous le dossier Assistants de charge dans le navigateur de données ou via le menu Insérer. Une fois la boîte de dialogue ouverte, un menu déroulant vous permet de choisir si vous souhaitez appliquer la charge mobile à une surface ou à un élément.
Sous l’onglet Principal, sélectionnez la ou les surfaces désirées. Le chemin de la charge doit être défini comme un ensemble de lignes tracées dans le modèle. Ensuite, déterminez le nombre de voies que vous souhaitez définir. Pour chaque voie, vous pouvez définir des paramètres avec un décalage et/ou un butoir.


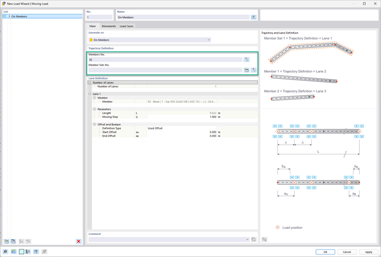
Pour une barre ou un ensemble de barres, il suffit de sélectionner le ou le(s) barre(s) ou l’ensemble de barres où la charge mobile est appliquée. Vous pouvez également créer un ensemble de barres dans cette boîte de dialogue en utilisant le bouton « étoile dorée ». Sous Définition des voies, vous pouvez alors entrer le « Pas de déplacement » et les décalages. Examinez le modèle à droite pour vous référer à ces entrées.

Dans l’onglet Mouvements, sélectionnez la définition de la voie dans le tableau, puis créez une définition de modèle de charge dans la cellule sous la colonne Modèle de charge. Dans cette boîte de dialogue de définition, le nombre de composants de charge est décidé. Pour chaque composant, l’utilisateur peut définir ce qui suit :

  • Type de charge
  • Système de coordonnées
  • Direction de la charge
  • Type de charge
  • Positions X et Y
  • Amplitude de la charge

Une fois cela défini, un facteur de charge peut être appliqué. Vous pouvez également choisir de définir une distance par rapport à la charge précédente ou décider si ce mouvement est indépendamment lié à la charge précédente.


Dans l'onglet final, Cas de charge, les cas de charge nécessaires seront générés automatiquement.


Auteur

Alex est responsable des formations clients, du support technique et du développement des logiciels Dlubal pour le marché nord-américain.



;