FAQ 005701 | Comment puis-je enregistrer mon matériau défini par l'utilisateur dans la bibliothèque de matériaux dans RFEM 6 ?
FAQ 005701 | Comment puis-je enregistrer mon matériau défini par l'utilisateur dans la bibliothèque de matériaux dans RFEM 6 ?
30.06.2025
057600

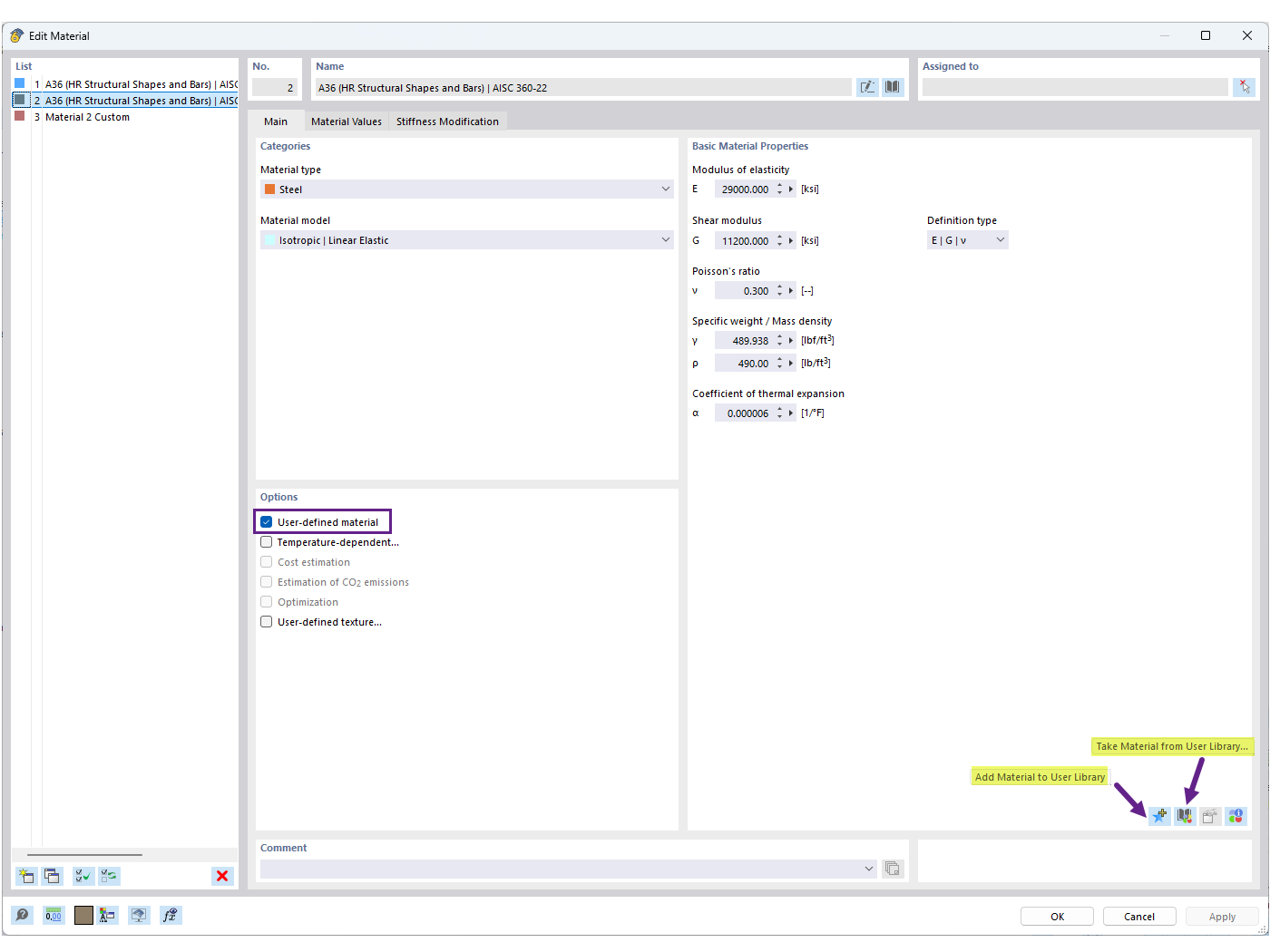
Enregistrer le matériau défini par l’utilisateur dans la bibliothèque

FAQ 005701 | Comment puis-je enregistrer mon matériau défini par l'utilisateur dans la bibliothèque de matériaux dans RFEM 6 ?

  • Base de données de matériaux personnalisés
  • Matériau défini par l'utilisateur
  • Bibliothèque de matériaux
Utilisé dans
  • Bibliothèque de matériaux utilisateur
Partager