166x
005701
30.06.2025

Bibliothèque de matériaux utilisateur

Comment enregistrer un matériau défini par l’utilisateur dans la bibliothèque de matériaux dans RFEM 6 ?


Réponse:

Pour enregistrer un matériau défini par l'utilisateur dans RFEM 6, vous avez deux options :

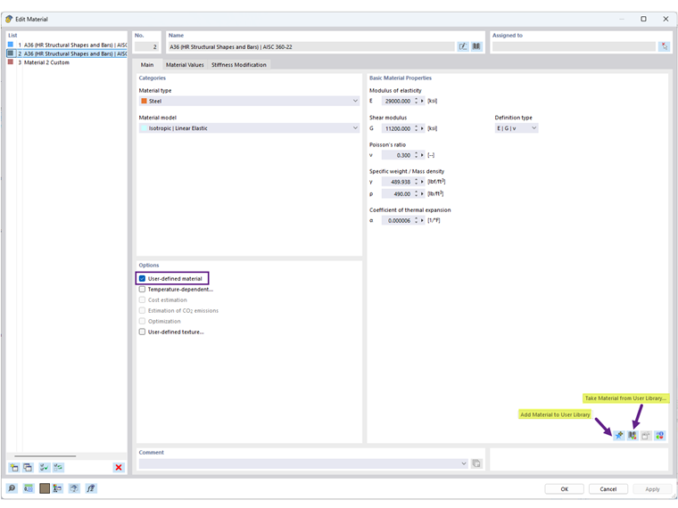
  1. Depuis la boîte de dialogue Matériau : Modifiez un matériau existant ou créez-en un nouveau, puis cliquez sur l'icône « Ajouter un matériau à la bibliothèque utilisateur » (Image 1).
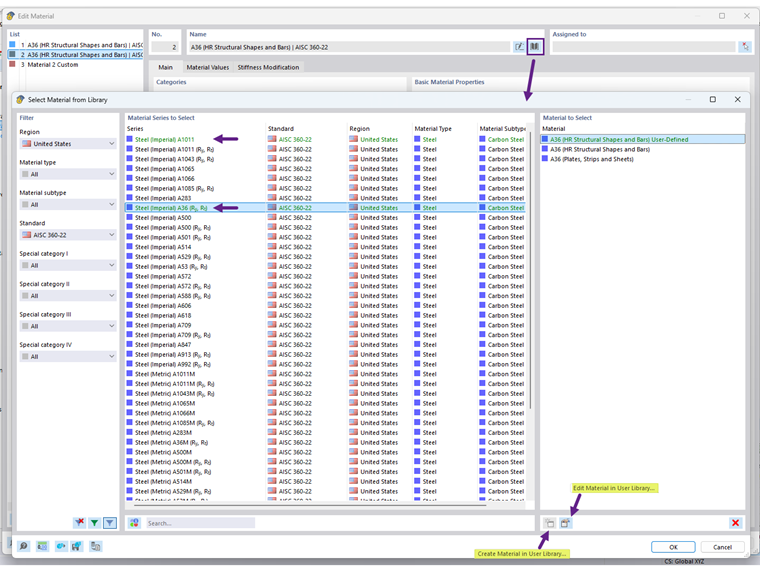
  2. Directement dans la bibliothèque : Ouvrez la bibliothèque de matériaux et utilisez l'option « Créer un matériau dans la bibliothèque utilisateur » (Image 2).

Une fois enregistré, vos matériaux définis par l'utilisateur s'affichent en vert et seront disponibles pour une utilisation dans d'autres modèles.

L'emplacement de la base de données de la bibliothèque de matériaux utilisateur peut être trouvé sous « Options du programme ». Vous pouvez également partager le fichier DBM avec un autre utilisateur pour une utilisation sur un autre ordinateur. Le destinataire doit enregistrer le fichier DBM dans le dossier spécifié par le paramètre de chemin (Image 3).


Auteur

Cisca est responsable des formations clients, du support technique et du développement des programmes Dlubal pour le marché nord-américain.



;