FAQ 005701 | Comment enregistrer mon matériau défini par l’utilisateur dans la bibliothèque des matériaux dans RFEM 6 ?
FAQ 005701 | Comment enregistrer mon matériau défini par l’utilisateur dans la bibliothèque des matériaux dans RFEM 6 ?
30.06.2025
057601

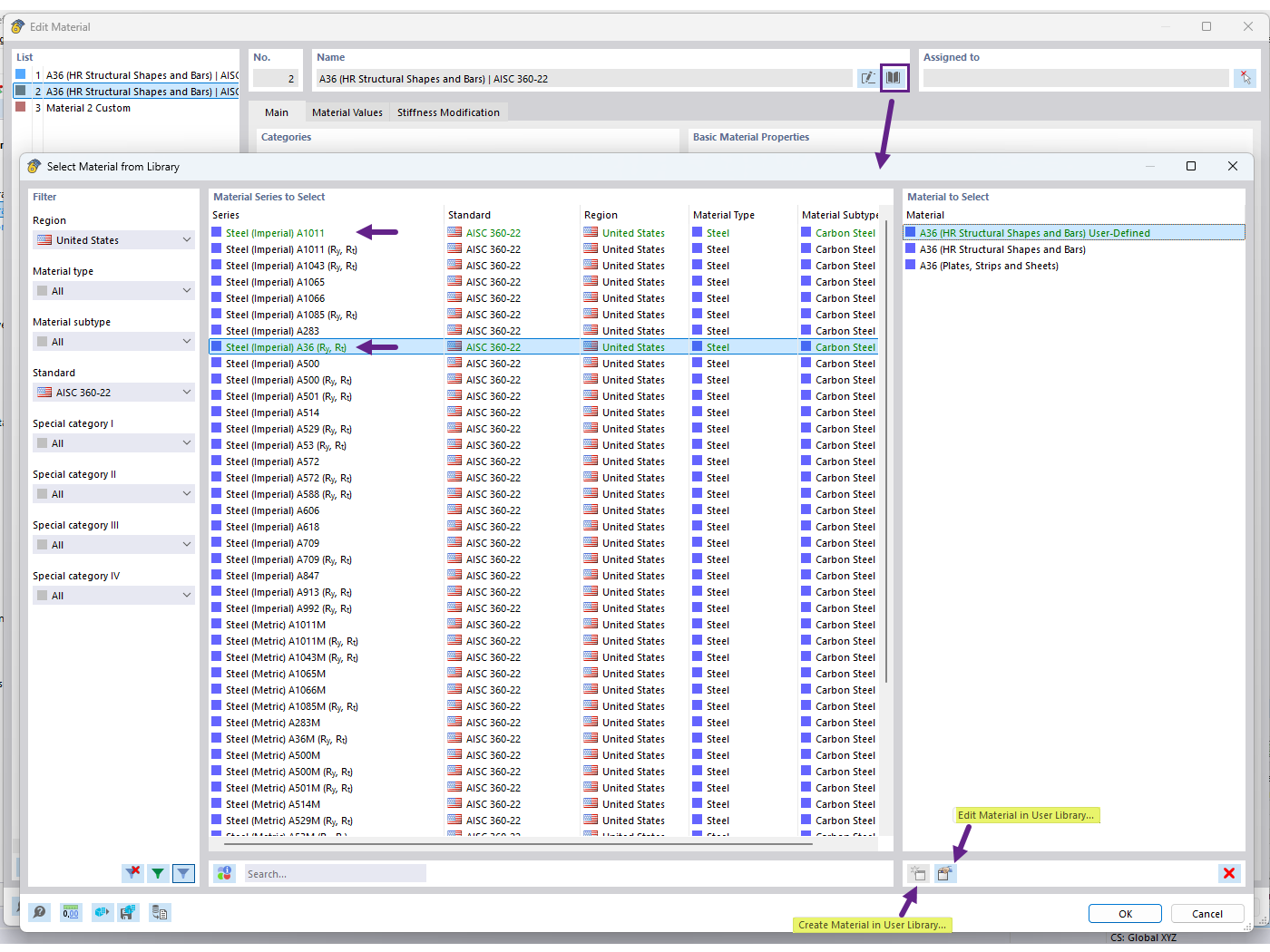
Créer un matériau dans la bibliothèque de matériaux utilisateur

FAQ 005701 | Comment enregistrer mon matériau défini par l’utilisateur dans la bibliothèque des matériaux dans RFEM 6 ?

  • Bibliothèque de matériaux utilisateur
  • Matériau défini par l’utilisateur
  • Bibliothèque de matériaux
Utilisé dans
  • Bibliothèque de matériaux utilisateur
Partager