KB 001966 | Vérification de la résistance au poinçonnement dans RFEM 6 selon ACI 318-19 et CSA A23.3:19 | Partie II
KB 001966 | Vérification de la résistance au poinçonnement dans RFEM 6 selon ACI 318-19 et CSA A23.3:19 | Partie II
11.07.2025
057735

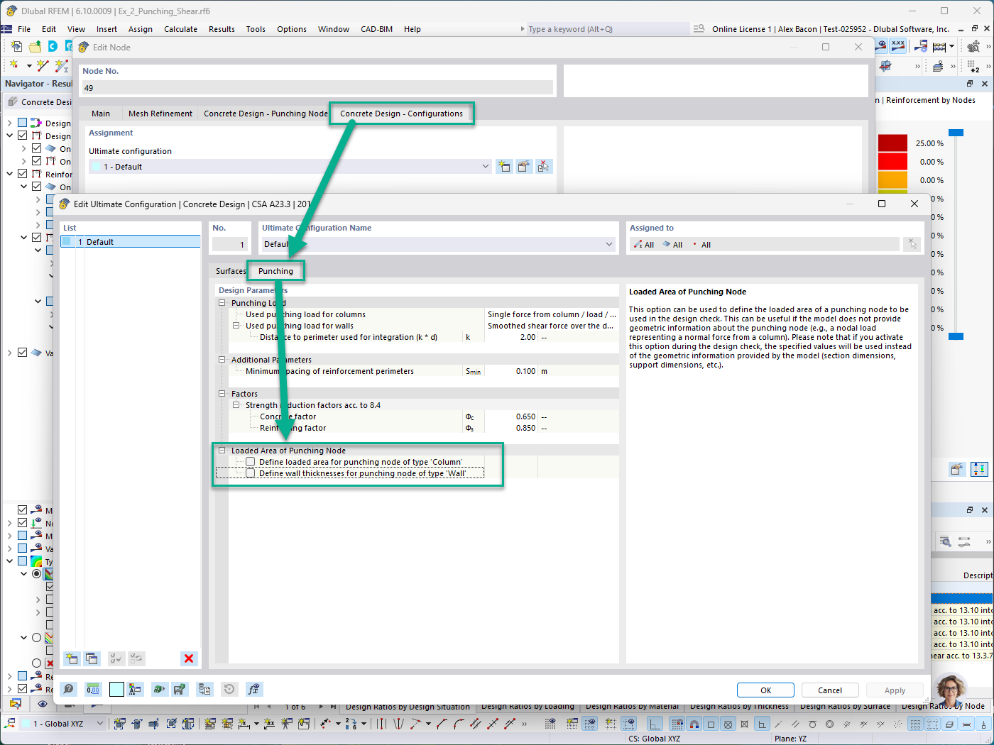
Vérification du béton - Onglet Configuration - Définition manuelle de la zone chargée du nœud pour le poteau et le voile

KB 001966 | Vérification de la résistance au poinçonnement dans RFEM 6 selon ACI 318-19 et CSA A23.3:19 | Partie II

Utilisé dans
  • Vérification de la résistance au poinçonnement dans RFEM 6 selon les normes ACI 318-19 et CSA A23.3:19 | Partie II
Partager