576x
001966
14.07.2025

Vérification de la résistance au poinçonnement dans RFEM 6 selon les normes ACI 318-19 et CSA A23.3:19 | Partie II

Cet article décrit les nouvelles améliorations introduites dans le vérification de la résistance au poinçonnement dans RFEM 6, et développe l’ensemble des fonctionnalités initiales traitées dans la partie I. Ces mises à jour sont conformes aux dispositions de l’ACI 318-19 et de la CSA A23.3:19, offrant une précision améliorée et des capacités élargies.

Nouveautés

Les améliorations suivantes ont été mises en œuvre pour augmenter la précision et la flexibilité des vérifications de la résistance au poinçonnement :

  • Support pour l’ACI 318 : les vérifications de la résistance au cisaillement bidirectionnel (poinçonnement) selon l’ACI 318-19, 22.6 sont désormais disponibles pour les assemblages dalle-poteau et des cas similaires.
  • Support pour la CSA A23.3 : Les vérifications de la résistance au cisaillement unidirectionnel et bidirectionnel selon la CSA A23.3, 13.3.2 sont maintenant incluses.
  • Prise en compte des armatures d’effort tranchant : la vérification de la résistance poinçonnement tient désormais compte des armatures d’effort tranchant, entraînant des résultats plus précis et moins conservateurs dans les régions renforcées. Auparavant, les armatures n’étaient pas prises en compte dans la vérification de la résistance au cisaillement bidirectionnel.
  • Options d’entrée améliorées pour les armatures : les utilisateurs peuvent désormais définir directement les armatures d’effort tranchant bidirectionnelles aux nœuds, y compris à la fois les barres de cisaillement verticales et les goujons de cisaillement.
  • Types de nœuds étendus : les vérifications de la résistance au poinçonnement peuvent maintenant être effectuées à la fois sur les poteaux et les voiles encastrés dans une dalle. Les dimensions du poteau ou du voile peuvent être saisies manuellement et ne sont utilisées que dans les vérifications de la résistance au poinçonnement.
  • Vérifications étendues de la résistance : le logiciel calcule maintenant la résistance au poinçonnement avec et sans armatures d’effort tranchant, et les deux ensembles de résultats sont affichés dans les détails de vérification.
  • Vérifications de conformité aux normes : des vérifications de détails supplémentaires et des vérifications aux états limites sont effectuées conformément aux normes ACI 318-19 et CSA A23.3-19.

Nouvelle entrée pour les armatures d’effort tranchant bidirectionnelles

RFEM 6 permet désormais une entrée directe des armatures d’effort tranchant bidirectionnelles aux nœuds, ce qui permet un contrôle détaillé sur la géométrie des armatures et améliore la précision des vérifications de la résistance au poinçonnement.
Pour définir ces armatures, modifiez le nœud correspondant et activez la vérification de la résistance au poinçonnement.


Ensuite, accédez à l’onglet Vérification du béton – Nœud de poinçonnement pour créer ou modifier les armatures de poinçonnement.

Cet onglet permet de :

  • Spécifier le matériau et la taille de la barre (côté gauche).
  • Sélectionner le type des armatures (côté droit), en choisissant entre « Goujon de cisaillement » ou « Vertical ».

Les futures versions de RFEM 6 comporteront des options supplémentaires.


Dans l’onglet Disposition :

  • Entrez le nombre de périmètres (np).
  • Définissez le nombre de goujons par direction, par périmètre.
  • L’espacement des périmètres peut être spécifié comme un facteur de l’épaisseur de la surface ou en entrant des valeurs absolues (S1 et S).
  • Un schéma graphique à droite montre chaque entrée pour une meilleure compréhension.


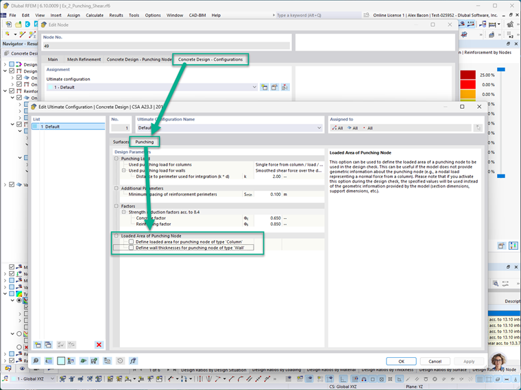
Dans l’onglet Vérification du béton – Configurations, la zone chargée du nœud de poinçonnement peut être définie manuellement pour les poteaux et les voiles. Cela inclut la définition des cotations de section du poteau ou du voile au niveau du nœud.
Remarque : Lorsque ces entrées manuelles sont activées, elles remplacent la géométrie réelle du modèle lors des vérifications de la résistance au poinçonnement. Cela permet de simuler des hypothèses personnalisées ou conservatrices si nécessaire.

Pour afficher les armatures de poinçonnement dans le modèle, accédez à : Navigateur Afficher → Modèle → Types pour le béton

Cela affichera graphiquement les armatures aux nœuds pour lesquels la vérification de la résistance au poinçonnement a été activée. Dans l’image ci-dessous, les symboles bleus représentent les armatures de poinçonnement définies.

Possibilités de vérifications de la résistance au poinçonnement étendues

Les versions précédentes de RFEM 6 effectuaient des vérifications de la résistance au poinçonnement sans considérer explicitement les armatures d’effort tranchant. Les dernières améliorations comprennent désormais les améliorations suivantes :

  • Armatures d’effort tranchant incluses dans les calculs :le logiciel intègre désormais les armatures d’effort tranchant dans les vérifications de la résistance au poinçonnement, et donne ainsi des résultats plus efficaces et précis. À titre de comparaison, RFEM 6 effectue toujours le calcul sans les armatures, et les deux résultats sont disponibles dans les détails de vérification.
  • Vérifications des détails des armatures : le logiciel vérifie maintenant les exigences de détail conformément aux normes, y compris l’espacement des barres, l’ancrage et les limites des armatures conformément aux normes ACI 318-19 et CSA A23.3:19.
  • Affichage graphique des aires d’armatures : les zones aires d’armatures requises (Av,req) et prévues (Ap,prov) sont maintenant affichées graphiquement aux nœuds concernés, ce qui aide les utilisateurs à confirmer visuellement leur conformité aux normes.

Exemple

Cette partie démontre un exemple simplifié de la vérification de la résistance au poinçonnement modélisé dans RFEM 6 et compare ses résultats à des calculs manuels basés sur l’ACI 318-19.
Scénario :
Une semelle de béton armé coulée en place pour un poteau intérieur soumis à une charge axiale concentrique. La conception suppose que le poinçonnement détermine l’épaisseur requise de la semelle, et la contribution des armatures à la résistance au cisaillement est négligée.
Données:

  • Charge majorée, Pu = 1 kip (compression)
  • Norme de calcul : ACI 318-19
Étape 1: Déterminer la profondeur efficace (d) La profondeur efficace, d, est calculée en soustrayant l’enrobage béton et la moitié du diamètre de la barre de l’épaisseur totale de la dalle :

Étape 2: Déterminer le périmètre critique (bo)
Le périmètre critique est situé à une distance d/2 du bord du poteau :

Étape 3: Déterminer la capacité de contrainte de poinçonnement (vc)
En utilisant le Tableau 22.6.5.2 de l’ACI 318-19, la contrainte de cisaillement nominale vc (sans armatures) est la minimum de trois expressions :


Celles-ci peuvent être simplifiées pour plus de clarté:

Où:
β est le rapport du côté long au côté court du poteau (ou de la zone chargée):

αs, pour un poteau intérieure selon ACI Section 22.6.5.3, équivaut à 40:

Étape 4: Calculer la résistance au poinçonnement nominale
La résistance au poinçonnement nominale est calculée comme suit :


Où:
λ = 1.0 pour le béton de poids normal (ACI 19.2.4.3)
λs, le facteur de modification de l’effet de taille, est déterminé à partir de la clause 22.5.5.1.3:

En utilisant ces valeurs :

Résultat:
La résistance de calcul au poinçonnement (φVc) sans armatures d’effort tranchant est de 563,273 kips.

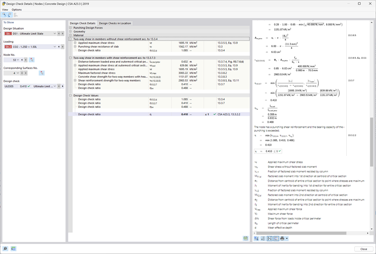
RFEM 6 – Module complémentaire Vérification du béton – Résultats

Ci-dessous figure la sortie des résultats du module complémentaire Vérification du béton pour RFEM 6. Ces résultats correspondent au modèle exemple joint à la fin de cet article.
RFEM 6 affiche la résistance au poinçonnement vc en tant que valeur de pression (ksi). Pour comparer avec le résultat analytique, multipliez cette valeur par le périmètre critique (bo), la profondeur efficace (d), et le facteur de réduction de la résistance (φ).
Comparaison d’exemples :
vc = 0,75 × 0,191 ksi × 156,5 in × 25,125 in.
vc = 563,27 kips
Cela correspond au calcul manuel de 563,27 kips.


Conclusion

Avec ces dernières mises à jour, RFEM 6 offre un flux de travail complet et conforme aux normes pour la vérification de la résistance au poinçonnement selon les normes ACI 318-19 et CSA A23.3-19. Les améliorations clés incluent :

  • La possibilité de définir des armatures d’effort tranchant spécifiques au nœud
  • Une précision améliorée des vérifications de capacité incluant les armatures
  • Support pour plusieurs types d’armatures, y compris les barres verticales et les goujons.

Ces fonctionnalités améliorent considérablement la flexibilité de modélisation et la fiabilité de la vérification.
Pour un résumé des outils initiaux de vérification de la résistance au poinçonnement disponibles dans RFEM 6, veuillez vous référer à la partie I de cette série.
Lien vers Vérification du poinçonnement Partie 1


Auteur

Alex est responsable des formations clients, du support technique et du développement des logiciels Dlubal pour le marché nord-américain.

Liens
Références


;