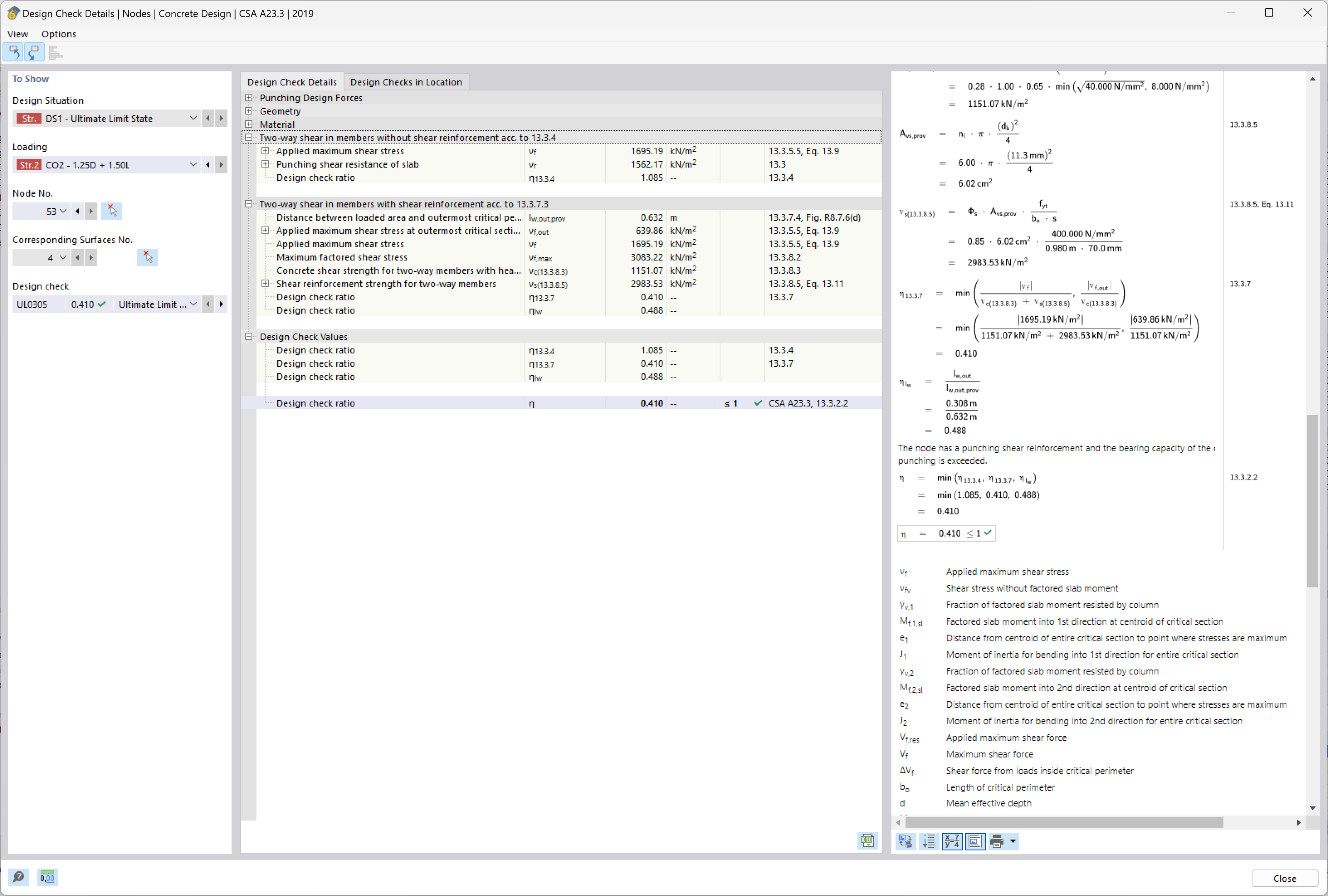
Exigences de détail pour l’armature de poinçonnement vérifiées pour garantir la sécurité et la conformité de la structure.
Exigences de détail pour l’armature de poinçonnement vérifiées pour garantir la sécurité et la conformité de la structure.
11.07.2025
057757

Les exigences de détail sont vérifiées

Exigences de détail pour l’armature de poinçonnement vérifiées pour garantir la sécurité et la conformité de la structure.

L’image analyse les exigences en matière d’armatures de poinçonnement dans les structures en béton. Elle se concentre sur l’évaluation des exigences de détail afin de garantir la conformité aux normes de sécurité structurelle. Ces contrôles sont essentiels pour l’intégration et le placement des armatures afin de prévenir les ruptures au cisaillement dans les zones critiques. De telles analyses garantissent que les structures peuvent supporter les charges de conception de manière sûre et efficace.
  • Poinçonnement
  • Armature
  • Sécurité structurelle
  • Exigences de détails
  • Conformité
Utilisé dans
  • Vérification de la résistance au poinçonnement dans RFEM 6 selon les normes ACI 318-19 et CSA A23.3:19 | Partie II
Partager