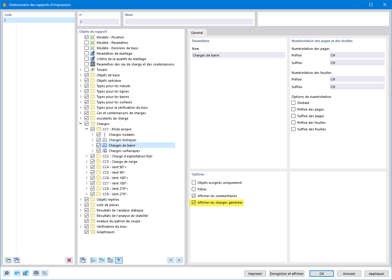
Fonction permettant d’afficher les charges générées en vue détaillée.
Fonction permettant d’afficher les charges générées en vue détaillée.
15.07.2025
057789
  • RFEM 6
  • RSTAB 9

FAQ 005711 | Assistant de charge – Afficher la charge générée

Fonction permettant d’afficher les charges générées en vue détaillée.

L’image illustre une fonction d’affichage des charges générées, présentées numériquement et en détails techniques. Elle montre la distribution détaillée des charges dans un environnement de calcul de structure, où des charges spécifiques sont visualisées sur un modèle.
  • Charges générées
  • Vue détaillée technique
  • Calcul de charge
  • Modèle structurel
Utilisé dans
  • Assistant de charge – Afficher les charges générées
Partager