68x
005711
15.07.2025

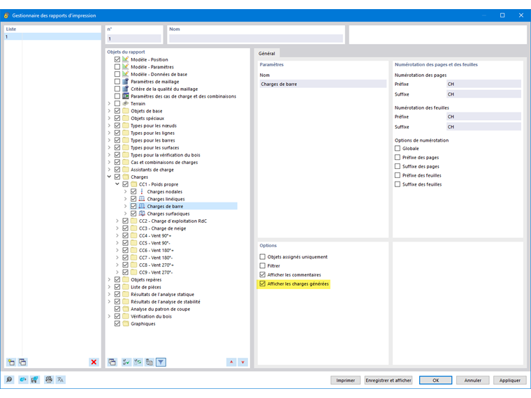
Assistant de charge – Afficher les charges générées

Comment imprimer les charges générées par les assistants de charge sous forme de tableau dans le rapport d’impression ?


Réponse:

Activez simplement l’option « Afficher la charge générée » dans les charges respectives du gestionnaire de rapport d’impression.


Auteur

M. Hoffmann fournit un support technique aux clients de Dlubal Software et est responsable de la coordination de toutes les études et activités.



;