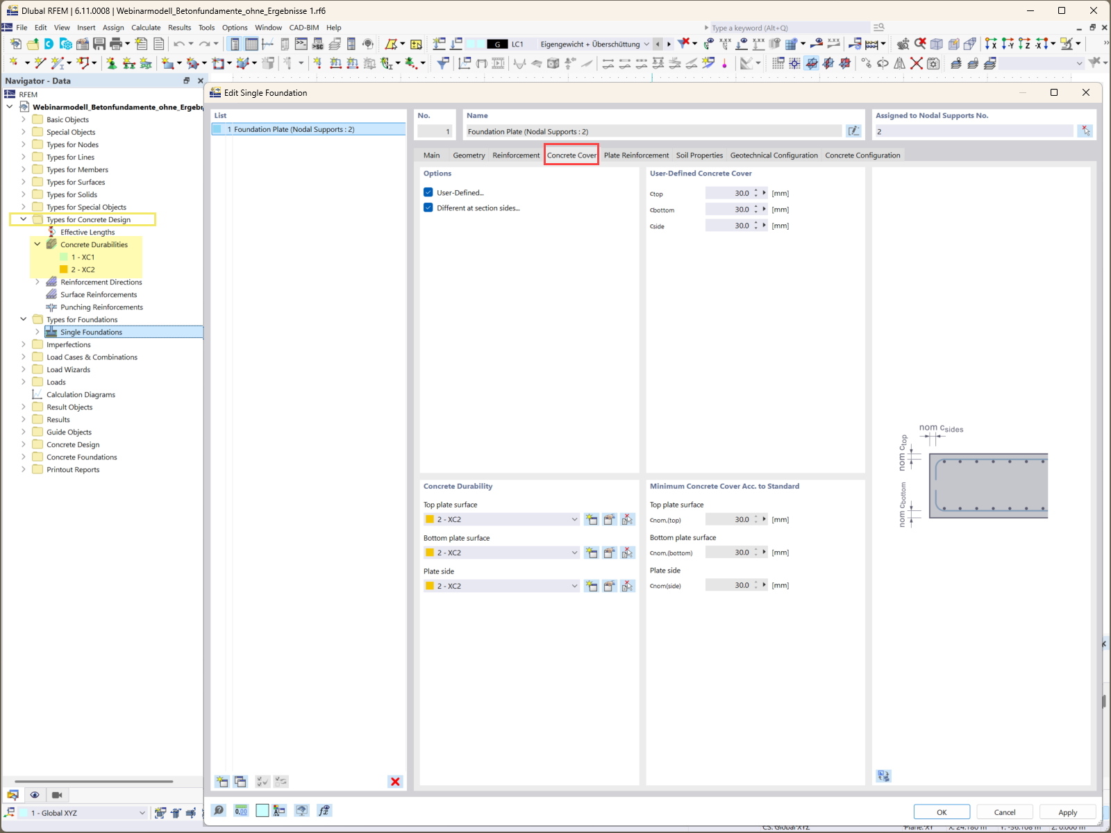
Écran d’entrée pour la définition des paramètres d’enrobage béton dans le logiciel de calcul de fondation
Écran d’entrée pour la définition des paramètres d’enrobage béton dans le logiciel de calcul de fondation
01.09.2025
058703
  • RFEM 6
  • Fondations en béton pour RFEM 6
  • Fondations et géotechnique

Spécification de l'enrobage de béton pour les fondations

Écran d’entrée pour la définition des paramètres d’enrobage béton dans le logiciel de calcul de fondation

L’image illustre l’écran d’entrée utilisé pour spécifier les exigences de l’enrobage de béton dans le module additionnel Fondations en béton. Cette fonctionnalité est essentielle pour assurer la durabilité et la protection du béton armé contre les facteurs environnementaux. L’interface permet aux utilisateurs de définir avec précision des distances d’enrobage variables pour différents composants de la fondation, en s’adaptant aux exigences spécifiques du projet.
  • Enrobage béton
  • Vérification des fondations
  • Logiciel de calcul de structures
  • Génie civil
  • Add-on Fondations en béton
Utilisé dans
  • Comment concevoir des fondations en béton solides et fiables pour vos projets - Partie 1
Partager