328x
001981
10.09.2025

Comment concevoir des fondations en béton solides et fiables pour vos projets - Partie 1

Cet article vous montrera comment utiliser le module complémentaire Fondations en béton pour créer des fondations qui peuvent être ensuite conçues et optimisées avec le module complémentaire dans RFEM 6. Apprenez le processus étape par étape pour la conception de divers types de fondations, en veillant à la conformité avec les normes internationales pour l’intégrité structurelle et la durabilité.

Les fondations sont un élément crucial dans la conception structurelle, offrant un soutien et une stabilité essentiels pour les bâtiments et les infrastructures. Que vous conceviez une fondation en béton pour un bâtiment métallique, travailliez sur la conception d'une fondation d'éolienne, ou exploriez simplement la conception en béton armé, comprendre les bases de la conception des fondations en béton est vital. Pour plus d'informations sur ce sujet, consultez notre article de la base de connaissances :

Cet article explorera le processus de création de fondations en béton en utilisant l'extension Concrete Foundations pour RFEM 6. En utilisant cet outil puissant, les ingénieurs peuvent garantir la conformité avec les normes internationales telles que l'Eurocode 2 et l'Eurocode 7. L'extension optimise les types de fondations, la sélection des matériaux et les vérifications géotechniques, rationalisant le processus de conception et garantissant la transparence.

Principales caractéristiques de l'extension Concrete Foundations

L'extension Concrete Foundations améliore le processus de conception des fondations en offrant plusieurs caractéristiques clés, telles que :

  • Types de fondations: Conception de plaques de fondations renforcées et non renforcées, fondations en godet, fondations en blocs et fondations en gradins avec facilité.
  • Vérifications de conception géotechnique: Effectuez des vérifications essentielles pour la défaillance du sol, la conception de glissement, l'état limite d'équilibre, l'état limite de soulèvement, et plus, le tout conformément à l'Eurocode 7.
  • Conception en béton armé: Réalisez des vérifications approfondies pour la conception en flexion, le cisaillement par poinçonnement, et le renforcement minimum en conformité avec l'Eurocode 2.
  • Sortie graphique et tabulaire: Recevez des visualisations claires et des tableaux détaillés pour les exigences de renforcement.
  • Transparence de la conception: Assurez la précision et la clarté avec les vérifications à l'état limite ultime et à l'état limite de service.

Guide étape par étape de création de fondations en béton dans RFEM 6

Concevoir des fondations en béton en utilisant l'extension Concrete Foundations est intuitif et efficace. Une fois activé (Image 1), l'extension devient disponible dans le Navigateur de données de RFEM 6 sous les dossiers Types for Foundations et Concrete Foundations (Image 2).

Étape 1 : Sélectionnez le type de fondation

Pour commencer, ouvrez la fenêtre New Single Foundation depuis le dossier Types for Foundations dans le Navigateur de données de RFEM 6 (Image 2), et sélectionnez le type de fondation approprié dans le menu déroulant (Image 3). Les types de fondations disponibles incluent :

  • Plaque de fondation (avec ou sans renforcement)
  • Fondations en blocs (à côtés lisses ou rugueux)
  • Fondations en godet (à côtés lisses ou rugueux)
  • Fondation en gradins (avec ou sans renforcement)

Pour cet exemple, nous choisirons la plaque de fondation renforcée.

Étape 2 : Définir la géométrie de la fondation

Après avoir sélectionné le type de fondation, définissez sa géométrie. Pour la plaque de fondation sélectionnée, réglez les dimensions dans les directions X et Y et spécifiez l'épaisseur de la plaque (Image 4). Vous pouvez également définir l'excentricité de la colonne au-dessus de la fondation et les dimensions de la colonne. Si la fondation est assignée à un support nodal, ces détails sont automatiquement récupérés du modèle existant. Cela garantit que la géométrie s'intègre parfaitement avec les autres outils RFEM 6, tels que l'extension Steel Joints lors de la conception de fondations pour un bâtiment en acier.

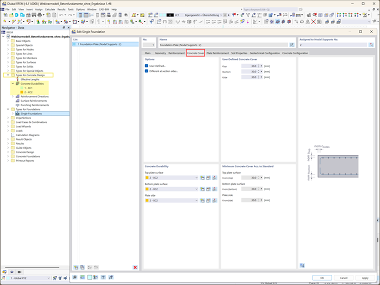
Étape 3 : Couverture en béton et durabilité

La couverture en béton est déterminée par les paramètres de durabilité du béton. Ces paramètres peuvent être accessibles depuis le dossier Concrete Durability dans le Navigateur de données. Si ces paramètres ont déjà été définis, la couverture en béton est déterminée automatiquement. La couverture minimum requise, telle que spécifiée par les normes pertinentes, est affichée. Alternativement, vous pouvez définir manuellement la couverture en sélectionnant l'option “User-defined”, permettant des valeurs personnalisées pour chaque côté de la section transversale.

Étape 4 : Définition du renforcement

Dans cette étape, sélectionnez les options de renforcement (treillis, armature, ou les deux) et le matériau correspondant (Image 6). Le renforcement joue un rôle vital dans la conception structurelle des fondations, assurant que la fondation puisse supporter les charges requises. Une fois le type de renforcement sélectionné, vous pouvez spécifier plus en détail les options de renforcement.

Par exemple, dans le cas des plaques de fondation renforcées, à la fois le renforcement de dalle supérieur et inférieur peut être défini (Image 7). Le type de renforcement sélectionné dans l'onglet précédent détermine les options d'entrée disponibles dans cette section. Pour cet exemple, à la fois des treillis et des barres ont été sélectionnés, et leurs propriétés correspondantes ont été définies pour les couches supérieure et inférieure (Images 7 et 8).

Étape 5 : Définir les propriétés du sol

L'onglet Propriétés du sol vous permet de définir des propriétés critiques du sol. Vous pouvez modéliser le sol comme monocouche (ou multicouche dans les futures versions) et spécifier les conditions du sous-sol telles que sol drainé ou non drainé (Image 9). Différents matériaux du sol peuvent être assignés aux régions entourant la dalle de fondation, telles que les régions en dessous, à côté, et au-dessus de la dalle. La section Paramètres du sol vous permet de définir des caractéristiques supplémentaires du sol, y compris les angles de frottement, les niveaux de la nappe phréatique, et l'épaisseur de la couverture terrestre.

Étape 6 : Configurer les paramètres de conception

Deux configurations de conception essentielles doivent être spécifiées :

  • Configuration de conception géotechnique: Cela inclut des paramètres comme la charge de conception, la défaillance du sol, le glissement, l'état limite d'équilibre, l'état limite de soulèvement, et le chargement d'excentricité. Vous pouvez sélectionner une configuration géotechnique existante, la modifier, ou en créer une nouvelle. L'aperçu apparaîtra alors comme montré à l'Image 10.
  • Configuration de la conception en béton: Ici, définissez les paramètres de conception en béton, y compris le cisaillement par poinçonnement, le renforcement minimum et maximum, et le positionnement des sections de conception. Encore une fois, vous pouvez sélectionner une configuration géotechnique existante, la modifier, ou en créer une nouvelle (Image 11).

Derniers mots

De cette manière, les fondations en béton ont été créées avec succès et les paramètres essentiels de conception ont été définis. Les futurs articles exploreront les prochaines étapes du processus d'analyse et de conception, y compris les considérations sur les charges supplémentaires de fondation, les combinaisons de charges correspondantes, et les calculs et vérifications de conception spécifiques requis pour divers types de fondations. Ces informations vous aideront à optimiser pleinement vos conceptions de fondation pour répondre aux exigences uniques des différentes conditions structurelles et profiter des excellentes fonctionnalités que l'extension Concrete Foundations pour RFEM 6 vous offre.


Auteur

Elle est responsable de la création d'articles techniques et fournit un support technique aux clients de Dlubal Software.

Liens


;