Gestionnaire de formule de calcul : Résultats intermédaires
Gestionnaire de formule de calcul : Résultats intermédaires
12.09.2025
058954
  • RFEM 6

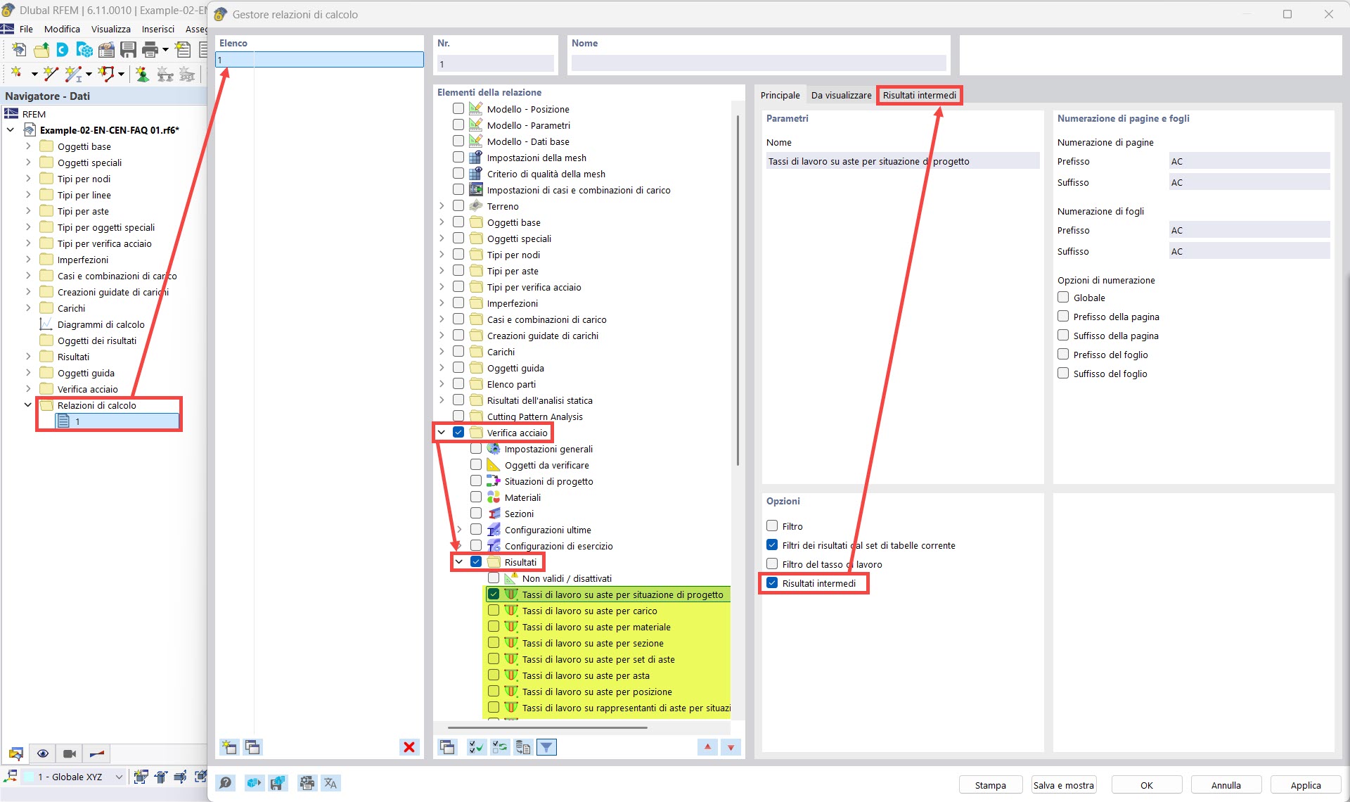
Gestionnaire des relations de calcul : Résultats intermédiaires

Gestionnaire de formule de calcul : Résultats intermédaires

Utilisé dans
  • Impression des détails de vérification dans le rapport d’impression
Partager