109x
005736
12.09.2025

Impression des détails de vérification dans le rapport d’impression

Je souhaite créer un rapport d’impression détaillé concernant les vérifications des éléments structurels. Outre le tableau récapitulatif des ratios pour les différentes vérifications, je voudrais imprimer la vérification explicite étendue, avec les formules de la norme et les résultats correspondants, comme on peut les voir dans la boîte de dialogue "Détails de la vérification". Comment faire ?


Réponse:

Pour accéder à la fenêtre de dialogue « Détails de la vérification », double-cliquez sur une des vérifications listées dans le tableau ou sélectionnez la vérification dans le tableau avec le bouton gauche de la souris et cliquez sur le bouton « Détails de vérification » correspondant dans la barre d’outils des tableaux.


Depuis la fenêtre « Détails de vérification », vous pouvez imprimer dans le rapport d’impression les détails de vérification en version textuelle avec les formules explicitées en cliquant sur le bouton d’impression. Cette opération doit être effectuée séparément pour chaque vérification que vous souhaitez afficher dans le rapport.


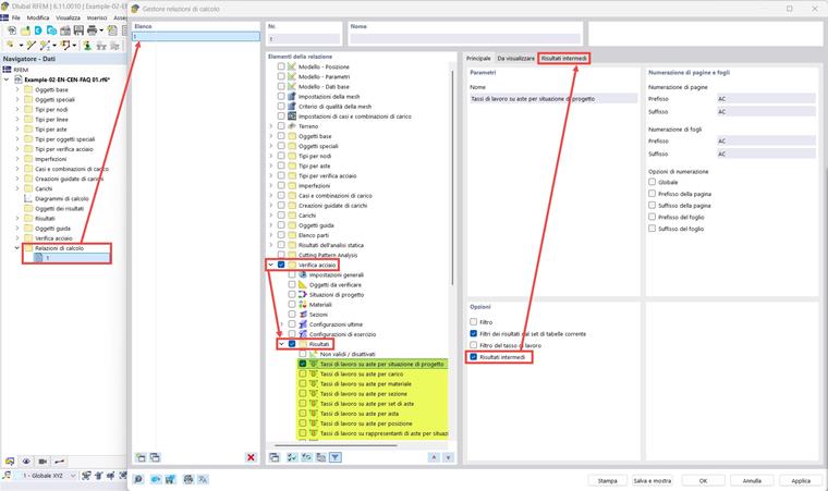
Pour imprimer les détails de vérification en considérant toutes les vérifications effectuées simultanément, vous pouvez activer l’option « Résultats intermédiaires » dans le « Gestionnaire de rapports d’impression ». Dans ce cas, les détails de vérification seront présentés de manière tabulaire et non textuelle, mais contiendront toutes les informations telles qu’affichées dans la fenêtre « Détails de la vérification ».



Les images montrent les résultats de vérification pour des barres en acier, mais la même procédure peut être appliquée également aux autres modules complémentaires de vérification.


Auteur

Paride s'occupe de la formation des clients, du support technique et du développement continu du programme pour le marché italien.



;