Les situations de projet dans RFEM 6 illustrent les combinaisons de charges automatiques pour les structures en verre selon les normes ASCE 7 et ASTM E1300-24.
Les situations de projet dans RFEM 6 illustrent les combinaisons de charges automatiques pour les structures en verre selon les normes ASCE 7 et ASTM E1300-24.
10.11.2025
060023
  • RFEM 6
  • Structures en verre et façades

Situations de projet selon les normes ASCE 7

Les situations de projet dans RFEM 6 illustrent les combinaisons de charges automatiques pour les structures en verre selon les normes ASCE 7 et ASTM E1300-24.

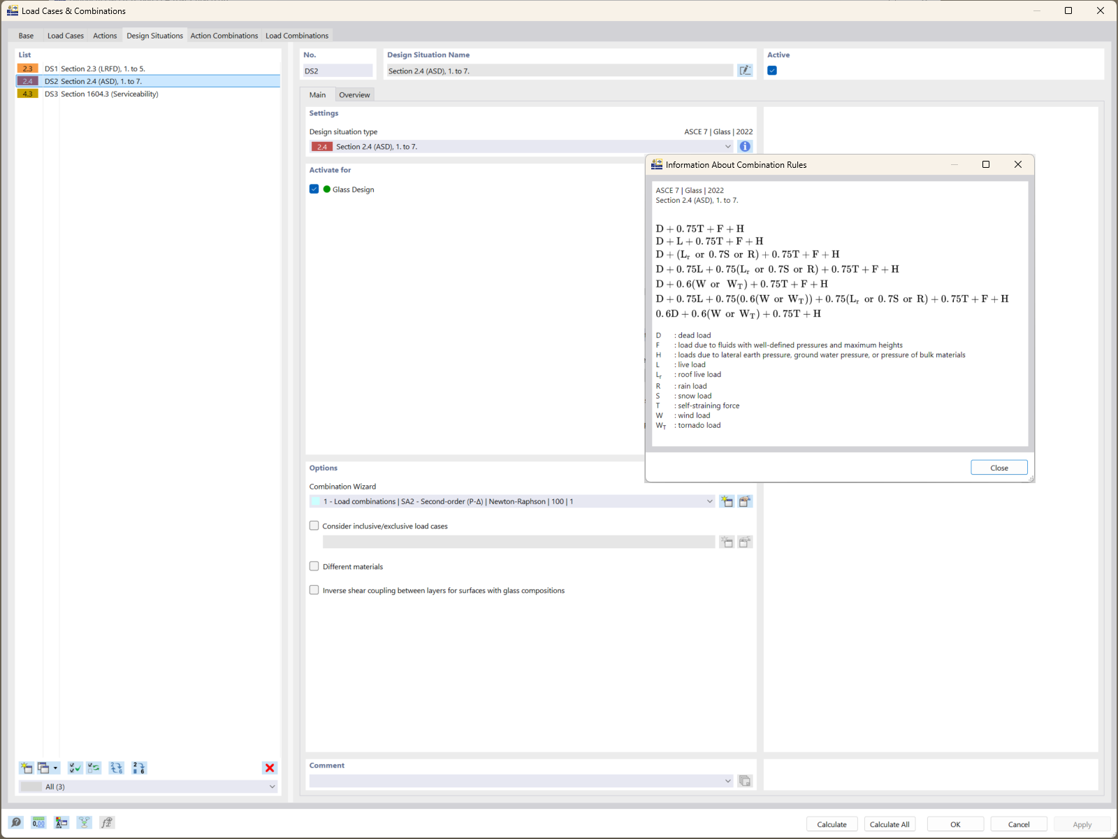
Le logiciel RFEM 6 affiche les situations de projet qui illustrent la génération automatique de combinaisons de charges selon la norme ASCE 7. Ces combinaisons prennent en compte des facteurs essentiels de durée de charge pour les structures en verre. Elles sont intégrées aux calculs de vérification de la résistance selon l’ASTM E1300-24, assurant une évaluation précise des limites de contrainte de traction.
  • Combinaisons de charges
  • ASCE 7
  • ASTM E1300-24
  • Structures en verre
  • RFEM 6
  • Limites de contraintes de traction
Utilisé dans
  • Vérification du verre selon la norme ASTM E1300-24 dans RFEM 6 : Guide complet
Partager