Capture d’écran montrant les options de configuration du type d’analyse Fluage & Retrait dans RFEM 6 pour le calcul de structure.
Capture d’écran montrant les options de configuration du type d’analyse Fluage & Retrait dans RFEM 6 pour le calcul de structure.
24.11.2025
060235
  • RFEM 6
  • Vérification du béton pour RFEM 6
  • Structures en béton

Analyse fluage et retraitdans RFEM 6

Capture d’écran montrant les options de configuration du type d’analyse Fluage & Retrait dans RFEM 6 pour le calcul de structure.

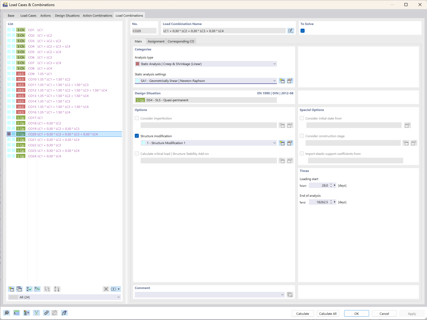
L’image illustre l’interface de RFEM 6 mettant en avant le type d’analyse Fluage et retrait. Cette fonctionnalité est utilisée dans le génie civil pour prendre en compte les effets dépendants du temps sur les structures en béton. Le type d’analyse permet à l’utilisateur de saisir des paramètres spécifiques liés au comportement du matériau dans le temps. Cet outil aide à affiner la précision des résultats de simulation pour l’analyse des flèches à long terme.
  • Analyse fluage
  • Analyse retrait
  • RFEM 6
  • Calcul de structures
Utilisé dans
  • Module complémentaire « Vérification du béton » pour RFEM 6 : fonctionnalités clés et avantages pour le génie civil
Partager