Fenêtre « Détails de vérification », Évaluation des résultats de la combinaison de charges
Fenêtre « Détails de vérification », Évaluation des résultats de la combinaison de charges
05.03.2026
061661
  • RFEM 6
  • Structures en acier
  • Analyse des contraintes
    • Assemblages acier
    • Eurocode 3
    • EN 1993-1-8

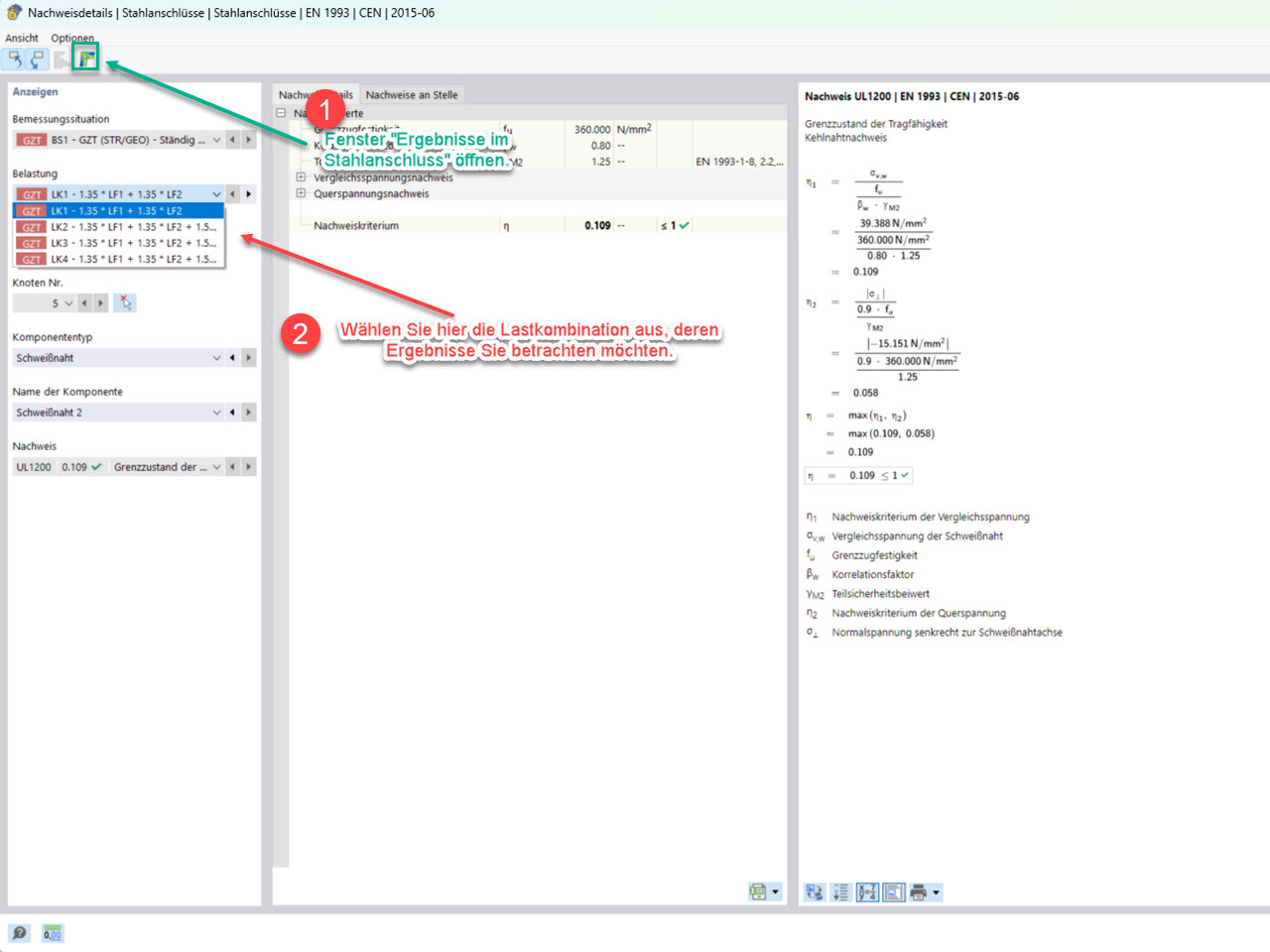
FAQ 5785, Image 3 | Fenêtre « Détails de vérification » pour sélectionner la combinaison de charges correspondante

Fenêtre « Détails de vérification », Évaluation des résultats de la combinaison de charges

L’image montre la fenêtre « Détails de vérification » pour la sélection de la combinaison de charges correspondante.
  • Module complémentaire Assemblages acier
  • Assemblages acier
  • Résultat
  • Résultats dans l’assemblage acier
  • Évaluation
Utilisé dans
  • Résultats dans Assemblages acier - Sélection des combinaisons de charges à considérer
Partager