71x
005785
04.03.2026

Résultats dans Assemblages acier - Sélection des combinaisons de charges à considérer

Le module complémentaire Assemblages acier permet d’évaluer les résultats pour différentes combinaisons de charges dans l’assemblage acier. Comment naviguer entre les combinaisons de charges ?


Réponse:

Après la vérification réussie d’un assemblage, les résultats peuvent être analysés dans une fenêtre distincte « Résultats dans l’assemblage acier ». L’affichage des résultats dans cette fenêtre se fait par combinaison de charges. Cette fenêtre ne permet pas de basculer entre les combinaisons de charges.
Pour cela, il existe deux possibilités :

  • Navigation via le tableau
  • Navigation via les détails de vérification.

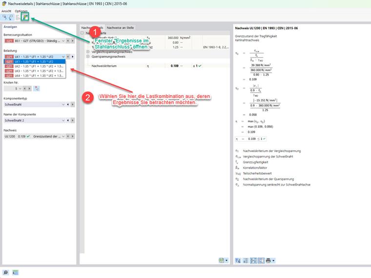
Navigation à travers le tableau

Sélectionnez le tableau pour les résultats du module complémentaire Assemblages acier et accéder à l’onglet « Ratio de vérification selon la charge ». La fenêtre « Résultats dans l’assemblage acier » ouverte vous permet de changer la combinaison de charges souhaitée en cliquant sur les lignes correspondantes du tableau. La fenêtre « Résultats dans l’assemblage acier » (voir figure 1) s’ajuste automatiquement.

Navigation via les détails de vérification

Double-cliquez dans le tableau des résultats du module complémentaire Assemblages acier sur une vérification pour accéder à la fenêtre des détails de vérification. La fenêtre « Résultats dans l’assemblage acier » ouverte vous permet de sélectionner la charge souhaitée pour sélectionner la combinaison de charges souhaitée. La combinaison de charges ainsi sélectionnée est affichée dans la fenêtre « Résultats dans l’assemblage acier » (figure 1) pour évaluation.

Cliquant sur l’image suivante vous redirigera vers le téléchargement d’un modèle d’exemple.


Auteur

M. Nikoleizig fournit un support technique aux clients de Dlubal Software et s’occupe de leurs demandes.



;