Opzione "Calcolare tutti i risultati per tutti i modelli aperti"
  • Visualizzatore 3D
  • 3D Viewer | Babylon
  • Realtà virtuale
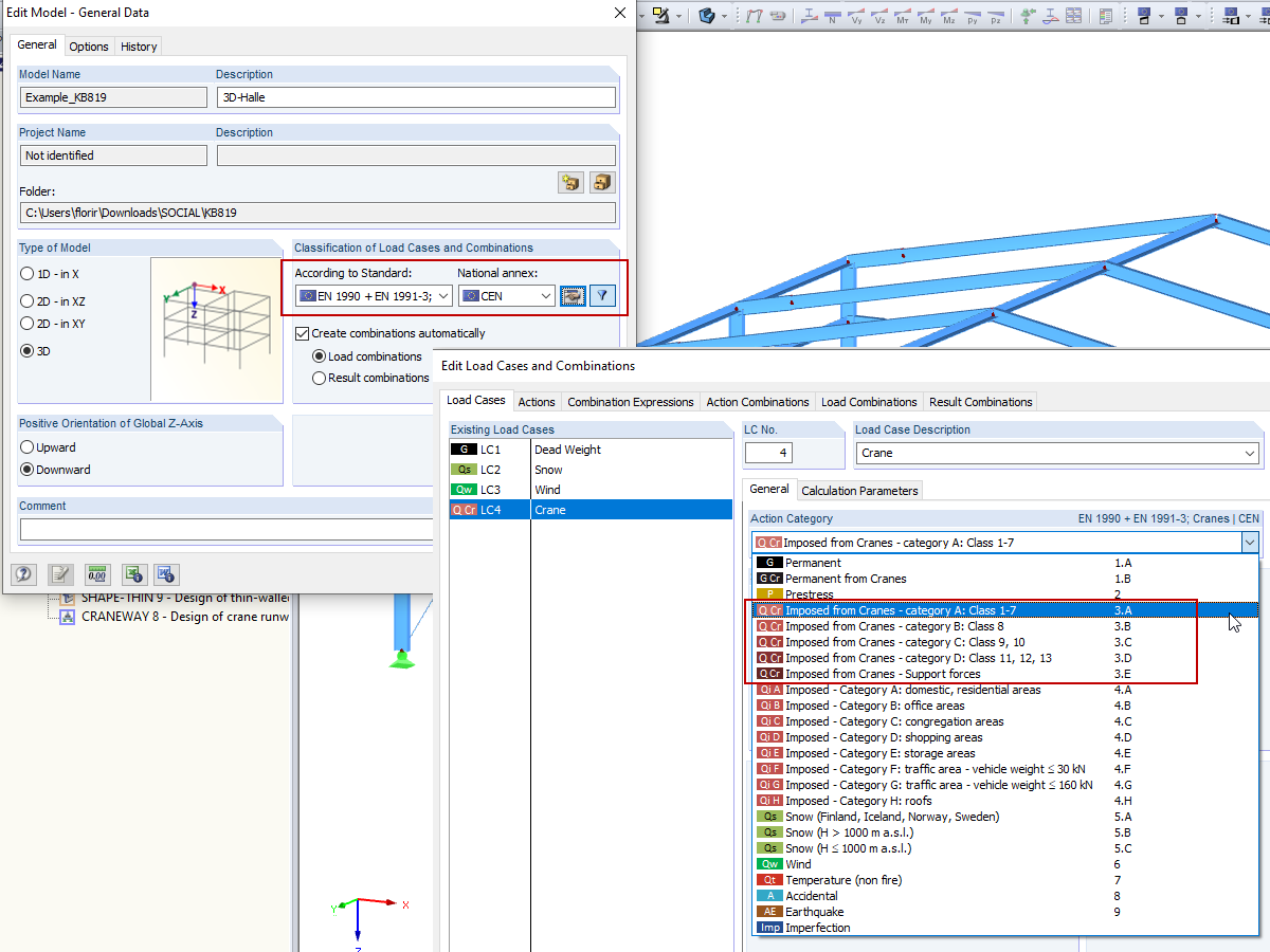
Combinazioni di carichi gru: EN 1990 + EN 1991-3; Gru
  • Visualizzatore 3D
  • 3D Viewer | Babylon
  • Realtà virtuale
Gestore progetti
  • Visualizzatore 3D
  • 3D Viewer | Babylon
  • Realtà virtuale
Capannone in acciaio
  • Visualizzatore 3D
  • 3D Viewer | Babylon
  • Realtà virtuale
Script Manager
  • Visualizzatore 3D
  • 3D Viewer | Babylon
  • Realtà virtuale
Opzione "Calcolare tutti i risultati per tutti i modelli aperti"
Combinazioni di carichi gru: EN 1990 + EN 1991-3; Gru
Gestore progetti
Capannone in acciaio
Script Manager
2024-05-30
016237
  • RFEM 5
  • RSTAB 8

Opzione "Calcolare tutti i risultati per tutti i modelli aperti"

Usato in
  • Calcola diversi modelli
Modello 3D
Ulteriori informazioni sul modello 3D
  • Capannone in acciaio: calcolo automatico gru
Specifiche
Numero di nodi 55
Numero di linee 82
Numero di aste 82
Numero di casi di carico 3
Peso totale 17,628 t
Dimensioni (metriche) 20.629 x 24.629 x 7.314 m
Dimensioni (imperiali) 67.68 x 80.8 x 24 feet
Versione del programma 5.23.02
Condividi
2024-05-30
010319
  • RFEM 5
  • RSTAB 8
  • Gru e vie di corsa
    • Eurocode 1
    • Eurocode 3
Combinazioni di carichi gru: EN 1990 + EN 1991-3; Gru
Usato in
  • Combinazioni di carichi gru: EN 1990 + EN 1991-3; Gru
Modello 3D
Ulteriori informazioni sul modello 3D
  • Capannone in acciaio: calcolo automatico gru
Specifiche
Numero di nodi 55
Numero di linee 82
Numero di aste 82
Numero di casi di carico 3
Peso totale 17,628 t
Dimensioni (metriche) 20.629 x 24.629 x 7.314 m
Dimensioni (imperiali) 67.68 x 80.8 x 24 feet
Versione del programma 5.23.02
Condividi
2024-05-30
016125
  • RFEM 5
  • RSTAB 8
Gestore progetti
Usato in
  • Modifica dei modelli di RSTAB in RFEM
Modello 3D
Ulteriori informazioni sul modello 3D
  • Capannone in acciaio: calcolo automatico gru
Specifiche
Numero di nodi 55
Numero di linee 82
Numero di aste 82
Numero di casi di carico 3
Peso totale 17,628 t
Dimensioni (metriche) 20.629 x 24.629 x 7.314 m
Dimensioni (imperiali) 67.68 x 80.8 x 24 feet
Versione del programma 5.23.02
Condividi
2024-05-30
020461
  • RFEM 5
  • Strutture in acciaio
  • Eurocode 1
    • Eurocode 3
Capannone in acciaio
Usato in
  • Combinazioni di carichi gru: EN 1990 + EN 1991-3; Gru
Modello 3D
Ulteriori informazioni sul modello 3D
  • Capannone in acciaio: calcolo automatico gru
Specifiche
Numero di nodi 55
Numero di linee 82
Numero di aste 82
Numero di casi di carico 3
Peso totale 17,628 t
Dimensioni (metriche) 20.629 x 24.629 x 7.314 m
Dimensioni (imperiali) 67.68 x 80.8 x 24 feet
Versione del programma 5.23.02
Condividi
2024-05-30
024043
  • RFEM 6
  • RSTAB 9
Script Manager
Usato in
  • Script Manager
Modello 3D
Ulteriori informazioni sul modello 3D
  • Capannone in acciaio: calcolo automatico gru
Specifiche
Numero di nodi 55
Numero di linee 82
Numero di aste 82
Numero di casi di carico 3
Peso totale 17,628 t
Dimensioni (metriche) 20.629 x 24.629 x 7.314 m
Dimensioni (imperiali) 67.68 x 80.8 x 24 feet
Versione del programma 5.23.02
Condividi