10009x
000819
2021-04-27

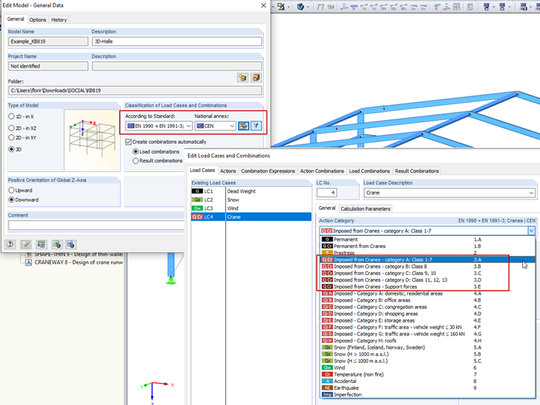
Combinazioni di carichi gru: EN 1990 + EN 1991-3; Gru

La creazione automatica di combinazioni in RFEM e RSTAB con l'utilizzo dell'opzione 'EN 1990 + EN 1991‑3; "Gru", consente di progettare le travi delle vie di corsa della gru e i carichi degli appoggi sul resto della struttura.

Durante la definizione dei casi di carico, è necessario specificare le categorie di azioni corrispondenti da utilizzare nelle combinazioni. Le categorie da A a D con i nomi delle classi corrispondenti provengono dalla norma EN 1991-3 e dovrebbero essere utilizzate per la progettazione delle travi delle vie di corsa. Ciò significa che se si desidera eseguire un progetto preliminare di una trave di pista in RFEM o RSTAB, è necessario utilizzare queste categorie per i singoli casi di carico.

La categoria "generale" dovrebbe essere utilizzata per quei casi di carico in cui le reazioni del vincolo esterno dal calcolo della trave di pista della gru devono essere combinate per il resto della costruzione.

I singoli coefficienti parziali di sicurezza e di combinazione possono essere regolati manualmente nella finestra di dialogo "Coefficienti".


Autore

Il signor Flori è il leader del team di assistenza clienti e fornisce supporto tecnico per i clienti di Dlubal Software.

Link


;