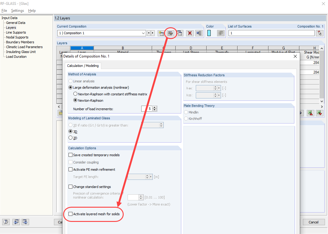
Disattivazione della mesh EF stratificata
Disattivazione della mesh EF stratificata
2024-05-30
018500
  • RF-GLASS 5
  • Strutture e facciate in vetro

Disattivazione della mesh EF stratificata

Usato in
  • Come evitare il messaggio per la superficie curva in RF-GLASS
Condividi